Call-центр (Call-center)
Приложение web-конфигуратора "Call-центр" ("Call-center") используется для создания агентов, очередей и причин технического перерыва через расширенный web-конфигуратор.
Описание работы и настройка Call-центра приведены в разделе "Руководство по управлению Call-центром".
Создание агента
Для добавления нового агента кликните мышкой на раздел агенты и нажмите кнопку
, введите идентификатор агента и определите группу, к которой агент будет принадлежать.

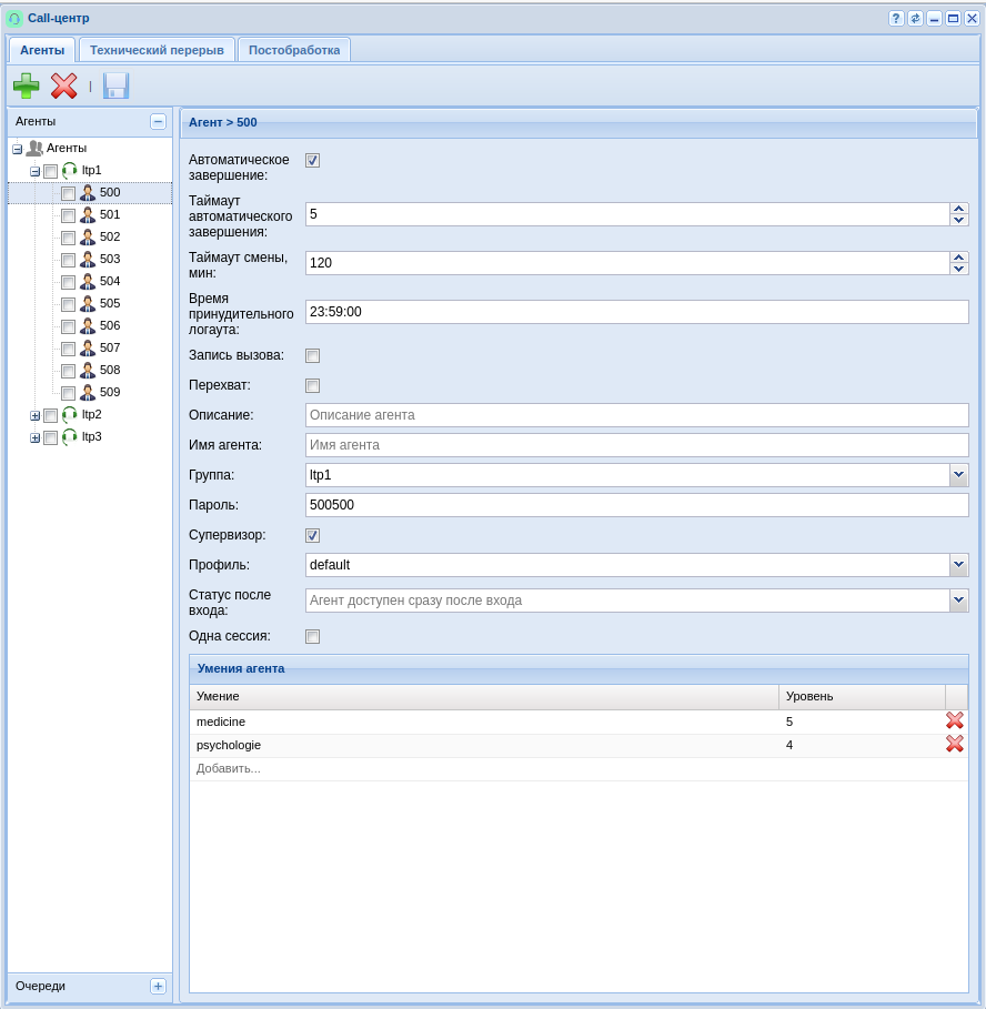
Идентификатор агента — целое число, которое будет использоваться для управления агентом с телефонного аппарата.

| Свойство | Значение | Описание |
|---|---|---|
| Автоматическое завершение постобработки | true/false, по умолчанию true | Автоматическое завершение постобработки означает, что этап постобработки отключен |
| Время постобработки, сек | 0(по умолчанию)-3600 sec or infinity | Таймер автоматического завершения постобработки в секундах, 0 означает, что этап постобработки отключен |
| Таймаут смены(working timeout), мин | 5-1440 мин. По умолчанию — 120 | Продолжительность рабочей смены оператора |
| Время автоматического завершения сессии , мин | 5-720 мин. По умолчанию — 120 | Период неактивности оператора, после которого осуществляется выход из сессии |
Время автоматического завершения (force_logout_time) | HH:MM[SS] | Время автоматического выхода из сессии. Если оператор в состоянии разговора, то выход после истечения указанного времени и завершении разговора |
| Запись вызова (call_recording) | true/false, по умолчанию true | Включена или нет запись разговора для агента. С ключом separated включается режим двухканальной записи (separated режим) |
| Перехват (pickup) | true/false, по умолчанию true | Перехват прямого вызова в Сall-центре |
| Описание (description) | строка | Краткое описание агента |
| Имя агента (agent_name) | строка | Отображаемое имя агента |
| Группа (group) | строка, по умолчанию default | Группа, к которой относится агент |
| Пароль (password) | строка | Пароль для аутентификации, состоит из чисел и имеет длину не менее 4 символов |
| Супервизор (supervisor) | true/false, по умолчанию false | Включение привилегий "супервизора", способность регистрироваться в АРМ супервизора и наблюдать за операторами в своей группы |
| Профиль (profile) | строка, по умолчанию default | Выбор профиля с причинами технического перерыва |
| Статус после входа (auxwork after login) | одна из причин технического перерыва. По умолчанию агент доступен сразу после входа | Вход агента в состоянии "Недоступен" с одной из причин технического перерыва |
| Одна сессия (only one session) | true/false, по умолчанию false | Завершать активную сессию агента при подключении с другого рабочего места |
| Контроль SIP регистрации при входе | true/false, по умолчанию false | Выполнить проверку регистрации при событии |
| Контроль SIP регистрации при распределении | true/false, по умолчанию false | Выполнить проверку регистрации при событии |
| Умение (skills) | [skill[/subskill]:quality, ...] | список умений, который определяет способности и уровень квалификации оператора <police | psychologie>(quality 0-100) |
Умения операторов могут быть определены самостоятельно или выбраны из списка заранее определённых (fire, gas и т.д). Также необходимо определить уровень умений для оператора, заполнив поле "Значение". При поступлении вызова в очередь, который требует наличия определённого уровня умений у оператора, очередь попытается распределить такой вызов на свободного оператора с максимально подходящим набором умений соответствующего уровня. Для того чтобы назначить требуемые умения для вызова, воспользуйтесь блоком SET в IVR (см. раздел IVR-редактор).
Создание очереди
Для добавления очереди кликните мышкой на раздел очереди и нажмите кнопку
, введите "Идентификатор очереди" ("Queue ID"). 
После ввода идентификатора, откроется окно настроек добавленной очереди:

Возможные параметры очереди приведены в таблице 1.
| Свойство | Значение | Описание |
|---|---|---|
| Описание (description) | строка | краткое описание очереди |
| Распределение (distribution_mode) | варианты: | одна из следующих стратегий распределения: |
| ручное (manual) | распределение звонков из очереди осуществляется супервизором вручную | |
| зацикленное (cycle) | циклическое распределение | |
| распределение с последовательным включением новых агентов (progressive) | распределение с последовательным включением агентов в окно вызова | |
| серийное распределение (serial) | устанавливает соединение с операторами в алфавитном порядке. Сначала осуществляется соединение с первым оператором. Если оператор не отвечает по прошествии времени, указанного в window_duration, или же если оператор отбивает вызов, соединение с текущим оператором прекращается, и начинается соединение со следующим по списку оператором. Так продолжается до тех пор, пока окно не достигнет последнего оператора. После этого окно уже не сдвигается, и продолжается попытка соединения с последним оператором до исчерпания времени max_distribution_duration или пока оператор не отклонит соединение. При неудачной попытке распределения механизм будет запускаться повторно до исчерпания количества попыток, определяемого параметром max_distribution_attempts | |
| случайное (random) | случайный оператор | |
| наиболее свободный агент (mia) | наиболее свободный агент (Most Idle Agent) — оператор, который свободен от обслуживания нагрузки дольше других | |
| наименее занятый агент (loa) | наименее занятый агент (Least Occupied Agent) — оператор, который обслужил меньшую нагрузку за определенный промежуток времени | |
| массовый обзвон (multicall) | вызов на всех доступных операторов одновременно | |
| Период сдвига "окна вызовов", с (window_duration) | число, секунды | таймаут сдвига окна вызовов. Данный параметр указывается для режимов: cycled, serial, progressive и показывает, через какое время занимать нового оператора. |
| Максимальное количество попыток распределения (max_distribution_attempts) | число, секунды, по умолчанию 3 | максимальное количество попыток распределения вызова на операторов. Если вызов не был распределён за данное количество попыток, то будет отправлен в ветку ERROR блока queue_cc |
| Максимальная длительность распределения (max_distribution_duration) | число, секунды, по умолчанию 10 | максимальное время для одной попытки распределения. Данный параметр используется для того чтобы ограничить время попытки распределения вызова (актуально для cycled-режима) |
| Максимальное время ожидания (max_wait_time) | число, секунды, по умолчанию 3600 | максимальное время, которое вызов находится в очереди. По истечении этого времени вызов покидает очередь, и IVR-сценарий продолжает выполнение по ветви ERROR |
| Максимальное количество коллбеков с активным ожиданием (max_active_waiting_callbacks) | число | максимальное количество активных ожидающих обратных вызовов. Этот параметр связан с параметром IVR-блока распределения входящих вызовов в очередь allow_waiting (разрешить дальнейшее ожидание) и дает возможность определенному количеству абонентов ожидать ответа оператора на линии |
| Время ожидания обратного вызова (callback_cooldown_timeout) | число, секунды, по умолчанию 300 | таймер стартует, когда клиент отклонил обратный вызов от оператора. Если же оператор отклонил вызов, то callback повторно распределяется N раз, где N — max_distribution_attempts (свойство очереди). По умолчанию — 5 мин |
| Длина очереди (rules\queue_length) | число | максимальное количество вызовов в очереди. При превышении вызов не будет помещен в очередь и IVR-сценарий продолжит выполнение по ветви FULL |
| Максимальное предсказываемое время ожидания в очереди (rules\max_predicted_time) | число, секунды | максимальное предсказываемое время ожидания. При превышении вызов не будет помещен в очередь и IVR-сценарий продолжит выполнение по ветви FULL |
| Отклонить, если нет операторов (rules\decline_if_no_operators) | true/false, по умолчанию false | при значении true и отсутствии операторов очереди вызов будет отклонен |
| Обработка повторных обращений (remember_choice) | варианты: | отправлять вызов на того же оператора при повторном обращении клиента: |
| не запоминать распределение (none) | не запоминать распределение | |
| запоминать распределение (strict) | распределять в любом случае | |
| не проигрывать КПВ (none) | не проигрывать КПВ, только приветствие | |
| Распределение согласно умениям (skill_based_distribution) | true/false, по умолчанию false | распределение вызовов согласно умениям операторов; |
| Режим КПВ (ringback_mode) | варианты: | режим проигрывания приветствия, варианты: |
| однократно (once) | однократно (по умолчанию) — проигрывать КПВ, если распределение началось немедленно при помещении вызова в очередь | |
| не проигрывать КПВ (none) | не проигрывать КПВ, только приветствие | |
| Почта (email) | адрес почты | адрес почты, на который необходимо отправлять оповещения о пропущенных звонках |
| Набор статусов постобработки | строка | Завершить с пустым статусом (по умолчанию) |
| Заблокировать если оператор не ответил (lock_if_no_answer) | true/false, по умолчанию true | если параметр выставлен в false, то после этого для всех последующих вызовов механизм блокировки отключается. Параметр 'goodness' продолжает меняться, поэтому все операторы начнут получать блокировку по заслугам после включения опции. Для уже заблокированных операторов блокировка не пропадает, но по истечении периода повторно не накладывается. |
| Технический перерыв если оператор не ответил (auxwork_if_no_answer) | строка | если установлена какая-либо причина технического перерыва, оператор будет переведен в состояние "Технический перерыв", если не ответит на распределенный на него вызов |
| Заблокировать если оператор отклонил вызов (lock_if_reject) | true/false, по умолчанию true | Если параметр выставлен в true и оператор отклоняет вызов, то распределение других вызовов на него блокируется. При каждом следующем отклонении его статус понижается:
Изначально операторы имеют статус 'goodness' = good. После каждого непринятого или отклоненного вызова статус меняется: good → bad → ugly После каждого принятого вызова статус меняется в обратном порядке: ugly → bad → good |
| Технический перерыв если оператор отклонил вызов (auxwork_if_reject) | строка | если установлена какая-либо причина технического перерыва, и оператор отклонил вызов, этот оператор будет принудительно переведен в состояние "Технический перерыв". |
| Блокировка при серийном распределении (serial_lock_enabled) | true/false, по умолчанию true | блокировка в случае отклонения вызова при серийном распределении. В случае, если свойство включено, операторы при серийных распределениях будут блокироваться на 20 сек |
| Включить переадресацию номера агента | true/false, по умолчанию false | Включение переадресации |
| extra_condition_mode | none | |
| time_prediction\based_on | варианты: | параметр, определяющий, какое значение будет считаться базовым при расчете предсказываемого времени ожидания разговоров в очереди: |
| average | среднее значение длительности обработки вызова. Используется как значение по умолчанию | |
| most_freq | среднее значение длительности обработки вызова в 30 секундном интервале, в который попало наибольшее количество разговоров | |
| defined_value | указанное вручную примерное значение продолжительности обработки вызова | |
| time_prediction\defined_value | число, секунды | указанное вручную значение продолжительности обработки вызова в секундах. Используется в предсказании, если параметр based_on имеет значение defined_value или количество собранных значений продолжительности обработки вызовов, попадающих в интервал [lower_threshold, upper_threshold], меньше значения min_values_in_statistics. |
| time_prediction\min_values_in_statistics | число | минимальное количество собранных значений продолжительности обработки вызова, попадающих в интервал [lower_threshold, upper_threshold]. Является пороговым значением, при достижении которого, очередь начинает использовать алгоритмы основанные на средних значениях (average,most_freq). По умолчанию 10 значений |
| time_prediction\statistics\lower_threshold | число | наименьшее значение продолжительности обработки вызова, определяет нижнюю границу при сборе статистических данных. Все вызовы, длительность обработки которых не превышает данное значение, не будут учитываться при расчёте времени ожидания. По умолчанию 10 секунд |
| time_prediction\statistics\max_count | число | максимальное количество значений продолжительности обработки вызовов, хранимое в статистике. По умолчанию 100 |
| time_prediction\statistics\upper_threshold | число, секунды | наибольшее значение продолжительности обработки вызова, определяет верхнюю границу при сборе статистических данных. Все вызовы, длительность обработки которых превышает данное значение, не будут учитываться при расчёте времени ожидания. По умолчанию 1800 секунд. |
Для добавления агентов в очередь нажмите кнопку
напротив группы или напротив определенного агента. В таблице 2 представлены элементы управления выбором агентов для очереди.
Таблица 2 — Элементы управления выбором агентов для очереди
| Отображение всех агентов |
| Отобразить выбранных агентов |
| Отобразить свободных агентов |
| Выбрать всех агентов |
| Освободить всех агентов |
Технический перерыв
Создание профиля технического перерыва
Для добавления профиля технического перерыва выбираем раздел "Профили" и нажимаем кнопку
Заполняем название профиля:

Создание причин перерыва
Для добавления причины технического перерыва выбираем раздел "Причины" и нажимаем кнопку
Заполняем название причины:

После чего указываем перевод причины и сохраняем:

Применение созданных причин в профиле
Выбираем нужный нам профиль, ставим галочку напротив созданной причины и сохраняем:

Как только агент снова залогинится — он увидит изменения.
Если необходимо еще создать профиль, то действуем по аналогии.
Постобработка
Оператор, занимающийся постобработкой вызовов, остается недоступен для очередей. Постобработка может быть завершена с использованием АРМ оператора, либо с помощью специального feature-кода. После завершения разговора в постобработку переходят только вызовы, распределенные с очередей. Для прямых вызовов понятия постобработки не существует. Кроме того, постобработка может быть отключена совсем с помощью параметра оператора auto_complete_timeout (таймер автоматического завершения постобработки в секундах, 0 означает, что этап постобработки отключен). Параметр может принимать значения 0..3600 секунд или infinity.
Оператор после завершения вызова может выбрать статус постобработки(ACW), если для коллцентра настроены наборы статусов и сами статусы, а также если ACW включен на очереди (параметр acw_status_set). Статусы завершения вызова попадают в статистику, как и другие метрики.
Сначала создается набор статусов:

Затем в него добавляются сами статусы и переводы для русской и английской локации:

После завершения вызова оператор может выбрать статус постобработки, см. Руководство по управлению Call-центром.
Когда оператор обслуживает вызовы или если у него есть вызовы, находящиеся в постобработке, он не может выполнить выход из системы. Более подробно возможности АРМ см. Автоматизированное рабочее место (АРМ) оператора.
