Голосовая почта (Voicemail)
Описание
Активация
Для активации услуги через команду CoCon-а:
domain/<DOMAIN>/ss/activate <ADDRESS> voicemail [<PARAMS>]
Абоненту при активации доступны следующие параметры голосовой почты.
Блок-схема алгоритма работы услуги

Запись сообщения
Запись голосового сообщения срабатывает в следующих случаях:
- Параметр no_reply = true. При звонке на абонента, на котором активирована услуга "Голосовая почта", запускается таймер. Если за время работы таймера абонент не отвечает, то срабатывает услуга "Голосовая почта";
- Параметр busy = true. При звонке система детектирует занятость вызываемого абонента. В этом случае срабатывает услуга "Голосовая почта";
- Параметр out_of_service = true. При звонке система детектирует недоступность вызываемого абонента. В этом случае срабатывает услуга "Голосовая почта";
- Параметр unconditional = true. Система сразу перенаправляет вызов на голосовую почту;
- Параметр dnd = true. При включенной у абонента сервиса "Не беспокоить" (dnd) в режиме default, если данный параметр активирован, то услуга "Голосовая почта" срабатывает для вызывающего абонента.
Если у абонента группы CGG, CHUNT, FindMe, FindMeNoReply активирована услуга "Голосовая почта", то он сработает только в случае no_reply. Во всех остальных случаях услуга будет отключена.
При звонке на абонента (Б), на котором активирована услуга "Голосовая почта", запускается таймер. Если за время работы таймера абонент (Б) не отвечает, то срабатывает услуга голосовая почта. Абоненту (А) проигрывается фраза: "Абонент не отвечает. Оставьте сообщения после сигнала. <СИГНАЛ>". После чего запускается запись голосовой почты. Запись может прекратиться по одной из причин: 1 — абонент (А) оставил сообщение, и отбил вызов. , 2 — время голосового сообщения (в секундах) меньше минимума min_message_duration (значение по умолчанию 0 сек.) , 3 — время голосового сообщения (в секундах) достигла максимума из max_message_duration (значение по умолчанию 300 сек.) и 4 — оставшееся свободное место в почтовом ящике 0 сек и перезапись запрещена/override_messages = false (значение по умолчанию 1800 сек./max=43200 сек.) в последнем случае запись в голосовую почту не состоится и абонент (А) услышит сигнал "занято"
Если у абонента переполнен голосовой ящик/ voicemailbox и параметр override_messages = true, то система будет удалять сперва самые старые прочитанные, а затем непрочитанные сообщения, пока в голосовом ящике не освободиться достаточно места для сохранения записанного разговора.
Система также, проверяется параметр send_by_email. Если он равен true(по умолчанию: false) и у абоненте настроен параметр e-mail — то голосовое сообщение будет отправлено абоненту на почту.
Проигрывание сообщений
Для проигрывания голосовых сообщений абонент со своего телефона набирает код *90#, с чужого телефона набирает код *91# или *91*NUMBER#, после чего попадает в голосовое меню.
При смене пароля через голосовое меню необходимо нажать #, если не задан старый пароль.
Стандартная фраза приветствия — "Добро пожаловать в голосовое меню" может быть изменена, для этого воспользуйтесь услугами голосового меню и пройдите по пунктам 2-3-1, запишите ваше новое приветствие, по окончании записи нажмите #. Проверьте ваше новое приветствие, нажав 1, если все правильно, и вы хотите сохранить новое приветствие — нажмите 2 , затем выйдите из меню. Ваше новое приветствие сохранено в voicemail_intro.wav файл и активировано.
Если вы хотите вернуть стандартную фразу , то выполните следующее действие в CoCon :
domain/"Имя_Домена"/core/ai/set voicemail_listen_prompt system sounds/voicemail/ai_listen_prompt.wav
При этом, не прослушанные сообщения проигрываются в порядке поступления: самое старое сообщение проигрывается в первую очередь. А прослушанные сообщения — в обратном порядке относительно поступления: самое новое сообщение проигрывается в первую очередь.
После полного прослушивания нового сообщения, оно помечается как старое. Если пользователь нажал цифру 3 (переход к воспроизведению следующего сообщения), то это сообщение тоже помечается как старое. Если во время воспроизведения непрочитанного сообщения пользователь нажмет цифру 6 (действие "пропуск текущего сообщения"), то система перейдет к воспроизведению следующего сообщения, но при этом предыдущее сообщение останется в разделе новых сообщений. По умолчанию, все прочитанные сообщения старше 24 часов автоматически удаляются. Если пользователю необходимо сохранить определенное сообщение — во время его проигрывания ему необходимо нажать цифру 9. После чего данное сообщение переместиться в папку сохраненных сообщений, и они не будут удалены автоматически.
Привязка голосовой почты к IVR-сценарию
Для того чтобы привязать голосовую почту к IVR-сценарию отправки голосовых сообщений на email необходимо проделать следующие шаги:
Создать виртуального абонента, владельца данного VoiceMail ящика:
domain/p.city/alias/virtual/declare 790 ctx_city_local virtual_gorupCODEАктивировать на нем услугу "voicemail". Чтобы можно было прослушать голосовую почту с других номеров, необходимо установить пароль для доступа. Установить параметр override_messages = true, чтобы в случае переполнения почтового ящика старые записи удалялись:
domain/p.city/ss/enable 790 voicemail domain/p.city/ss/activate 790 voicemail unconditional = true, password = 1234, override_messages = trueCODE- В рамках IVR-сценария, где необходимо отправить вызов на "голосовую почту", добавить блок VoiceMail. В рамках данного блока доступны следующие поля:
- owner — номер телефона виртуального абонента, на котором активирована услуга "Голосовая почта", и в чью голосовую почту будет записано сообщение;
- intro — фраза, которая проигрывается при поступлении вызова на голосовую почту (например: к сожалению в данный момент все специалисты заняты, пожалуйста, оставьте свое сообщение после сигнала и мы Вам обязательно перезвоним. После этого нажмите решетку или повесьте трубку.);
- stop_digit — кнопка, по нажатии на которую прекращается запись разговора;
- completion — фраза, которая проигрывается после завершения записи разговора (например: спасибо);
- emails — список email адресов, на которые необходимо отправить голосовую почту (если список пуст — голосовая почта по email не отправляется);
- email_from — поле From в сообщении (поддерживаются макро параметры: DATE, TIME, CALLING, DISPLAYNAME);
- email_subject — тема сообщения (поддерживаются макро параметры: DATE, TIME, CALLING, DISPLAYNAME);
- email_body — тело сообщения (поддерживаются макро параметры: DATE, TIME, CALLING, DISPLAYNAME).
Настройка параметров услуги через интерфейс командной строки
Для активации услуги "voicemail" через интерфейс командной строки выполните следующую команду:
- для администратора системы:
Установите разрешение на использование услуги:
/cluster/storage/<CLUSTER>/ss/enable <DOMAIN> <ADDRESS> voicemailАктивируйте услугу:
/cluster/storage/<CLUSTER>/ss/activate <DOMAIN> <ADDRESS> voicemail [<PARAMS>]
- для оператора виртуальной АТС:
Установите разрешение на использование услуги:
/domain/<DOMAIN>/ss/enable <ADDRESS> voicemailАктивируйте услугу:
/domain/<DOMAIN>/ss/activate <ADDRESS> voicemail [<PARAMS>]
где
<CLUSTER> — имя кластера хранения долговременных данных (DS);
<DOMAIN> — имя виртуальной АТС, которой принадлежит абонент(ы);
<ADDRESS> — номер(а) абонентов, для которых выполняется настройка услуги, символ "*" используется для указания всех абонентов заданной виртуальной АТС.
Диапазоны номеров указываются в фигурных скобках. Например: 71{1-2,9} соответствует номерам 711, 712, 719.
<PARAMS> — параметры голосовой почты.
Абоненту при активации доступны следующие параметры голосовой почты:
- "Записывать сообщение при занятости абонента" ("busy") — переадресовывать входящий вызов на голосовую почту в случае, если абонент занят (по умолчанию: false);
- "Игнорировать услугу "Не беспокоить"" ("Ignore DND") — Если у абонента активна услуга "Не беспокоить" в режиме default, то активация данной опции позволяет использовать услугу "Голосовая почта" когда абонент вызывается.
- "Содержимое сообщения" ("email_body") — тело письма с голосовой почтой на e-mail. Поддерживаются макро-определения (DATE, TIME, CALLING, DISPLAYNAME);
- "Адресант сообщения" ("email_from") — имя, с которого будет отправлена голосовая почта на email (по умолчанию: DISPLAYNAME). Поддерживаются макро-определения (DATE, TIME, CALLING, DISPLAYNAME);
- "Тема сообщения" ("email_subject") — тема письма с голосовой почтой на e-mail (по умолчанию: Voicemail from CALLING at DATE TIME). Поддерживаются макро-определения (DATE, TIME, CALLING, DISPLAYNAME);
- "Неявная подписка" ("Implicit subscribe") — будет выпоена автоматическая подписка на уведомления о наличии сообщений voicemail , после прохождении регистрации. Если устройство уже было зарегистрировано, а после на нём была включена услуга (или конкретно настройка
implicit_subscribe) - тогда нужно дождаться перерегистрации, чтобы данный параметр вступил в силу; - "Размер почтового ящика" ("mailbox_volume") — размер почтового ящика, в секундах (по умолчанию: 1800) задается целым числом от 10 до 43200 сек;
- "Максимальный размер сообщения" ("max_message_duration") — максимальная длительность голосового сообщения (по умолчанию: 300 сек). Задается целым числом от 0 до 300;
- "Допустимое время ожидания сообщения" ("max_silence") — время (в секундах), которое услуга ждет, прежде чем завершать запись разговора, в случае определения непрерывного интервала тишины со стороны ТА. Задается целым числом от 0 до 15 сек. Если значение равно 0 — то детектор выключен (по умолчанию 0);
- "Минимальный размер сообщения" ("min_message_duration") — минимальная длительность голосового сообщения (по умолчанию: 0) задается целым числом от 0 до 15с. В случае, если сообщение будет меньшей длительностью, то оно не будет сохранено;
- "Пользователь не ответил" ("no_reply") — при установленном флаге происходит переадресация входящего вызова на голосовую почту по неответу абонента (по умолчанию: true);
- "Записывать сообщение при недоступности абонента" ("out_of_service") — переадресация входящего вызова на голосовую почту в случае недоступности абонента (по умолчанию: false);
- "Разрешить перезапись сообщения" ("override_messages") — перезапись сообщения в случае, если почтовый ящик переполнен (по умолчанию true). Если почтовый ящик заполнен, но есть попытка записать новое сообщение, то сперва будут удаляться самые старые прочитанные сообщения, а если их не осталось — то будут удаляться самые старые непрочитанные сообщения;
- "Пароль" ("password") — пароль для доступа к голосовой почте. Если параметр не заполнен, то доступ к голосовой почте осуществляется без пароля;
- "Воспроизвести детали сообщения" ("play_message_details") — проигрывание деталей оставленного сообщения перед тем, как играть само сообщение (по умолчанию: false);
- "Отправить по почте" ("send_by_email") — отправка записанного сообщения по e-mail (работает, если на абоненте настроен параметр e-mail) (по умолчанию: false);
- "Таймер" ("timeout") — время ожидания ответа абонента, после которого сработает переадресация на голосовую почту, задается целым числом от 0 до 60 сек;
- "Безусловная активация записи сообщения" ("unconditional") — безусловно переадресовывать входящий вызов на голосовую почту абонента (по умолчанию: false);
Описание команд для управления услугами через интерфейс командной строки CLI приведено в Справочнике команд CLI, разделы /cluster/storage/<STORAGE>/ss и /domain/<DOMAIN>/ss.
Настройка параметров услуги через web-конфигуратор
Настройки выполняются в разделе "Supplementary services" ("Дополнительные услуги") приложения "Subscriber card" ("Карточка абонента").
Настройка услуги для всех абонентов определенной виртуальной АТС, а также для определенного абонента в отдельности выполняется в приложении "Subscriber card" ("Карточка абонента").
Для активации услуги установите флаг напротив значения "Голосовая почта (voicemail)" ("Voice mail service") и выполните настройку параметров услуги, описанных выше.
Для деактивации услуги — снимите флаг.
Для сохранения настроек нажмите кнопку "Save" ("Сохранить").
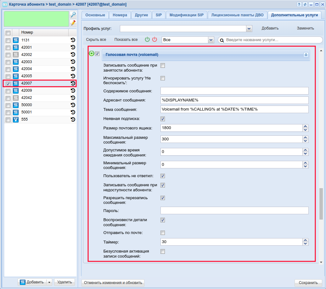
Пример настройки
Активировать услугу "Голосовая почта (voicemail)" ("Voice mail service") для абонента с номером 42007 виртуальной АТС "test_domain".
Активация услуги через интерфейс командной строки:
/domain/test_domain/ss/enable 42007 voicemail /domain/test_domain/ss/activate 42007 voicemail busy = true, no_reply = true, timeout = 30
Активация услуги через web-конфигуратор:
- Выберите номер телефона абонента — 42007;
- Разрешите использовать услугу абоненту — установите
. Установите флаг напротив услуги "Голосовая почта (voicemail)" ("Voice mail service"); - Выполните настройки, описание параметров приведено выше;
- Для сохранения настроек нажмите кнопку "Save" ("Сохранить").

Хранение голосовой почты
Голосовая почта хранится в системе в специальном защищенном формате до тех пор, пока почтовый ящик не будет переполнен. Как только почтовый ящик заполняется, система начинается удалять самые старые сообщения, чтобы иметь возможность разместить новые голосовые письма. При этом сперва будут удаляться прочитанные сообщения, затем непрочитанные. Сообщения, которые были помечены как сохраненные, автоматически не удаляются.