Карточка абонента (Subscriber card)
Приложение web-конфигуратора "Карточка абонента" ("Subscriber card") предназначено для управления конфигурацией абонента системы ECSS-10.
В данном приложении можно добавить, удалить абонента, а также узнать о текущих настройках абонента и оперативно изменить их, назначить абоненту профиль и выполнить настройку услуr.

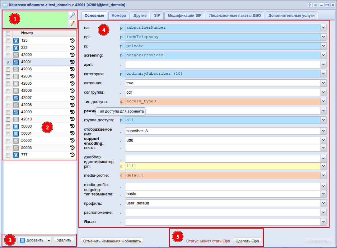
Рисунок 1 — Интерфейс web-приложения "Карточка абонента" ("Subscriber card")
Описание интерфейса приложения "Карточка абонента" ("Subscriber card"):
- Панель поиска. Фильтр записей в таблице по параметрам ключ/значение.
Условия фильтрации разделяются пробелом, применяются следующие операции: ~, ==, /=, >, <, =<, >=, in.
Для изменения условий фильтрации записей нажмите кнопку "Редактировать условия" ("Edit conditions")
.
Установите флаг напротив параметров, по которым будет выполнен отбор записей, и заполните соответствующие поля: условие отбора (~, ==, /=, >, <, =<, >=, in), значение.
Нажмите кнопку "Поиск" ("Search")
. Таблица номеров абонентов. Список номеров в таблице выводится согласно правилам, установленным в панели поиска.
Для просмотра информации по определенному абоненту нажмите левой кнопкой мыши по записи в таблице номеров абонентов.
Для просмотра истории вызовов абонента нажмите
в правой части записи.- Кнопки для добавления/удаления абонента.
- Панель настроек параметров абонента. На панели настроек параметров можно просмотреть и изменить индивидуальные настройки абонента, а также назначить определенный профиль.
- Статус/Создание Elph - пользователя.
Управление абонентами
Добавление абонента
Добавление SIP-абонента
Для добавления SIP-абонента нажмите кнопку "Добавить SIP пользователя" ("Add sip user") и заполните следующие поля:

- Владелец интерфейсов (Interface owner) — владелец интерфейса — системная нода (адаптер);
- Контекст (Context) — название контекста маршрутизации;
- Группа интерфейсов (Interface group) — группа, в которую входит интерфейс. Задается администратором системы для удобства группировки абонентов по определенным параметрам.
- Имя интерфейса (Interface) — номер, закрепляемый за абонентом. Задается администратором системы. Номер не должен повторяться внутри одной ВАТС;
- Список абонентов может быть задан диапазоном {a-b} или перечислением {a,b}, где a,b — натуральные числа;
Пример. Список абонентов с номерами 755,765,775 можно указать в виде 7{5-7}5 или 7{5,6,7}5 или {755,765,775};
- Список абонентов может быть задан диапазоном {a-b} или перечислением {a,b}, где a,b — натуральные числа;
- Модификация номеров (Modificator) — выбрать правило модификации номера;
- Алиас как пользователь (Alias as user) — использовать алиас, с тем же номером, что и SIP-номер;
- Альтернативный алиас (Alternative alias) — использовать альтернативный номер у алиаса абонента;
- Профиль услуг (SS profile) — системный или доменный профиль услуг;
- Авторизация (Auth) — требование авторизации у абонента:
- none — авторизация не требуется;
- always — авторизация требуется как при регистрации, так и при запросах со стороны абонента;
- register — авторизация требуется при регистрации.
При выборе значений "always" и "register" нужно указать:
- Логин (Login) — имя пользователя для авторизации;
- Использовать номер в качестве логина (Login as number) — при установленном флаге в качестве имени пользователя использовать номер абонента, иначе — имя пользователя, установленное в поле "Логин" ("Login");
- Пароль (Password) — пароль пользователя для авторизации. Если поле оставить пустым, то пароль будет генерироваться автоматически;
- Авторизация qop (Authorization qop) — при установленном флаге использовать расширенную QoP-авторизацию, иначе — не использовать.
- Elph параметр (Elph setings) — при установленном флаге будут добавлены параметры необходимые в работе Elph (без которых elph клиент не будет работать с софтсвичем).
Нажмите кнопку "Ok" для добавления абонента(ов) в систему либо "Отмена" ("Cancel") для выхода из диалогового окна без добавления абонента(ов) в систему.
Добавление виртуального абонента
Для добавления виртуального абонента нажмите кнопку "Добавить виртуального пользователя" ("Add virtual user") и заполните следующие поля:

- Контекст (Context) — контекст маршрутизации по умолчанию для создаваемого виртуального абонента;
Адрес (Address) — диапазон номеров, который используется для создания абонента(ов);
Список номеров может быть задан диапазоном {a-b} или перечислением {a,b}, где a,b — натуральные числа.- Группа (Group) — имя группы для интерфейсов, которые будут созданы для виртуального абонента.
- Профиль услуг (SS profile) — системный или доменный профиль услуг.
Нажмите кнопку "Ok" для добавления абонента(ов) в систему либо "Отмена" ("Cancel") для выхода из диалогового окна без добавления абонента(ов) в систему.
Удаление абонента
Для удаления абонента в таблице абонентов установите флаг(и) напротив удаляемого(ых) абонента(ов) и нажмите кнопку "Удалить" ("Delete"). Подтвердите действие нажатием кнопки "Да".

Настройка параметров абонента
Настройка основных параметров для абонента
Во вкладке "Основные" ("General") выполняется настройка основных параметров для абонента.

- nai — идентификатор типа адреса, принимает значения: subscriberNumber, unknown, nationalNumber, internationNumber;
- npi — индикатор плана нумерации, принимает значения: isdnTelephony, dataNumberingPlan, telexNumberingPlan;
- ni — индикатор номера, принимает значения:
- emergency — экстренные службы;
- intercity — абоненты междугородной сети;
- international — абоненты международной сети;
- local — абоненты местной сети;
- private — локальные абоненты АТС;
- zone — абоненты зоновой сети;
- screening — индикатор контроля номера вызывающего абонента, принимает значения: userProvidedNotVerified, userProvidedVerifiedAndPassed, userProvidedVerifiedAndFailed, networkProvided;
- apri — индикатор ограничения предоставления номера вызывающего абонента: presentationAllowed, presentationRestricted, addressNotAvailable;
- категория (сategory) — категория вызывающего абонента, принимает значения: unknownAtThisTime, operatorFrench, operatorEngish, operatorGerman, operatorRussian, operatorSpanish, reserved, ordinarySubscriber, subscriberWithPriority, dataCall, testCall, spare, payphone, category0, hotelsSubscriber, freeSubscriber, paidSubscriber, localSubscriber, localTaksofon, autoCallI, semiautoCallI, autoCallII, semiautoCallII, autoCallIII, semiautoCallIII, autoCallIV, semiautoCallIV;
- активная (active) — состояние абонента, принимает значения:
- true — активен;
- false — не активен;
- cdr группа (cdr group) — имя CDR-группы (используется для группировки cdr-записей);
- тип доступа (access type) — тип доступа для абонента (долговременные ограничения, которые вводятся при подключении абонента);
- режим (regime) — режим обслуживания для абонента (временные ограничения);
- группа доступа (access group) — имя группы доступа;
- отображаемое имя (display name) — отображаемое имя на дисплее для абонента;
- support encoding — тип кодировки, используемый для отображения имени абонента;
- почта (email) — электронная почта для абонента;
- джаббер идентификатор (jabber id) — идентификационный номер Jabber для абонента;
- PIN-код — PIN-код для управления услугами с телефонного аппарата абонента;
- media-profile — выбранный на домене медиа-профиль для входящей связи, по умолчанию устанавливается профиль default;
- media-profile-outgouing — выбранный на домене медиа-профиль для исходящей связи связи, по умолчанию устанавливается значение undefined. При значении undefined для исходящей связи применяется тот же профиль, что и для входящей связи;
- тип терминала (terminal type) — basic/smart;
- профиль (profile) — профиль, назначаемый абоненту. Настройка профилей выполняется в приложении "Профили алиасов"("Alias profiles") в каталоге "named profiles";
- расположение (placement) — территориальное расположение номера;
- Язык — языковая локаль абонента.
- Русский
- Английский
- Немецкий
- Испанский
- Французский
- Индикация возможности добавить необходимые параметры для работы Elph, и кнопка "Сделать Elph"
Для обновления информации нажмите кнопку "Обновить" ("Refresh").
Для сохранения изменений в системе нажмите кнопку "Сохранить" ("Save").
Для отмены изменений нажмите кнопку "Отменить изменения и обновить" ("Canсel").
Настройка дополнительных номеров
Во вкладке "Номера" ("Numbers") выполняется настройка дополнительных номеров для абонента. Данную настройку можно осуществлять только для одного конкретного номера телефона. Дополнительные номера выбираются из списков в имеющихся планах нумерации.

После выбора плана нумерации, выберите дополнительный номер из выпадающего списка.

Для определения дополнительного номера, на который будут приходить входящие вызовы, установите флаг напротив пункта "Владелец" ("Owner").

Настройка дополнительных параметров для абонента
Во вкладке "Другие" ("Other") выполняется настройка дополнительных параметров для абонента, а также выполняется настройка параметров, определенных на других уровнях.

Кнопка "Добавить" ("Add") используется для добавления нового параметра.
Кнопка "Удалить" ("Delete") используется для удаления параметра из списка.
Кнопка "Отменить" ("Undo") используется для возврата настроек в предыдущее значение.
Кнопка
используется для открытия окна настроек параметров абонента на других уровнях.
- Имя (Name) — имя параметра;
- Тип (Type) — уровень, на котором определен параметр (поле не редактируется);
- Значение (Value) — значение параметра.
Для обновления информации нажмите кнопку "Refresh" ("Обновить").
Для сохранения изменений в системе нажмите кнопку "Сохранить" ("Save").
Для отмены изменений нажмите кнопку "Отмена" ("Canсel").
Настройка дополнительных параметров для SIP-абонентов
Вкладка "SIP" будет доступна только при выборе SIP-абонента. Во вкладке "SIP" выполняются настройки, специфичные для SIP-абонентов.

Для обновления информации нажмите кнопку "Обновить" ("Refresh").
Для сохранения изменений в системе нажмите кнопку "Сохранить" ("Save").
Для отмены изменений нажмите кнопку "Отмена" ("Canсel").
Настройка модификации SIP-адаптера
SIP-адаптер системы ECSS-10 относится к типу B2BUA. В таком случае вызов, установленный через ECSS-10, разбивается на два плеча: входящее для вызова и исходящее. Получается два участка обработки сигнализации, на каждом из которых SIP-адаптер ECSS-10 работает как независимый агент. Во вкладке «Модификация SIP»(«SIP Modifications») можно настраивать модификацию заголовков SIP-сообщений, которые необходимо протранслировать в исходящее плечо.
Транзит (Transit)
Для входящих SIP-сообщений можно определить список заголовков, которые будут переданы без изменений в исходящее плечо.
Для добавления правила транзита нажмите надпись "Добавить..." ("Add...") и выберите из выпадающего списка заголовок.

Для удаления правила транзита нажмите кнопку Удалить (Delete)
.
Исключить заголовки (Ignore header)
Для исходящего интерфейса можно задать список заголовков SIP-сообщений, которые не должны отправляться.
Для добавления правила исключения заголовка нажмите надпись "Добавить..." ("Add...") и выберите необходимый пункт из выпадающего списка.

Для удаления правила исключения заголовка нажмите кнопку Удалить (Delete)
.
Модифицировать заголовки (Edit header)
Модификация передаваемых заголовков выполняется строго по заданному шаблону. Поддерживается включение/исключение/замена текста в заголовках. Возможны одновременная вставка текста в начало и конец, удаление фрагмента. Имя заголовка является обязательным условием. В правиле должен быть как минимум один параметр модификации. Разные правила модификации можно использовать одновременно.

Для удаления всех правил модификации нажмите кнопку Удалить (Delete)
.
Лицензионные пакеты ДВО
Если лицензией предусмотрена группировка услуг по пакетам, управление разрешениями осуществляется на вкладке "Лицензионные пакеты ДВО" ("SS licence packages").

Для каждого пакета имеется переключатель. У переключателя есть три значения: "выключено"/"включено"/"включено приоритетно". Отличие "включено" от "включено приоритетно" в следующем: если лицензия деградирует (например было 10 лицензий на пакет ДВО, а стало 5), то тогда у каких-то абонентов надо пакет отключить.
Лицензии отключаются в порядке, обратном их активации по дате/времени. Но если у абонента ДВО "включено приоритетно", то тогда ему оно будет отключено только в том случае, если все у кого ДВО просто "включено" уже было выключено.
Также можно просмотреть состав каждого пакета, сколько лицензий на уровне домена занято, и сколько всего доступно.
После внесения изменений нужно нажать кнопку "Сохранить" ("Save").
Настройка дополнительных услуг
В разделе "Дополнительные услуги" ("Supplementary service") выполняются настройки услуг для определенного абонента.

Для выполнения настроек услуг выберите абонента, нажав левой кнопкой мыши по записи в таблице номеров абонентов.
Подключение, отключение профиля услуг
Для применения профиля услуг у абонента, в выпадающем списке "Профиль услуг" выберите нужный профиль. Для того, чтобы сохранить существующие настройки услуг у абонента, но при этом применить настройки услуг из профиля, нажмите "Добавить". Для того, чтобы полностью применить услуги из профиля не сохраняя текущих настроек услуг у абонента, нажмите "Заменить"
Подключение, отключение услуги
Для подключения услуги установите флаг напротив заданной услуги и нажмите кнопку "Сохранить" ("Save").
Для отключения снимите флаг напротив заданной услуги и нажмите кнопку "Сохранить" ("Save").

- При отключении услуги настройки услуги будут удалены.
- Подключить или отключить услугу может как оператор, так и абонент. Для того чтобы абонент мог управлять услугой, у него должен быть разрешен доступ на управление к данной услуге. После подключения услуга будет работать только в том случае, если она у абонента является разрешенной.
Разрешение на использование услуги
Оператор может разрешить или запретить использовать услугу абонентам.
Если у абонента подключена (активирована) услуга, но у оператора установлен запрет на использование, то услуга не будет доступна абоненту.
При установке запрета на использование услуги настройки услуги сохраняются.
Управление доступом по использованию услуги абонентами осуществляется кнопками:
— разрешить использовать услугу абонентам;
— запретить использовать услугу абонентам.
Для сохранения настроек нажмите кнопку "Save" ("Сохранить").
Описание и настройка услуг
В разделе "Дополнительные услуги" ("Supplementary service") оператор может выполнить настройку параметров услуги.
Абонентские дополнительные услуги описаны в разделе Абонентские услуги.
Модификация обычного пользователя в Elph пользователя
Отменить конвертацию в ElPh пользователя нельзя!
Если требуется преобразовать пользователя --> в Elph пользователя, тогда выполнить следующие шаги:
- Проверить не является ли абонент уже Elph пользователем (в примере абонент 42007 уже был модифицирован в Elph пользователя):

- Если абонент не является Elph пользователем ,проверить можно ли выполнить модификацию абонента в Elph пользователя:

- Выполнить модификацию нажав кнопку "Сделать Elph":

- Результат:



