Поиск первой свободной линии по списку, ручной (CHunt manual)
Описание
Услуга "Call hunt" предназначена для одновременного вызова на группу абонентов с очередью, с определенными стратегиями перебора абонентов группы.
В текущей версии "Call hunt" поддерживаются следующие типы работы услуги:
- Групповой (group) — вызов поступает одновременно на всех абонентов группы;
- Последовательный поиск (serial) — поиск начинается с первого свободного участника группы;
- Поиска по наименее нагруженному номеру (longest_idle) — поиск начинается с наименее нагруженного участника группы;
- Задержанный групповой (delay_group) — вызов поступает на всех абонентов по очереди в зависимости от выставленного тайм-аута вызова участника группы;
- Ручной (manual) — можно изменять любые настройки группы "Сall hunt", что позволяет гибко настраивать поведение услуги.
Услугу "Call Hunt" может активировать только оператор.
При настройке услуги "Call Hunt" в зависимости от типа работы используются следующие параметры:
- Участники CHunt группы (numbers) — номера абонентов, которые входят в группу "Call Hunt";
- Размер очереди (queue_size) — если на группу "Сall Hunt" поступает более одного вызова, то вызовы направляются в очередь. Параметр используется для ограничения длины данной очереди. Если параметр равен нулю, очередь не ограничена;
- Стратегия выбора очереди (queue_strategy) — алгоритм обработки входящего вызова при отсутствии свободных номеров в группе поиска:
- wait — ожидание;
- drop — отбой;
- Алгоритм поиска свободной линии (search_strategy) — алгоритм поиска абонента группы, на которого нужно направить вызов в данный момент времени:
- first — вызов идет с начала списка участников группы к концу;
- last — выполняется перебор с последнего занятого номера, вызов идет с последнего не занятого номера из списка участников группы;
- random — вызов распределяется в случайном порядке;
- longest_idle — вызов поступает на участника группы, время занятости которого в рамках данной группы за последние 12 часов было наименьшим.
- Число одновременных вызовов (window_size) — количество абонентов группы, на которых одновременно могут поступать вызовы;
- Шаг смещения окна (window_shift) — шаг перехода окна вызовов по номерам "Call Hunt" группы;
- Повторять перебор участников (cyclic) — повтор перебора участников "Call Hunt" группы;
- Таймер смещения позиции окна (window_shift_timeout) — время ожидания ответа от участника группы перед передачей вызова следующему участнику. Задается целым числом от 0 до 120с;
- Количество сдвигов окна (max_shift_count) — максимальное количество переходов между участниками группы до отбоя вызывающего абонента;
- Индекс первого абонента в окне (window_start_pos) — указывается позиция в списке участников группы, на которого будет идти первый вызов в рамках группы;
Переустановить начальную позицию окна после завершения всех входящих вызовов (reset_window_start_pos_after_call) — флаг, показывающий, что необходимо сбросить значение параметра "window_start_pos" после того, как все поступившие на "Call Hunt" группу вызовы будут распределены;
- Использовать Origin A номер — флаг, позволяющий отображать номер вызывающего абонента.
Использование
В данном типе услуги "Call Hunt" можно изменять любые настройки группы.
Активация услуги:
/domain/<DOMAIN_NAME>/ss/activate <HUNT_NUMBER> chunt mode = manual, numbers = [A,B,C,D], cyclic = <CYCLIC>, max_shift_count = <MAX_SHIFT_COUNT>, queue_size = <QUEUE_SIZE>, reset_window_start_pos_after_call = <RESET_WINDOW_START_POS_AFTER_CALL>, search_strategy = <SEARCH_STRATEGY>, window_shift = <WINDOW_SHIFT>, window_shift_timeout = <WINDOW_SHIFT_TIMEOUT>, window_size = <WINDOW_SIZE>, window_start_pos = <WINDOW_START_POS>, use_orig_a = <USE_ORIG_A>
Управление услугой с телефонного аппарата
| Активация |
|---|
| только через оператора |
| Деактивация |
| только через оператора |
Настройка параметров услуги через интерфейс командной строки
Для активации услуги "Поиск первой свободной линии по списку, ручной тип" через интерфейс командной строки выполните следующую команду:
- для администратора системы:
/cluster/storage/<CLUSTER>/ss/activate <ADDRESS> chunt mode = manual, numbers = [<NUMBER_1> <NUMBER_2>, ...], cyclic = <CYCLIC>, max_shift_count = <MAX_SHIFT_COUNT>, queue_size = <QUEUE_SIZE>, reset_window_start_pos_after_call = <RESET_WINDOW_START_POS_AFTER_CALL>, search_strategy = <SEARCH_STRATEGY>, window_shift = <WINDOW_SHIFT>, window_shift_timeout = <WINDOW_SHIFT_TIMEOUT>, window_size = <WINDOW_SIZE>, window_start_pos = <WINDOW_START_POS>, use_orig_a = <USE_ORIG_A>
- для оператора виртуальной АТС:
/domain/<DOMAIN>/ss/activate <ADDRESS> chunt mode = manual, numbers = [<NUMBER_1> <NUMBER_2>, ...], cyclic = <CYCLIC>, max_shift_count = <MAX_SHIFT_COUNT>, queue_size = <QUEUE_SIZE>, reset_window_start_pos_after_call = <RESET_WINDOW_START_POS_AFTER_CALL>, search_strategy = <SEARCH_STRATEGY>, window_shift = <WINDOW_SHIFT>, window_shift_timeout = <WINDOW_SHIFT_TIMEOUT>, window_size = <WINDOW_SIZE>, window_start_pos = <WINDOW_START_POS>, use_orig_a = <USE_ORIG_A>
где
- <CLUSTER> — имя кластера хранения долговременных данных (DS);
- <DOMAIN> — имя виртуальной АТС, которой принадлежит абонент(ы);
- <ADDRESS> — номер(а) абонентов, для которых выполняется настройка услуги, символ "*" используется для указания всех абонентов заданного домена.
Диапазоны номеров указываются в фигурных скобках. Например: 71{1-2,9} соответствует номерам 711, 712, 719.
- <NUMBER_X> — номер участника группы;
- <WINDOW_SHIFT_TIMEOUT> — время ожидания ответа от участника группы перед передачей вызова следующему участнику, обязательный параметр, устанавливается в секундах;
- <WINDOW_START_POS> — указывается позиция в списке участников группы, на которого будет идти первый вызов в рамках группы, обязательный параметр;
Пример. Есть номера 01, 02, 03, 04, 05. Значение "window_size" равно 3, значение "window_start_pos" равно -2. Тогда, сперва будет звонить только ТА 01. Когда сработает таймер сдвига окна (на 1 позицию), значение "window_start_pos" будет 1, и зазвонят ТА 01, 02. В итоге появятся следующие группы звонящих ТА: {01}, {01, 02}, {01, 02, 03}, {02, 03, 04}, {03, 04, 05}.
- <WINDOW_SHIFT> — шаг перехода окна вызовов по номерам "Call Hunt" группы, обязательный параметр;
- <WINDOW_SIZE> — количество абонентов группы, на которых одновременно могут поступать вызовы, обязательный параметр;
- <SEARCH_STRATEGY> — стратегия поиска, обязательный параметр, принимает значения:
- first — вызов идет с начала списка участников группы к концу;
- last — вызов идет с конца списка участников группы к началу;
- longest_idle — вызов поступает на участника группы, время занятости которого в рамках данной группы за последние 12 часов было наименьшим;
- random — вызов распределяется в случайном порядке;
- <CYCLIC> — является ли группа цикличной. Обязательный параметр, принимает значения:
- true — повтор перебора участников "Call Hunt" группы;
- false — не повторять перебор участников группы;
- <MAX_SHIFT_COUNT> — максимальное количество переходов между участниками группы до отбоя вызывающего абонента, обязательный параметр;
- <QUEUE_SIZE> — размер очереди входящих вызовов, опциональный параметр, по умолчанию — 3;
- <RESET_WINDOW_START_POS_AFTER_CALL> — флаг, показывающий, необходимо ли при следующем входящем вызове делать занятие на первого (window_start_pos) абонента в группе или продолжить перебирать абонентов группы, опциональный параметр, принимает значения:
- false — продолжать перебирать абонентов группы при следующем входящем вызове, установлено по умолчанию;
- true — выполнять занятие на первого абонента в группе при следующем входящем вызове.
- <QUEUE_STRATEGY> — алгоритм обработки входящего вызова при отсутствии свободных номеров в группе поиска:
- wait — ожидание;
- drop — отбой.
- <USE_ORIG_A> — отображение номера вызывающего абонента:
- true — включить отображение номера вызывающего абонента;
- false — отключить отображение номера вызывающего абонента (отображение номера "Call Hunt").
Описание команд для управления услугами через интерфейс командной строки CLI приведено в Справочнике команд CLI, разделы /cluster/storage/<STORAGE>/ss и /domain/<DOMAIN>/ss.
Настройка параметров услуги через web-конфигуратор
Настройки выполняются в разделе "Supplementary services" ("Дополнительные услуги") приложения "Subscriber card" ("Карточка абонента").
Настройка услуги для всех абонентов определенной виртуальной АТС, а также для определенного абонента в отдельности выполняется в приложении "Subscriber card" ("Карточка абонента").
Для активации услуги установите флаг напротив значения "Список абонентов call-hunt группы" ("Chunt"), выберите тип "manual" и выполните настройки:
- Повторять перебор участников (cyclic) — при установленном флаге группа является цикличной, иначе — нет;
- Количество сдвигов окна (max shift count) — максимальное количество переходов между участниками группы до отбоя вызывающего абонента, при указании "-1" количество переходов не ограничено;
- Участники CHunt группы (call-hunt member list) — список абонентов call-hunt группы. Именно на них будет идти вызов, когда абонент звонит на call-hunt номер;
- Размер очереди (queue size) — размер очереди входящих вызовов;
- Стратегия выбора очереди (queue strategy) — алгоритм обработки входящего вызова при отсутствии свободных номеров в группе поиска:
- wait — ожидание;
- drop — отбой.
- Переустановить начальную позицию окна после завершения всех входящих вызовов (reset window start pos after call) — если флаг установлен, при следующем входящем вызове делать занятие на первого абонента в группе, иначе — продолжить перебирать абонентов группы;
- Алгоритм поиска свободной линии (search strategy) — выбор стратегии поиска:
- first — вызов идет с начала списка участников группы к концу;
- last — вызов идет с конца списка участников группы к началу;
- longest_idle — вызов поступает на участника группы, время занятости которого в рамках данной группы за последние 12 часов было наименьшим;
- random — вызов распределяется в случайном порядке.
- Шаг смещения окна (window shift) — шаг перехода окна вызовов по номерам группы "Call Hunt";
- Таймер смещения позиции окна (window shift timeout) — время ожидания ответа от участника группы перед передачей вызова следующему участнику, устанавливается в секундах;
- Число одновременных вызовов (window size) — количество абонентов группы, на которых одновременно могут поступать вызовы;
- Индекс первого абонента в окне (window start pos) — указывается позиция в списке участников группы, на которого будет идти первый вызов в рамках группы;
- Использовать Origin A номер — отображаемый номер.
Для деактивации услуги — снимите флаг.
Для сохранения настроек нажмите кнопку "Сохранить" ("Save").
Пример настройки
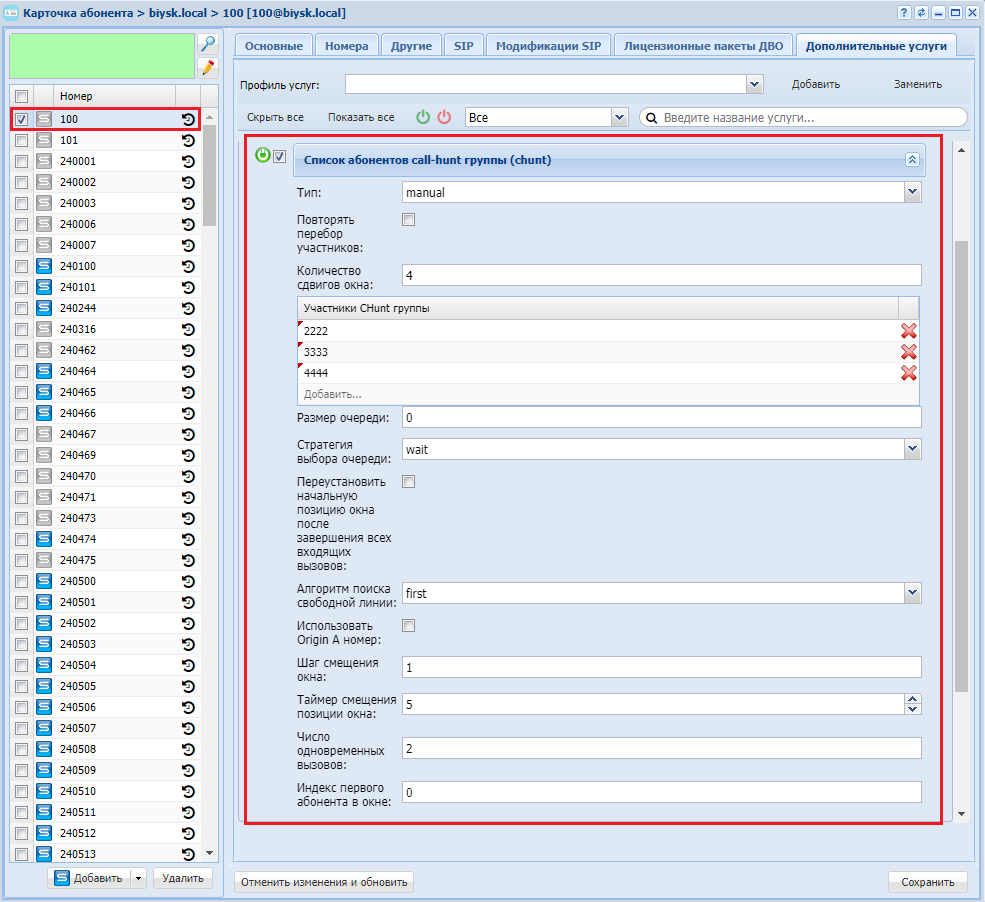
Активировать услугу "Список абонентов call-hunt группы" ("Chunt") типа "manual" для абонента с номером 100 виртуальной АТС "ogv_test".
И установить следующие параметры для услуги:
- Список абонентов группы "Call Hunt": 2222, 3333, 4444;
- Количество абонентов группы, на которых одновременно могут поступать вызовы — 2;
- Первый вызов должен поступать на первого участника группы;
- Шаг перехода окна вызовов по номерам "Call Hunt" группы — 1;
- Время ожидания ответа от участника группы перед передачей вызова следующему участнику — 15 секунд;
- Максимальное количество переходов между участниками группы до отбоя вызывающего абонента — 4;
- Не повторять перебор участников групп;
- Вызов идет с начала списка участников группы к концу.
Активация услуги "Список абонентов call-hunt группы" ("Chunt") типа "manual" через интерфейс командной строки:
/domain/ogv_test/ss/activate 100 chunt_manual numbers = [2222 3333 4444], window_size = 2, window_start_pos = 0, window_shift = 1, window_shift_timeout = 15, max_shift_count = 4, cyclic = false, search_strategy = first, queue_strategy = wait, use_orig_a = true
Активация услуги через web-конфигуратор:
- Выберите номер телефона абонента — 100.
- Разрешите использовать услугу абоненту — установите
. Установите флаг напротив услуги "Список абонентов call-hunt группы" ("Chunt"), выберите тип "manual". - В таблице "Участники CHunt группы" ("Call-hunt member list") введите номера участников группы (2222, 3333, 4444) и выполните настройки:
- Повторять перебор участников (сyclic) — установите флаг;
- Количество сдвигов окна (max shift count) — 4;
- Размер очереди (queue size) — 0;
- Стратегия выбора очереди (queue strategy) — wait;
- Переустановить начальную позицию окна после завершения всех входящих вызовов (reset window start pos after call) — флаг не установлен;
- Алгоритм поиска свободной линии (search strategy) — first:
- Использовать Origin A номер (use Orig A number) — флаг не установлен;
- Шаг смещения окна (window shift) — 1;
- Таймер смещения позиции окна (window shift timeout) — 5;
- Число одновременных вызовов (window size) — 2;
- Индекс первого абонента в окне (window start pos) — 0;
- Для сохранения настроек нажмите кнопку "Сохранить" ("Save").
