Авторизация через ЕСИА
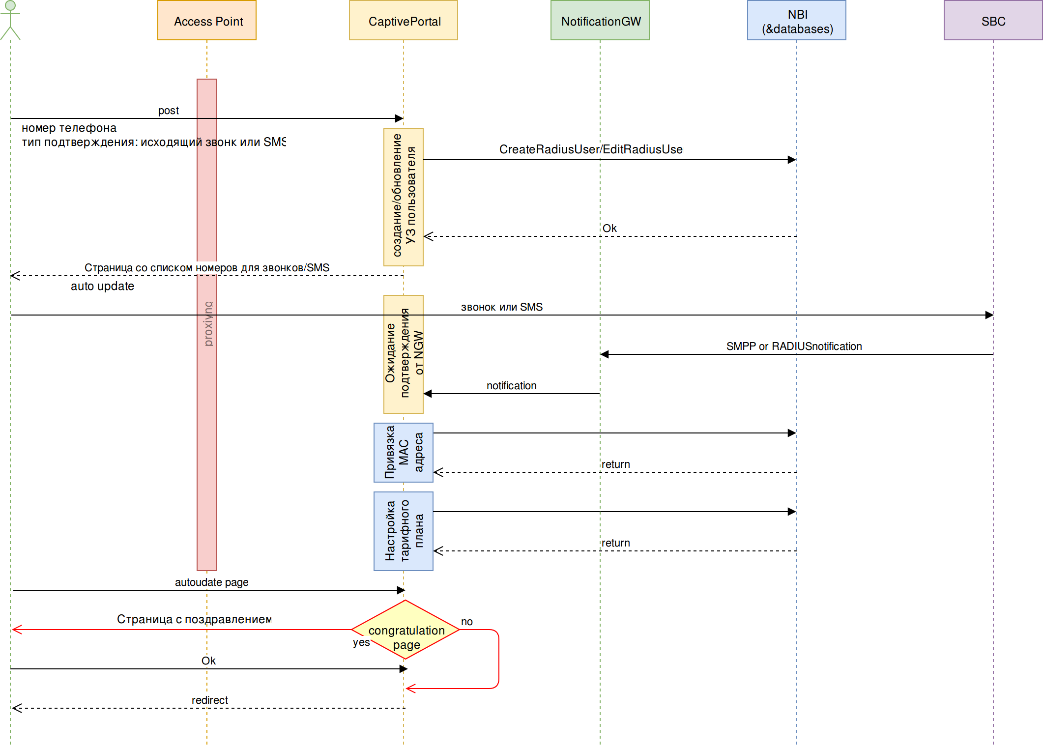
Подтверждение УЗ с помощью исходящего звонка или SMS