Авторизация через ЕСИА



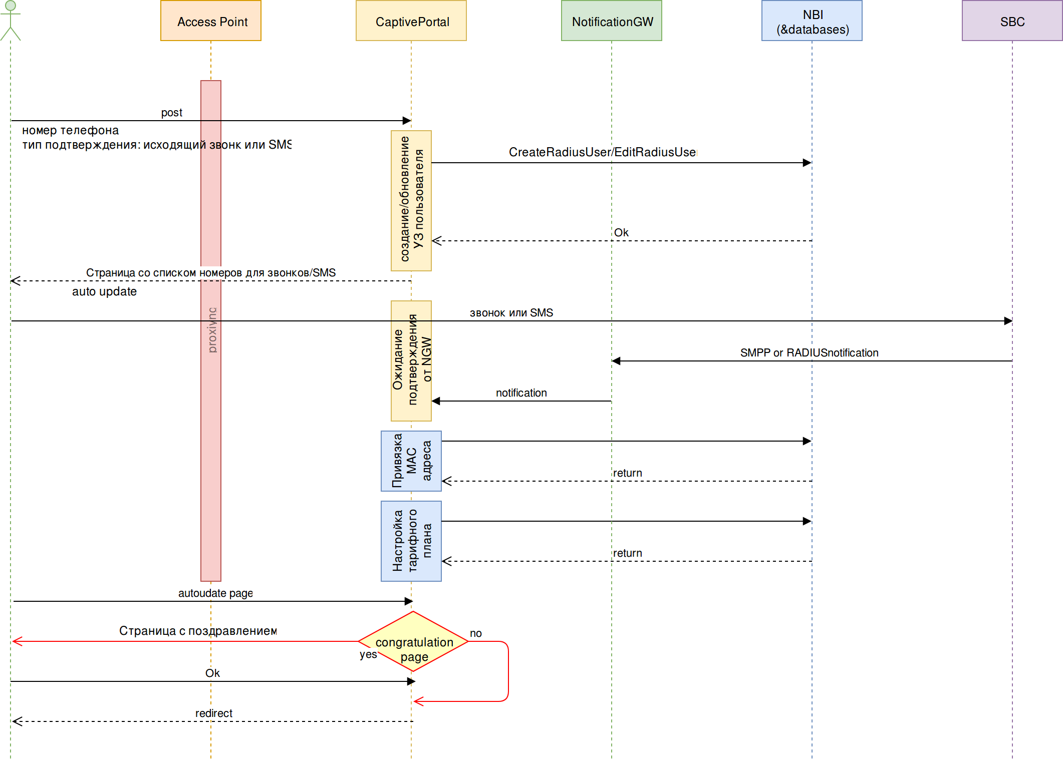
Подтверждение УЗ с помощью исходящего звонка или SMS