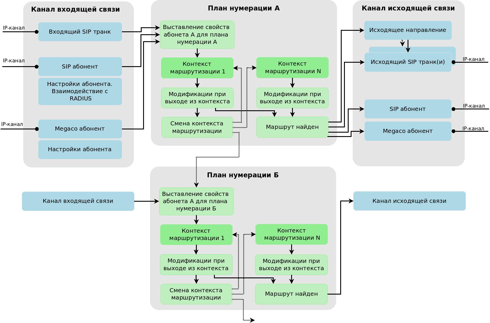
Общая схема прохождения телефонного вызова представлена на рисунке 1.

Рисунок 1 - Общая схема прохождения телефонного вызова
Входящий вызов из IP-канала поступает на входящий интерфейс (SIP-транк). Из свойств SIP-транка определяется контекст маршрутизации по умолчанию, и маршрутизация вызова начинается в данном контексте. При входе в контекст маршрутизации проверяется его "план нумерации". Если он отличается от "плана нумерации" контекста, из которого мы пришли, то для абонента А выставляются свойства, заданные в плане нумерации нового контекста. Далее выполняется непосредственно маршрутизация вызова, включающая модификации номеров и свойств абонентов А, Б,
переходы между контекстами маршрутизации (в рамках одного контекста маршрутизации) с возможной сменой планов нумерации.
Маршрутизация продолжается до тех пор, пока не будет найден исходящий маршрут, или будет определено, что маршрута нет, либо количество переходов из одного правило в другое не превысит 1000 итераций.
При выходе на локального абонента ECSS-10 для абонента Б применяются свойства, заданные в плане нумерации контекста маршрутизации, в котором
был найден маршрут. После чего вызов направляется на SIP/Megaco-абонента.
При выходе на набор исходящих транков, если один из транков не доступен, вызов будет направлен на следующий в списке транк. Такой перебор будет выполняться до тех пор, пока есть хотя бы один транк, на который не было попытки направить вызов. При выходе на исходящее направление определяется список транков, входящих в данное направление, и вызов отправляется как на "набор исходящих транков" (описано выше).
Входящий вызов от SIP-абонента поступает на входящий SIP-интерфейс, посредством RADIUS (если данный протокол используется) определяется возможность дальнейшей маршрутизации вызова. Из свойств SIP-абонента определяется контекст маршрутизации по умолчанию, и маршрутизация вызова начинается в данном контексте. Далее маршрутизация отрабатывает точно так же, как в случае вызова с SIP-транка.
Входящий вызов от Megaco-абонента поступает на входящий Megaco-интерфейс. Из свойств Megaco-абонента определяется контекст маршрутизации по умолчанию, и маршрутизация вызова начинается в данном контексте. Далее маршрутизация отрабатывает точно так же, как в случае вызова с SIP-транка.