Настройка ESBC для SIP-абонентов

Схема применения:


Описание:

Абонентский шлюз/SIP-абоненты отправляют сообщение на IP-адрес 192.168.20.120 порт 5062, ESBC пересылает данный трафик с IP-адреса 192.168.16.113 порт 5061 на адрес Softswitch 192.168.16.65 порт 5060.

Для реализации данной схемы общий алгоритм настройки следующий:

  1. Настроить сетевые интерфейсы на ESBC в сторону SSW и в сторону SIP-абонентов.
  2. Создать SIP-транспорт в сторону SSW и SIP-абонентов.
  3. Создать медиаресурсы для обоих направлений, назначить им диапазон портов для передачи голоса.
  4. Создать SIP-Users и SIP-trunk.
  5. Создать правила, по которым будут маршрутизироваться вызовы от абонентов до SSW.

Порядок конфигурирования ESBC:

1. Пробросить сетевые интерфейсы в vESR по инструкции:

gi1/0/1 — внутренний сетевой интерфейс до SSW;
gi1/0/2 — внешний сетевой интерфейс для абонентов.

2. Настроить IP-адрес на интерфейсе в сторону SSW:

vesr# configure
vesr(config)# interface gigabitethernet 1/0/1
vesr(config-if-gi)# description "SSW"
vesr(config-if-gi)# ip address 192.168.16.113/24
vesr(config-if-gi)# ip firewall disable

3. Настроить IP-адрес на внешнем интерфейсе в сторону абонентов:

vesr# configure
vesr(config)# interface gigabitethernet 1/0/2
vesr(config-if-gi)# description "ABONENTS"
vesr(config-if-gi)# ip address 192.168.20.120/24

4. Создать SIP-транспорт в сторону SSW: 

vesr#
vesr# configure
vesr(config)# esbc
vesr(config-esbc)# sip-transport TRANSPORT_SSW
vesr(config-esbc-sip-transport)# ip-address 192.168.16.113
vesr(config-esbc-sip-transport)# port 5061

5. Создать SIP-транспорт в сторону абонентов:

vesr#
vesr# configure
vesr(config)# esbc
vesr(config-esbc)# sip-transport TRANSPORT_ABONENTS
vesr(config-esbc-sip-transport)# ip-address 192.168.20.120
vesr(config-esbc-sip-transport)# port 5062

6. Создать медиаресурсы для согласования и передачи голоса на плече SSW --- ESBC:

vesr#
vesr# configure
vesr(config)# esbc
vesr(config-esbc)# media-resource MEDIA_SSW
vesr(config-esbc-media-resource)# ip-address 192.168.16.113

# указать диапазон портов, который будет выделяться на ESBC для передачи голоса. Данная команда необязательная, если ее не указывать будет использоваться диапазон портов 8000–65535
vesr(config-esbc-media-resource)# port-range 1024-65535

7. Создать медиаресурсы для согласования и передачи голоса на плече ESBC --- Абонентский шлюз/SIP-абоненты:

vesr#
vesr# configure
vesr(config)# esbc
vesr(config-esbc)# media-resource MEDIA_ABONENTS
vesr(config-esbc-media-resource)# ip-address 192.168.20.120

8. Создать SIP-trunk в сторону SSW:

vesr#
vesr# configure
vesr(config)# esbc
vesr(config-esbc)# trunk sip TRUNK_SSW
vesr(config-esbc-trunk-sip)# sip-transport TRANSPORT_SSW
vesr(config-esbc-trunk-sip)# remote addr 192.168.16.65
vesr(config-esbc-trunk-sip)# remote port 5060
vesr(config-esbc-trunk-sip)# media resource 0 MEDIA_SSW

9. Создать user-interface в сторону абонентов:

vesr#
vesr# configure
vesr(config)# esbc
vesr(config-esbc)# user-interface sip ABONENTS
vesr(config-esbc-trunk-sip)# sip-transport TRANSPORT_ABONENTS
vesr(config-esbc-trunk-sip)# media resource 0 MEDIA_ABONENTS

# Если абоненты находятся за NAT выполнить команду:
vesr(config-esbc-user-interface-sip)# nat-comedia-mode on

10. Создать таблицу маршрутизации и добавить туда правила, по которым вызовы, приходящие с абонентов будут маршрутизироваться на SSW:

vesr# 
vesr# configure 
vesr(config)# esbc 
vesr(config-esbc)# route-table TO_SSW
vesr(config-esbc-route-table)# rule 0
vesr(config-esbc-route-table-rule)# action direct-to-trunk TRUNK_SSW

11. Привязать созданную таблицу маршрутизации к user-interface:

vesr# 
vesr# configure 
vesr(config)# esbc 
vesr(config-esbc)# user-interface sip ABONENTS 
vesr(config-esbc-user-interface-sip)# route-table TO_SSW

12. Применить конфигурацию и подтвердить изменения:

vesr# commit
vesr# confirm


В приведенной схеме описаны базовые настройки, описание всех команд приведено в разделе Настройка ESBC.

Настройка ESBC для SIP-транков

Схема применения:

Описание:

Транковый шлюз отправляет сообщения с IP-адреса 192.168.20.99 порта 5060 на IP-адрес 192.168.20.120 порт 5067, ESBC пересылает данный трафик с IP-адреса 192.168.16.113 порта 5065 на адрес Softswitch 192.168.16.65 порт 5060. И в обратную сторону SSW отправляет сообщения с IP-адреса 192.168.16.65 порта 5060 на IP-адрес 192.168.16.113 порт 5065, ESBC пересылает данный трафик с IP-адреса 192.168.20.120 порта 5067 на адрес транкового шлюза 192.168.20.99 порт 5060.

Для реализации данной схемы общий алгоритм настройки следующий:

  1. Настроить сетевые интерфейсы на ESBC в сторону SSW и в сторону транкового шлюза.
  2. Создать SIP-транспорт в сторону SSW и транкового шлюза.
  3. Создать медиаресурсы для обоих направлений, назначить им диапазон портов для передачи голоса.
  4. Создать 2 SIP-trunk в сторону SSW и в сторону транкового шлюза.
  5. Создать правила, по которым будут маршрутизироваться вызовы от транкового шлюза до SSW и наоборот от SSW до транкового шлюза.

Порядок конфигурирования ESBC:

1. Пробросить сетевые интерфейсы в vESR по инструкции:

gi1/0/1 — сетевой интерфейс до SSW;
gi1/0/2 — сетевой интерфейс до транкового шлюза.

2. Настроить IP-адрес на интерфейсе в сторону SSW:

vesr# configure
vesr(config)# interface gigabitethernet 1/0/1
vesr(config-if-gi)# description "SSW"
vesr(config-if-gi)# ip address 192.168.16.113/24

3. Настроить IP-адрес на интерфейсе в сторону транкового шлюза:

vesr# configure
vesr(config)# interface gigabitethernet 1/0/2
vesr(config-if-gi)# description "TRUNK_GATEWAY"
vesr(config-if-gi)# ip address 192.168.20.120/24

4. Создать SIP-транспорт в сторону SSW:

vesr#
vesr# configure
vesr(config)# esbc
vesr(config-esbc)# sip-transport TRANSPORT_SSW
vesr(config-esbc-sip-transport)# ip-address 192.168.16.113
vesr(config-esbc-sip-transport)# port 5065

5. Создать SIP-транспорт в сторону транкового шлюза:

vesr#
vesr# configure
vesr(config)# esbc
vesr(config-esbc)# sip-transport TRANSPORT_TRUNK_GATEWAY
vesr(config-esbc-sip-transport)# ip-address 192.168.20.120
vesr(config-esbc-sip-transport)# port 5067

6. Создать медиаресурсы для согласования и передачи голоса на плече SSW --- ESBC:

vesr#
vesr# configure
vesr(config)# esbc
vesr(config-esbc)# media-resource MEDIA_SSW
vesr(config-esbc-media-resource)# ip-address 192.168.16.113

# Указать диапазон портов, который будет выделяться на ESBC для передачи голоса. Данная команда необязательная, если ее не указывать будет использоваться диапазон портов 8000–65535
vesr(config-esbc-media-resource)# port-range 1024-65535

7. Создать медиаресурсы для согласования и передачи голоса на плече ESBC --- Транковый шлюз:

vesr#
vesr# configure
vesr(config)# esbc
vesr(config-esbc)# media-resource MEDIA_TRUNK_GATEWAY
vesr(config-esbc-media-resource)# ip-address 192.168.20.120

8. Создать SIP-trunk в сторону SSW:

vesr#
vesr# configure
vesr(config)# esbc
vesr(config-esbc)# trunk sip TRUNK_SSW
vesr(config-esbc-trunk-sip)# sip-transport TRANSPORT_SSW
vesr(config-esbc-trunk-sip)# remote addr 192.168.16.65
vesr(config-esbc-trunk-sip)# remote port 5060
vesr(config-esbc-trunk-sip)# media resource 0 MEDIA_SSW

9. Создать SIP-trunk в сторону транкового шлюза:

vesr#
vesr# configure
vesr(config)# esbc
vesr(config-esbc)# trunk sip TRUNK_GATEWAY
vesr(config-esbc-trunk-sip)# sip-transport TRANSPORT_TRUNK_GATEWAY
vesr(config-esbc-trunk-sip)# remote addr 192.168.20.99
vesr(config-esbc-trunk-sip)# remote port 5060
vesr(config-esbc-trunk-sip)# media resource 0 MEDIA_TRUNK_GATEWAY

10. Создать таблицу маршрутизации и добавить туда правила, по которым вызовы, приходящие с транкового шлюза будут маршрутизироваться на SSW:

vesr# 
vesr# configure 
vesr(config)# esbc 
vesr(config-esbc)# route-table TO_SSW
vesr(config-esbc-route-table)# rule 0
vesr(config-esbc-route-table-rule)# action direct-to-trunk TRUNK_SSW

11. Создать таблицу маршрутизации и добавить туда правила, по которым вызовы, приходящие с SSW будут маршрутизироваться на транковый шлюз:

vesr# 
vesr# configure 
vesr(config)# esbc 
vesr(config-esbc)# route-table TO_TRUNK_GATEWAY
vesr(config-esbc-route-table)# rule 0
vesr(config-esbc-route-table-rule)# action direct-to-trunk TRUNK_GATEWAY

12. Привязать созданные таблицы маршрутизации к транкам:

vesr# 
vesr# configure 
vesr(config)# esbc 
vesr(config-esbc)# trunk sip TRUNK_SSW
vesr(config-esbc-trunk-sip)# route-table TO_TRUNK_GATEWAY
vesr(config-esbc-trunk-sip)# exit
vesr(config-esbc)# trunk sip TRUNK_GATEWAY
vesr(config-esbc-trunk-sip)# route-table TO_SSW

13. Применить конфигурацию и подтвердить изменения: 

vesr# commit
vesr# confirm

Cоздание транков с одинаковым SIP-транспортом и IP:Port разрешено только в случае, если отличается домен.

В приведенной схеме описаны базовые настройки, описание всех команд приведено в разделе Настройка ESBC.

Создание/конфигурирование медиаресурсов (media resources)

Медиаресурсы представляют собой диапазоны UDP-портов и IP-адресов, используемых ESBC для передачи/получения потоков RTP. 

Пример:

Требуется, чтобы ESBC для передачи медиатрафика использовал IP-адрес 192.168.16.113 и порты с 20000 до 30000.

Решение:

Перейти к настройкам модуля управления конфигурацией ESBC:

vesr# 
vesr# configure 
vesr(config)# esbc 

Создать и настроить соответствующим образом медиаресурс:

#Создание/переход в настройки медиаресурса MEDIA_1:
vesr(config-esbc)# media-resource MEDIA_1

#Назначить IP-адрес 192.168.16.113 для использования в медиаресурсах:
vesr(config-esbc-media-resource)# ip-address 192.168.16.113

#Настроить диапазон UDP-портов с 20000 до 30000 для использовании в медиаресурсах:
vesr(config-esbc-media-resource)# port-range 20000-30000

После привязки созданного медиаресурса к какому-либо направлению (транку, транковой группе или user-interface), он будет использоваться для передачи/получения потоков RTP на выбранных направлениях.

При использовании одинакового IP-адреса для разных медиаресурсов не допускается пересечение диапазонов портов между этими ресурсами. 

Создание/конфигурирование SIP-транспорта (sip-transport) 

SIP-транспорт представляет точку входа/выхода сигнализации, т. е. это IP-адрес и порт, с которого ESBC будет отправлять и на который будет принимать сигнальные сообщения.

Пример:

Требуется, чтобы ESBC для передачи/приема сигнальных сообщений на встречную сторону использовал IP-адрес 192.168.16.113 порт 5065.

Решение:

Перейти к настройкам модуля управления конфигурацией ESBC:

vesr# 
vesr# configure 
vesr(config)# esbc 

Создать и настроить соответствующим образом SIP-транспорт:

#Создание/переход в настройки sip-транспорта NEW_TRANSPORT:
vesr(config-esbc)# sip-transport NEW_TRANSPORT

#Назначить IP-адрес 192.168.16.113 для использования SIP-транспортом:
vesr(config-esbc-sip-transport)# ip-address 192.168.16.113

#Назначить порт 5065 для использования SIP-транспортом:
vesr(config-esbc-sip-transport)# port 5065

#Выбрать протокол транспортного уровня, используемый для приема/передачи сообщений SIP:
vesr(config-esbc-sip-transport)# mode udp-prefer

После привязки созданного SIP-транспорта к какому-либо направлению (транку или user-interface) он будет использоваться для передачи/получения сигнальных SIP-сообщений на выбранных направлениях.

Поддержано несколько режимов работы с протоколами транспортного уровня, конфигурируется командой mode из примера выше. Режимы работы следующие:

  • tcp-only — использовать только TCP-протокол;
  • tcp-prefer — прием по UDP и TCP. Отправка по TCP. В случае, если не удалось установить соединение по TCP, отправка производится по UDP;
  • tls — использовать tls;
  • udp-only — использовать только UDP-протокол;
  • udp-prefer — прием по UDP и TCP. Отправка пакетов более 1300 байт по TCP, менее 1300 байт — по UDP.

Создание/конфигурирование транковых групп (trunk-group) 

Транк-группа представляет собой набор транков различного типа (в текущей версии поддерживается только SIP-транк) и алгоритм балансировки нагрузки между ними.

Помимо этого группа содержит набор следующих настроек:

  • Таблица маршрутизации;
  • Медиапрофиль;
  • Медиаресурсы;
  • SIP-профиль;
  • Таблицы модификации всех типов как для пре-роутинга так и для пост-роутинга.

В текущей версии балансировка вызовов осуществляется алгоритмом round-robin.

Логика работы:

Все перечисленные в предыдущем пункте настройки являются общими для всех транков, включенных в состав транковой группы. Это значит, что при отсутствии у транка, входящего в состав транковой группы, какой-либо из перечисленных настроек, будет использоваться настройка из транковой группы. Такой подход позволяет создавать множество транков с минимальным набором настроек, и, объединяя их в транковую группу, производить донастройку через нее. При необходимости изменить какие-либо параметры отдельно взятых транков из группы можно провести индивидуальную настройку, используя настройки на транках.

Пример работы общих настроек:

Схема:

На ESBC настроена транковая группа TG_SSW, в состав которой входят 2 транка TRUNK_SSW1 и TRUNK_SSW2, также настроен еще один транк TRUNK_IN, который не входит в состав транковой группы. Требуется настроить схему таким образом, чтобы вызовы, которые пришли с TRUNK_IN, маршрутизировались на TG_SSW, и наоборот, вызовы, которые пришли с TRUNK_SSW1 и TRUNK_SSW2, маршрутизировались на TRUNK_IN.

Решение:

1. Создать SIP-транспорт в сторону TRUNK_SSW1 и TRUNK_SSW2:

vesr#
vesr# configure
vesr(config)# esbc
vesr(config-esbc)# sip-transport TRANSPORT_SSW
vesr(config-esbc-sip-transport)# ip-address 192.168.16.113
vesr(config-esbc-sip-transport)# port 5065

2. Создать SIP-транспорт в сторону TRUNK_IN: 

vesr#
vesr# configure
vesr(config)# esbc
vesr(config-esbc)# sip-transport TRANSPORT_TRUNK_IN
vesr(config-esbc-sip-transport)# ip-address 192.168.20.120
vesr(config-esbc-sip-transport)# port 5067

3. Создать медиаресурсы для согласования и передачи голоса на плече TRUNK_IN --- ESBC:

vesr#
vesr# configure
vesr(config)# esbc
vesr(config-esbc)# media-resource MEDIA_TRUNK_IN
vesr(config-esbc-media-resource)# ip-address 192.168.20.120

4. Создать медиаресурсы для согласования и передачи голоса на плече ESBC --- TG_SSW:

vesr#
vesr# configure
vesr(config)# esbc
vesr(config-esbc)# media-resource MEDIA_TG_SSW
vesr(config-esbc-media-resource)# ip-address 192.168.16.113

5. Создать SIP-trunk в сторону TRUNK_IN:

vesr#
vesr# configure
vesr(config)# esbc
vesr(config-esbc)# trunk sip TRUNK_IN
vesr(config-esbc-trunk-sip)# sip-transport TRANSPORT_TRUNK_IN
vesr(config-esbc-trunk-sip)# remote addr 192.168.20.99
vesr(config-esbc-trunk-sip)# remote port 5060
vesr(config-esbc-trunk-sip)# media resource 0 MEDIA_TRUNK_IN

6. Создать SIP-trunk в сторону TRUNK_SSW1 и TRUNK_SSW2:

vesr#
vesr# configure
vesr(config)# esbc
vesr(config-esbc)# trunk sip TRUNK_SSW1
vesr(config-esbc-trunk-sip)# sip-transport TRANSPORT_SSW
vesr(config-esbc-trunk-sip)# remote addr 192.168.16.115
vesr(config-esbc-trunk-sip)# remote port 5060
vesr(config-esbc-trunk-sip)# exit
vesr(config-esbc)# trunk sip TRUNK_SSW2
vesr(config-esbc-trunk-sip)# sip-transport TRANSPORT_SSW
vesr(config-esbc-trunk-sip)# remote addr 192.168.16.116
vesr(config-esbc-trunk-sip)# remote port 5060

7. Создать транковую группу TG_SSW и добавить туда транки TRUNK_SSW1 и TRUNK_SSW2:

vesr#
vesr# configure
vesr(config)# esbc

#Создание и переход в настройки транковой группы TG_SSW:
vesr(config-esbc)# trunk-group TG_SSW

#Добавление в состав транковой группы транков TRUNK_SSW1 и TRUNK_SSW2:
vesr(config-esbc-trunk-group)# trunk 0 TRUNK_SSW1
vesr(config-esbc-trunk-group)# trunk 1 TRUNK_SSW2

#Добавление медиаресурсов:
vesr(config-esbc-trunk-group)# media-resource 0 MEDIA_TG_SSW

8. Создать таблицу маршрутизации и добавить туда правила, по которым вызовы, приходящие с транка TRUNK_IN, будут маршрутизироваться в транковую группу TG_SSW:

vesr# 
vesr# configure 
vesr(config)# esbc 
vesr(config-esbc)# route-table TO_TG_SSW
vesr(config-esbc-route-table)# rule 0
vesr(config-esbc-route-table-rule)# action direct-to-trunk-group TG_SSW

9. Создать таблицу маршрутизации и добавить туда правила, по которым вызовы, приходящие с TG_SSW, будут маршрутизироваться в транк TRUNK_IN:

vesr# 
vesr# configure 
vesr(config)# esbc 
vesr(config-esbc)# route-table TO_TRUNK_IN
vesr(config-esbc-route-table)# rule 0
vesr(config-esbc-route-table-rule)# action direct-to-trunk TRUNK_IN

10. Привязать созданные таблицы маршрутизации к транку TRUNK_IN и транковой группе TG_SSW:

vesr# 
vesr# configure 
vesr(config)# esbc 
vesr(config-esbc)# trunk sip TRUNK_IN
vesr(config-esbc-trunk-sip)# route-table TO_TG_SSW
vesr(config-esbc-trunk-sip)# exit
vesr(config-esbc)# trunk-group TG_SSW
vesr(config-esbc-trunk-sip)# route-table TO_TRUNK_IN

11. Применить конфигурацию и подтвердить изменения:

vesr# commit
vesr# confirm

На шаге 7 при создании транков, в конфигурацию транков не были добавлены медиаресурсы и таблица маршрутизации. Но эти настройки есть в транковой группе TG_SSW, куда включены оба транка. Поэтому при поступлении вызовов с этих транков они будут маршрутизироваться по таблице маршрутизации, которая привязана к TG_SSW, медиаресурсы для согласования и передачи RTP также будут браться из транковой группы TG_SSW.

В случае если необходимо, чтобы один из транков, входящих в состав транковой группы, при поступлении на него входящих вызовов маршрутизировался по другой таблице маршрутизации или использовал другие медиаресурсы, нужно добавить соответствующие настройки в данный транк. Настройки транковой группы при этом не меняются, т. к. настройки транка в приоритете.  

Логика работы транковой группы для распределения вызовов на транки, входящие в ее состав

1. Распределение вызовов без использования алгоритма балансировки:

Все исходящие вызовы, маршрутизируемые через транковую группу, используют первый транк в группе. В случае недоступности транка или при совпадении ответа с маской из списка причин отбоя, вызов будет направлен через следующий транк в группе.

Пример:

На ESBC натроена транковая группа TRUNK_GROUP, в состав которой входят 3 транка (TRUNK_1, TRUNK_2 и TRUNK_3). Приходит вызов и по правилу маршрутизации уходит на эту транковую группу. В результате ESBC совершает попытку вызова в первый транк в составе транковой группы (TRUNK_1), если транк недоступен, то происходит попытка позвонить во второй транк (TRUNK_2). Если попытка вызова также неуспешна, то будет попытка позвонить в последний транк (TRUNK_3). Если попытка также неуспешна, то вызов на первом плече отбивается. Если на каком-то из транков пришел ответ 200ОК, то вызов устанавливается.

Все последующие вызовы также будут сначала отправлены в TRUNK_1, и только в случае неудачи будут попытки позвонить в TRUNK_2 и TRUNK_3.

2. Распределение вызовов без использования алгоритма балансировки, но с включенной опцией pick-once:

Все исходящие вызовы, маршрутизируемые через транковую группу, используют первый транк в группе. В случае недоступности транка или при совпадении ответа с маской из списка причин отбоя, вызов НЕ будет направлен через следующий транк в группе, вызов на первом плече сразу отбивается.

Опцию pick-once можно включить в настройках таблицы маршрутизации при выборе действия direct-to-trunk-group:

vesr# 
vesr# configure 
vesr(config)# esbc 
vesr(config-esbc)# route-table TO_TG_SSW
vesr(config-esbc-route-table)# rule 0

#Включение опции pick-once при создании правила маршрутизации на транковую группу TG_SSW:
vesr(config-esbc-route-table-rule)# action direct-to-trunk-group TG_SSW pick-once

3. Распределение вызовов с использованием алгоритма балансировки round-robin (опция pick-once выключена):

Каждый последующий исходящий вызов, маршрутизируемый через транковую группу, используют следующий транк в группе независимо от результата маршрутизации предыдущего вызова в данную транковую группу. В случае недоступности транка или при совпадении ответа с маской из списка причин отбоя, вызов будет направлен через следующий транк в группе.

Пример:

На ESBC настроена транковая группа TRUNK_GROUP, в состав которой входят 3 транка (TRUNK_1, TRUNK_2 и TRUNK_3). Приходит вызов и по правилу маршрутизации уходит на эту транковую группу. В результате ESBC совершает попытку вызова в первый транк в составе транковой группы (TRUNK_1), если вызов неуспешный (транк недоступен или ответ совпал с маской из списка причин отбоя), то происходит попытка позвонить во второй транк (TRUNK_2). Если попытка вызова также неуспешна, то будет попытка позвонить в последний транк (TRUNK_3). Если попытка также неуспешна, то вызов на первом плече отбивается. Если на каком-то из транков пришел ответ 200ОК, то вызов устанавливается. 

Второй вызов, который смаршрутизировался на данную транковую группу, сначала уйдет на TRUNK_2. Если вызов неуспешный, то ESBC совершит попытку позвонить в TRUNK_3 и потом в TRUNK_1. Если попытки неуспешны, то вызов на первом плече отбивается. По такому же принципу третий вызов сначала распределится в TRUNK_3, четвертый вызов — в TRUNK_1 и т. д. 

Опция балансировки round-robin включается в настройках транковой группы:

vesr#
vesr# configure
vesr(config)# esbc

#Создание и переход в настройки транковой группы TRUNK_GROUP:
vesr(config-esbc)# trunk-group TRUNK_GROUP

#Добавление в состав транковой группы транков TRUNK_1, TRUNK_2 и TRUNK_3:
vesr(config-esbc-trunk-group)# trunk 0 TRUNK_1
vesr(config-esbc-trunk-group)# trunk 1 TRUNK_2
vesr(config-esbc-trunk-group)# trunk 2 TRUNK_3

#Активация режима балансировки round-robin на траковой группе:
vesr(config-esbc-trunk-group)# balancing round-robin

4. Распределение вызовов с использованием алгоритма балансировки round-robin (опция pick-once включена):

Каждый последующий исходящий вызов, маршрутизируемый через транковую группу, использует следующий транк в группе. В случае недоступности транка или при совпадении ответа с маской из списка причин отбоя вызов НЕ будет направлен через следующий транк в группе, вызов на первом плече сразу отбивается.

Пример:

В схеме из п. 3 первый вызов распределяется в TRUNK_1, если он отбивается, то первое плечо вызова сразу отбивается, попыток позвонить в TRUNK_2, TRUNK_3 нет. Второй вызов распределяется в TRUNK_2, третий — в TRUNK_3, четвертый — в TRUNK_1 и т. д. 

Создание/конфигурирование таблиц маршрутизации (route-table)

Схематично таблица маршрутизации выглядит следующим образом:

Таблица маршрутизации представляет собой набор правил и действий, по которым обрабатывается входящий вызов, и указывается исходящий транк (или транк-группа) для формирования исходящего вызова.

Таблицы маршрутизации применяются к входящим вызовам и могут быть настроены для транков, транк-групп и user-interface.

Таблица состоит из правил (RULE), правило обязательно должно содержать действие (ACTION), и, опционально, — условия (CONDITION), которые должны быть соблюдены для выполнения данного действия маршрутизации. Если условия отсутствуют, действия совершаются безусловно.
Действие — это операция, результатом которой будет являться конкретное направление (DEST).
В текущей версии в качестве направлений могут выступают транки и транк-группы, поддержаны условия маршрутизации по CGPN и CDPN.

Правила маршрутизации выбираются по порядку до тех пор, пока второе плечо не будет успешно согласовано, или не будет рассмотрено последнее правило. Если рассматривать на примере вызова, то роутинг будет выполняться до тех пор, тока второе плечо не примет вызов.

В случае маршрутизации на транк-группу действует тот же алгоритм. Т. е. проходим по всем транкам выбранной группы по порядку до тех пор, пока сессия не согласуется, или не будет выбран последний транк. Если после прохождения по всем транкам выбранной группы нам не удалось согласовать второе плечо, мы продолжим выбирать оставшиеся правила из таблицы маршрутизации.

В общем, этот алгоритм можно описать так: проход по всем направлениям, всех правил маршрутизации, пока сессия не будет согласована, или не будет рассмотрено последнее правило.
Исключением является правило Reject — отбой входящей сессии. Это правило завершает проход по таблице маршрутизации.

Выбор следующего направления будет происходить:

  • при внутренних сбоях, до согласования сессии;

  • при отбое с встречной стороны, кроме 3хх кодов SIP. 

Пример перебора правил:


В таблице маршрутизации два правила, первое направляет вызов в TRUNK_GROUP, второе направляет вызов в TRUNK_3, условия нигде не настроены. Приходит вызов и начинает маршрутизироваться по данной таблице маршрутизации. В результате вызов уходит на TRUNK_GROUP и оттуда в TRUNK_1, в случае если вызов через TRUNK_1 не установился (например, транк недоступен), то маршрутизация продолжает выполняться, вызов отправляется в TRUNK_2. Если попытка вызова в TRUNK_2 также завершилась неудачно, ESBC переходит к RULE_2 и отправляет вызов в TRUNK_3. Если и здесь попытка установить вызов также оказалась неуспешной, то первое плечо отбивается, и вызов завершается, т. к. больше правил в таблице маршрутизации нет. Если попытка установить вызов успешна, то вызов устанавливается.

vesr# 
vesr# configure 
vesr(config)# esbc 
vesr(config-esbc)# route-table ROUTE_TABLE

#Добавление первого правила с действием отправить вызов в транковую группу TRUNK_GROUP:
vesr(config-esbc-route-table)# rule 0
vesr(config-esbc-route-table-rule)# action direct-to-trunk-group TRUNK_GROUP
vesr(config-esbc-route-table-rule)# exit

#Добавление второго правила с действием отправить вызов в транк TRUNK_3:
vesr(config-esbc-route-table)# rule 1
vesr(config-esbc-route-table-rule)# action direct-to-trunk TRUNK_3

Пример работы условий:

В таблице маршрутизации два правила, у обоих есть условия по CGPN и CDPN. Например, приходит вызов, у которого номер А=23000, номер Б=24000. ESBC заходит в RULE_1 и анализирует условие CONDITION_1, условие истинно, далее происходит анализ условия из CONDITION_2, условие также истинно. Значит правило RULE_1 подходит для маршрутизации, и вызов отправляется в TRUNK_1.

Рассмотрим вызов с номерами, которые подходят под условия из RULE_2. Приходит вызов, у которого номер А=23000, номер Б=24001. ESBC заходит в RULE_1 и анализирует условие CONDITION_1, условие истинно, далее происходит анализ условия из CONDITION_2, условие ложно. Значит правило не подходит (правило подходит, только если все условия внутри правила истинны). Далее ESBC переходит к RULE_2, анализирует условие CONDITION_3, условие истинно, далее происходит анализ условия из CONDITION_4, условие также истинно. Значит правило RULE_2 подходит для маршрутизации, и вызов отправляется в TRUNK_2.

Если приходит вызов, который не подходит ни под одно правило, то такой вызов отбивается.

vesr# 
vesr# configure 
vesr(config)# esbc 
vesr(config-esbc)# route-table ROUTE_TABLE

#Добавление первого правила с условиями CONDITION_1, CONDITION_2 и действием отправить вызов в транк TRUNK_1:
vesr(config-esbc-route-table)# rule 0
vesr(config-esbc-route-table-rule)# condition 0 cgpn ^23000$
vesr(config-esbc-route-table-rule)# condition 1 cdpn ^24000$
vesr(config-esbc-route-table-rule)# action direct-to-trunk TRUNK_1
vesr(config-esbc-route-table-rule)# exit

#Добавление второго правила с условиями CONDITION_3, CONDITION_4 и действием отправить вызов в транк TRUNK_2:
vesr(config-esbc-route-table)# rule 1
vesr(config-esbc-route-table-rule)# condition 0 cgpn ^23000$
vesr(config-esbc-route-table-rule)# condition 1 cdpn ^24001$
vesr(config-esbc-route-table-rule)# action direct-to-trunk TRUNK_2

Синтаксис для написания условий

Для написания условий можно использовать регулярные выражения PCRE

Создание/конфигурирование медиапрофилей (media profile)

Медиапрофили служат для настройки общих параметров передачи и приёма медиаданных. Медиапрофили используются в user-interface, транках и транк-группах. 

Управление кодеками (codec)

Обработка медиапотоков осуществляется в двух режимах: проксирование и транскодирование. По умолчанию ESBC работает в режиме проксирования. 

При создании медиапрофиля список кодеков, доступных для проксирования, добавляется автоматически.

vesbc# configure 
vesbc(config)# esbc 
vesbc(config-esbc)# media-profile 
vesbc(config-esbc)# media-profile MEDIA_PROFILE
vesbc(config-esbc-media-profile)# do commit 
vesbc(config-esbc-media-profile)# do confirm 
vesbc(config-esbc-media-profile)# do sh running-config esbc media-profile 
media-profile MEDIA_PROFILE
  codec allow AMR
  codec allow CLEARMODE
  codec allow CN
  codec allow G72
  codec allow G722/ 9
  codec allow G728 15
  codec allow G729/ 18
  codec allow GSM 3
  codec allow H26
  codec allow H261 31
  codec allow H263 34
  codec allow ILBC
  codec allow L16/44100 11
  codec allow L16/44100/2 10
  codec allow OPUS
  codec allow PCMA 8
  codec allow PCMU 0
  codec allow SPEEX
  codec allow T38 t38
  codec allow VP
  codec allow telephone-event
exit

Для очистки списка используется команда no codec allow all. При использовании данной команды будут удалены кодеки, добавленные автоматически при создании профиля, и кодеки, добавленные пользователем.

Список кодеков, разрешенных для проксирования, можно изменять, а также добавлять в него любые кодеки. Для этого используется команда:

codec allow <full or partial codec name> [payload type]

где:

<full or partial codec name> — часть или полное название кодека (в соответствии с SDP rtpmap);

[payload type] — номер payload type. Параметр опциональный.

Допускается указание части названия кодека, например: codec allow G72, в таком случае будет разрешено проксирование кодеков G726-16, G726-24, G726-32, G726-40.

Для кодеков со статическим payload type рекомендуется указывать номер payload type, иначе, если в SDP не будет указан атрибут rtpmap, вызов будет отбиваться кодом 488.

Транскодирование

Поддержка кодеков для транскодирования осуществляется командами: 

  • codec audio
  • codec video
  • codec image (в текущей версии ПО не поддерживается, данная команда аналогична команде codec allow T38 t38)

Порядок обработки SDP для выбора режима работы:

1. Offer SDP фильтруется согласно разрешённым кодекам на плече A.
2. Offer SDP фильтруется согласно разрешённым кодекам на плече B.
3. В конец Offer SDP добавляются недостающие кодеки, транскодинг которых включен в media-profile на плече B.
4. Answer SDP фильтруется согласно разрешённым кодекам на плече B.
5. В конец Answer SDP добавляются недостающие кодеки, транскодинг которых включен в media-profile на плече A.

В результате транскодирование включается, если самые приоритетные кодеки из Offer и Answer SDP не совпадают.
Иначе при совпадении приоритетных кодеков будет использоваться проксирование.

Пример:

На плече A разрешён только кодек PCMA:

media-profile MP_A
codec audio PCMA
exit

на плече B — PCMU:

media-profile MP_B
codec audio PCMU
exit

В данном случае на плечах А и B будут согласованы кодеки PCMA и PCMU соответственно, и будет включено транскодирование.

Если на плече B включить поддержку PCMA:

media-profile MP_B
codec audio PCMU
codec audio PCMA
exit

то выбор режима работы (проксирование/транскодирование) будет осуществляться в зависимости от кодека, указанного в Answer SDP плеча B.

Если в ответе первым кодеком будет указан PCMA, то будет выбран режим проксирования, если PCMU — режим транскодирования.

 

Таймаут ожидания RTP-пакетов

Это функция контроля состояния разговора по наличию RTP-трафика от встречного устройства. Контроль осуществляется следующим образом: если в течение заданного времени от встречного устройства не поступает ни одного RTP-пакета, то вызов завершается.
По умолчанию контроль выключен.

vesr# 
vesr# configure 
vesr(config)# esbc 

#Создание медиапрофиля NEW_MEDIA_PROFILE:
vesr(config-esbc)# media-profile NEW_MEDIA_PROFILE 
vesr(config-esbc-media-profile)# 

#Включение таймера в медиапрофиле:
vesr(config-esbc-media-profile)# rtp-timeout 100
vesr(config-esbc-media-profile)# 
 
vesr(config-esbc-media-profile)# exit
vesr(config-esbc)#

#Привязать медиапрофиль к транку NEW_TRUNK:
vesr(config-esbc)# trunk sip NEW_TRUNK
vesr(config-esbc-trunk-sip)# media profile NEW_MEDIA_PROFILE 
vesr(config-esbc-trunk-sip)# 

#Применить и подтвердить изменения:
vesr(config-esbc-trunk-sip)# do commit 
Configuration has been successfully applied and saved to flash. Commit timer started, changes will be reverted in 600 seconds.
vesr(config-esbc-trunk-sip)# do confirm 
Configuration has been confirmed. Commit timer canceled.

Если после внесения изменений во время вызова с транка NEW_TRUNK в течение 100 секунд не будут приходить RTP-пакеты, то вызов будет принудительно завершён. 

SRTP

SRTP (Secure Real-time Transport Protocol) — это расширенная версия протокола RTP с набором защитных механизмов. Протокол был опубликован организацией IETF в стандарте RFC 3711. SRTP обеспечивает конфиденциальность за счет шифрования RTP-нагрузки. Для шифрования медиапотока SRTP стандартизирует использование только единственного шифра — AES, который может использоваться в двух режимах:

  • Сегментированный целочисленный счётчик — типичный режим, который осуществляет произвольный доступ к любым блокам, что является существенным для трафика RTP, передающегося в публичных сетях с непредсказуемым уровнем надежности и возможной потерей пакетов. Но стандарт для шифрования данных RTP — только обычное целочисленное значение счётчика. AES, работающий в этом режиме, является алгоритмом шифрования по умолчанию, с длиной шифровального ключа в 128 бит и ключом сессии длиной в 112 бит.
  • f8-режим — вариант режима способа обратной связи, расширенного, чтобы быть доступным с изменённой функцией инициализации. Значения по умолчанию для шифровального ключа и ключа сессии — то же, что и в AES в режиме, описанном выше.

SRTP использует функцию формирования ключа для создания ключей на основе мастер-ключа. Протокол управления ключами создает все ключи в сессии с помощью мастер-ключа. За счет того, что у каждой сессии свой уникальный ключ, все сессии защищены. Поэтому, если одна сессия была скомпрометирована, то остальные по-прежнему под защитой. 

В конфигурации доступны 2 метода обмена ключами:

и 3 режима использования SRTP:

  • disable — SRTP запрещён;
  • optional — SRTP не обязателен, но ключи будут подставлены в offer SDP второго плеча без изменения профиля транспорта в медиасекции SDP;
  • mandatory — SRTP обязателен, профиль транспорта в медиасекции SDP будет изменён на соответствующий профиль SRTP.

Если выбран режим mandatory и включены оба метода, то на втором плече будет выбран DTLS-SRTP, как более приоритетный.

По умолчанию поддержка SRTP выключена.

Пример использования SRTP

Схема:

В конфигурации есть два транка, настроена маршрутизация. Вызов, который приходит из TRUNK_IN, уходит в TRUNK_OUT.  На TRUNK_OUT включаем обязательное использование SRTP с методом обмена ключами – SDES.

vesr# 
vesr# configure 
vesr(config)# esbc 

#Создание медиапрофиля NEW_MEDIA_PROFILE:
vesr(config-esbc)# media-profile NEW_MEDIA_PROFILE 
vesr(config-esbc-media-profile)# 

#Настройка SRTP (включили обязательный режим использования, метод обмена ключами — SDES):
vesr(config-esbc-media-profile)# srtp keying 
  dtls-srtp  Enable DTLS-SRTP keying method
  sdes       Enable SDES keying method

vesr(config-esbc-media-profile)# srtp keying sdes 
vesr(config-esbc-media-profile)# srtp mode 
  disable    SRTP is disabled
  mandatory  SRTP is mandatory
  optional   SRTP is optional

vesr(config-esbc-media-profile)# srtp mode mandatory 
vesr(config-esbc-media-profile)# 

 
vesr(config-esbc-media-profile)# exit
vesr(config-esbc)#

#Привязать медиапрофиль к транку TRUNK_OUT:
vesr(config-esbc)# trunk sip TRUNK_OUT
vesr(config-esbc-trunk-sip)# media profile NEW_MEDIA_PROFILE 
vesr(config-esbc-trunk-sip)# 

#Применить и подтвердить изменения:
vesr(config-esbc-trunk-sip)# do commit 
Configuration has been successfully applied and saved to flash. Commit timer started, changes will be reverted in 600 seconds.
vesr(config-esbc-trunk-sip)# do confirm 
Configuration has been confirmed. Commit timer canceled.

C TRUNK_IN приходит INVITE с SDP offer:

Session Description Protocol
    Session Description Protocol Version (v): 0
    Owner/Creator, Session Id (o): 100 61 74 IN IP4 10.25.72.54
    Session Name (s): Talk
    Connection Information (c): IN IP4 10.25.72.54
    Time Description, active time (t): 0 0
    Session Attribute (a): rtcp-xr:rcvr-rtt=all:10000 stat-summary=loss,dup,jitt,TTL voip-metrics
    Session Attribute (a): record:off
    Media Description, name and address (m): audio 7078 RTP/AVP 96 97 98 0 8 18 101 99 100
    Media Attribute (a): rtpmap:96 opus/48000/2
    Media Attribute (a): fmtp:96 useinbandfec=1
    Media Attribute (a): rtpmap:97 speex/16000
    Media Attribute (a): fmtp:97 vbr=on
    Media Attribute (a): rtpmap:98 speex/8000
    Media Attribute (a): fmtp:98 vbr=on
    Media Attribute (a): fmtp:18 annexb=yes
    Media Attribute (a): rtpmap:101 telephone-event/48000
    Media Attribute (a): rtpmap:99 telephone-event/16000
    Media Attribute (a): rtpmap:100 telephone-event/8000
    Media Attribute (a): rtcp-fb:* trr-int 5000
    Media Attribute (a): rtcp-fb:* ccm tmmbr
    [Generated Call-ID: l0XaoKkqav]

На второе плечо (TRUNK_OUT) пересылаем SDP offer c ключами: 

Session Description Protocol
    Session Description Protocol Version (v): 0
    Owner/Creator, Session Id (o): 100 3932018917 3932018917 IN IP4 192.168.23.199
    Session Name (s): Talk
    Connection Information (c): IN IP4 192.168.23.199
    Time Description, active time (t): 0 0
    Session Attribute (a): rtcp-xr:rcvr-rtt=all:10000 stat-summary=loss,dup,jitt,TTL voip-metrics
    Session Attribute (a): record:off
    Media Description, name and address (m): audio 8064 RTP/SAVP 96 97 98 0 8 18 101 99 100
    Media Attribute (a): rtpmap:96 opus/48000/2
    Media Attribute (a): fmtp:96 useinbandfec=1
    Media Attribute (a): rtpmap:97 speex/16000
    Media Attribute (a): fmtp:97 vbr=on
    Media Attribute (a): rtpmap:98 speex/8000
    Media Attribute (a): fmtp:98 vbr=on
    Media Attribute (a): fmtp:18 annexb=yes
    Media Attribute (a): rtpmap:101 telephone-event/48000
    Media Attribute (a): rtpmap:99 telephone-event/16000
    Media Attribute (a): rtpmap:100 telephone-event/8000
    Media Attribute (a): rtcp-fb:* trr-int 5000
    Media Attribute (a): rtcp-fb:* ccm tmmbr
    Media Attribute (a): crypto:1 AES_256_CM_HMAC_SHA1_80 inline:FGdOolKfBlrQzUIedHcIqs9uauWEnUbqxXpop9PaI1dPIHVnO/vdb7JJHRLBLw==
    Media Attribute (a): crypto:2 AES_256_CM_HMAC_SHA1_32 inline:Galc9UfOqBFNmr3ICc3Fiuc3HgEXlj+p1dRw85LavzjWR1sGZUr1nsLQjfaTQA==
    Media Attribute (a): crypto:3 AES_CM_128_HMAC_SHA1_80 inline:jEjWFKpqdf6d94g/ddSjj1i08dEWQA1tTI75Hqx3
    Media Attribute (a): crypto:4 AES_CM_128_HMAC_SHA1_32 inline:uFYI2UDA/+woJJY4fWljfoxRROffXNtEO81bBnHJ
    [Generated Call-ID: 503d40e930910767a2dd95f88b483189]

Создание/конфигурирование SIP-профилей (sip-profile)

SIP-профиль служит для конфигурации общих параметров SIP. Его можно привязать к транкам, транк-группам и user-interface. 
В текущей версии поддержаны следующие настройки:

  • Контроль доступности направления
  • Список причин отбоя для перехода на следующее направление

Пример настройки контроля доступности направления

vesr# 
vesr# configure 
vesr(config)# esbc 

#Создание sip-профиля NEW_SIP_PROFILE:
vesr(config-esbc)# sip-profile NEW_SIP_PROFILE 
vesr(config-esbc-sip-profile)# 

#Включить контроль доступности:
vesr(config-esbc-sip-profile)# keepalive enable 
vesr(config-esbc-sip-profile)# 

#Настроить интервалы контроля:
vesr(config-esbc-sip-profile)# keepalive success-interval 120
vesr(config-esbc-sip-profile)# keepalive failed-interval 30
vesr(config-esbc-sip-profile)#  
 
vesr(config-esbc-sip-profile)# exit
vesr(config-esbc)#

#Привязать SIP-профиль к транку TRUNK_OUT:
vesr(config-esbc)# trunk sip NEW_TRUNK 
vesr(config-esbc-trunk-sip)# sip-profile NEW_SIP_PROFILE 
vesr(config-esbc-trunk-sip)# 

#Применить и подтвердить изменения:
vesr(config-esbc-trunk-sip)# do commit 
Configuration has been successfully applied and saved to flash. Commit timer started, changes will be reverted in 600 seconds.
vesr(config-esbc-trunk-sip)# do confirm 
Configuration has been confirmed. Commit timer canceled.

Если в течение 30 секунд (failed-interval) из TRUNK_OUT не будет получено ни одного сообщения, то он станет считаться недоступным, и ESBC будет отправлять в сторону TRUNK_OUT OPTIONS (пока поддержан только этот метод контроля) с интервалом 30 секунд (failed-interval).

Если из транка было получено какое-либо сообщение (в том числе ответ на OPTIONS), то транк считается доступным, следующий запрос OPTIONS отправится через 120 секунд (success-interval).

Контроль доступности не работает для user-interface. 

Использование списка причин отбоя для перехода на следующее направление

На ESBC есть возможность создать список ответов, при получении которых происходит перемаршрутизация на следующее направление (следующий транк в транковой группе/следующее правило в таблице маршрутизации). Это работает как для вызовов, так и для регистраций. 

При создании маски для списка можно использовать регулярные выражения PCRE

Схема:

В таблице маршрутизации два правила, первое — направляет вызов в TRUNK_GROUP, второе — направляет вызов в TRUNK_3.

vesr# 
vesr# configure 
vesr(config)# esbc 

#Создать список ответов:
vesr(config-esbc)# cause-list sip LIST
vesr(config-esbc-cause-list-sip)#

#Создать маску, по которой будут отбираться ответы для перемаршрутизации:
vesr(config-esbc-cause-list-sip)# cause-mask 404
vesr(config-esbc-cause-list-sip)# exit

#Создать SIP-профиль, привязать список к SIP-профилю:
vesr(config-esbc)# sip-profile SIP-PROFILE
vesr(config-esbc-sip-profile)# cause-list LIST 
vesr(config-esbc-sip-profile)# exit

#Привязать к транковой группе TRUNK-GROUP SIP-профиль:
vesr(config-esbc)# trunk-group TRUNK-GROUP 
vesr(config-esbc-trunk-group)# sip-profile SIP-PROFILE 
vesr(config-esbc-trunk-group)# 

#Применить и подтвердить изменения:
vesr(config-esbc-trunk-group)# do commit 
Configuration has been successfully applied and saved to flash. Commit timer started, changes will be reverted in 600 seconds.
vesr(config-esbc-trunk-group)# do confirm 
Configuration has been confirmed. Commit timer canceled.

Приходит вызов и начинает маршрутизироваться по данной таблице маршрутизации. В результате вызов уходит на TRUNK_GROUP и оттуда в TRUNK_1, он недоступен, вызов отбивается по Timer B и происходит перемаршрутизация на TRUNK_2 (следующий транк в транковой группе), из TRUNK_2 приходит ответ 404 Not Found, код ответа совпадает с маской из списка, который привязан к TRUNK-GROUP, поэтому происходит маршрутизация на следующее направление, в транковой группе больше нет транков, поэтому ESBC переходит к RULE_2, и вызов маршрутизируется в TRUNK_3. 

Если нет привязанного списка, то перемаршрутизация происходит только по недоступности транка.

Если из user-interface пришёл ответ, совпадающий с маской, то перемаршрутизации не будет.

Перемаршрутизация абонентов

Вызов с зарегистрированного абонента будет направлен в тот транк, где он регистрировался. В случае неудачи перемаршрутизация запрещена.
При вызове с незарегистрированного абонента сначала идёт проверка, разрешены ли с этого user-interface вызовы без регистрации(allow_unreg_call), если проверка успешна, то вызов смаршрутизируется по привязанной таблице маршрутизации и в случае недоступности транка/совпадении ответа с маской из списка произойдёт маршрутизация на следующее направление.

Работа с NAT (nat comedia-mode)

С целью преодоления соединений через устройства NAT, в ESBC реализована поддержка nat comedia-mode для абонентов и транков.

Настройка и принцип работы nat comedia-mode для транков (trunk)

Включение режима nat comedia-mode осуществляется в настройках транка:

vesbc# configure 
vesbc(config)# esbc 
vesbc(config-esbc)# trunk sip 
vesbc(config-esbc-trunk-sip)# nat comedia-mode 
    Select NAT comedia mode for trunk:
        off
        on
        flexible

vesbc(config-esbc-trunk-sip)# nat comedia-mode on

Возможна работа в двух режимах:

  • flexible — проверяет источник во входящем RTP-потоке и транслирует исходящий поток на IP-адрес и UDP-порт, с которого принимается медиапоток, в случае прерывания входящего RTP-потока более чем на 1 секунду, исходящий поток продолжает транслироваться;
  • on — проверяет источник во входящем RTP-потоке и транслирует исходящий поток на IP-адрес и UDP-порт, с которого принимается медиапоток, в случае прерывания входящего RTP-потока более чем на 1 секунду, исходящий поток перестает транслироваться.

Настройка и принцип работы nat comedia-mode для абонентов (user-interface)

Включение режима nat comedia-mode осуществляется в настройках user-interface:

vesbc# 
vesbc# configure 
vesbc(config)# esbc 
vesbc(config-esbc)# user-interface sip USERS
vesbc(config-esbc-user-interface-sip)# nat comedia-mode 
    Select NAT comedia mode for user-interface:
        off
        on
        flexible
vesbc(config-esbc-user-interface-sip)# nat comedia-mode on

Возможна работа в двух режимах:

  • flexible — проверяет источник во входящем RTP-потоке и транслирует исходящий поток на IP-адрес и UDP-порт, с которого принимается медиапоток, в случае прерывания входящего RTP-потока более чем на 1 секунду, исходящий поток продолжает транслироваться;
  • on — проверяет источник во входящем RTP-потоке и транслирует исходящий поток на IP-адрес и UDP-порт, с которого принимается медиапоток, в случае прерывания входящего RTP-потока более чем на 1 секунду, исходящий поток перестает транслироваться.

Также данная настройка позволяет передавать сообщения протокола SIP симметрично (на порт, с которого был принят запрос) в случае, если клиент в инициирующем запросе не использовал параметр RPORT.

Команда nat keep-alive-interval используется для поддержки соединения за NAT для сигнального трафика (в текущей версии ПО не поддерживается). 

Подмена атрибутов direction в SDP

При включении опции nat comedia-mode все атрибуты direction в SDP при отправке offer sdp заменяются на sendrecv.
При отправке sdp answer в сторону транка/user-interface с включенной опцией все атрибуты direction заменяются на максимально возможные, вне зависимости от того, какие атрибуты были в полученном answer на другом плече (в ответ на sendrecv — sendrecv, в ответ на sendonly — recvonly, в ответ на recvonly — sendonly).

Примеры:

1. Замена атрибутов direction в offer sdp:

2. Замена атрибутов direction в answer sdp:

Создание/конфигурирование модификаторов (mod-table)

ESBC поддерживает два типа модификаторов — common и sip.

Модификаторы common позволяют модифицировать CdPN и CgPN без привязки к протоколу сигнализации. В текущей версии ПО поддерживается только протокол SIP. Учитывая это, при использовании модификаторов в транках и user-interface sip, модификаторами common можно изменять user part SIP URI заголовков To и From. 

Модификаторы sip позволяют модифицировать любые заголовки сообщений SIP.

Таблицы модификаций применяются в транках, транковых группах и user-interface. Их можно подключить, как out — тогда правила будут применяться при отправке сообщения или, и как in — тогда правила применяются при получении сообщения. Таблица модификаций, используемая для транковой группы, будет использоваться только в том случае, если в транке, входящем в эту транковую группу, не настроена своя таблица.

В таблицах модификации для отбора значений (header pattern, header value, response-pattern, value-pattern, value, replacement и др.) используются регулярные выражения PCRE

Допускается использование следующей конструкции при составлении регулярных выражений PCRE для помещения значений в локальные переменные (от 0 до 9) с помощью цифр, экранированных обратной чертой ('\1-9'). '\0' — весь текст:

value-pattern '(some)-(value)'
# значения some и value заносятся в локальные переменные pcre 1 и 2 соответственно
replacement '\2-\1'
# значения переменных меняются местами

Результат замены: value-some

Данные переменные используются в рамках одной модификации. Для использования переменных в разных модификациях одной таблицы модификаций используется модификатор типа copy.

При применении на транке/user-interface модификаторов обоих типов одновременно, используется следующий порядок их обработки в зависимости от направления модификации:

  • IN — сначала применяется модификатор sip, затем — модификатор common;
  • OUT — сначала применяется модификатор common, затем — sip.

mod-table common

Пример использования модификатора common.

На ESBC настроена следующая конфигурация:

  route-table TO_UAS
    rule 0
      action direct-to-trunk UAS
    exit
  exit
  mod-table common COMMON_MOD
    mod 5 cgpn
      value-pattern '2(.+)'
      # осуществляется выбор номеров, начинающихся с 2. Остальная часть номера сохраняется в локальную переменную 1
      replacement '8\1'
      # выполняется замена 2 на 8, и добавляется значение из переменной 1
    exit
    mod 10 cdpn
      value-pattern '23002'
      # осуществляется выбор номера 23002
      replacement '22222'
      # выполняется замена номера 23002 на 22222
    exit
  exit
  trunk sip UAC
    remote addr 192.168.80.26
    remote port 5070
    sip-transport UAC
    route-table TO_UAS
    mod-table common in COMMON_MOD
    media resource 0 MEDIA
  exit
  trunk sip UAS
    remote addr 192.168.80.26
    remote port 5080
    sip-transport UAS
    media resource 0 MEDIA
  exit
exit

Схема вызова:

На транк UAC приходит INVITE:

INVITE sip:24001@192.168.80.129:5080;line=76196f92c8f42f97c3b78125dd1b842c SIP/2.0
Via: SIP/2.0/UDP 192.168.80.26:5070;rport;branch=z9hG4bK-294378-1-1
From: <sip:24001@192.168.80.26:5070>;tag=1
To: <sip:23002@192.168.80.129:5070>
Call-ID: 1-294378@192.168.80.26
Cseq: 1 INVITE
Contact: <sip:24001@192.168.80.26:5070>
Max-Forwards: 70
Allow: INVITE, ACK, BYE, CANCEL, UPDATE, SUBSCRIBE
Content-Type: application/sdp
Content-Length:   174

[SDP]...

В результате применения модификатора COMMON_MOD в транке UAC, из транка UAS будет отправлен INVITE:

INVITE sip:22222@192.168.80.26:5080 SIP/2.0
Via: SIP/2.0/UDP 192.168.80.129:5080;rport;branch=z9hG4bKPjWDx0A5VQhCqmg7Sf-wS7Huya0dESxrro
Max-Forwards: 70
From: <sip:84001@192.168.80.129>;tag=epoMSc5qF1.Pfc5pcypn80ONBKHCaO-x
To: <sip:22222@192.168.80.26>
Contact: <sip:84001@192.168.80.129:5080>
Call-ID: 326c0035a257a9f76185383b49df705f
CSeq: 9446 INVITE
Allow: PRACK, SUBSCRIBE, NOTIFY, REFER, INVITE, ACK, BYE, CANCEL, UPDATE
Supported: 100rel, replaces
Content-Type: application/sdp
Content-Length:   177

[SDP]...

В результате модификации mod 5 cgpn выполнена модификация CgPN 24001 на 84001, в результате mod 10 cdpn — модификация CdPN 23002 на 22222.

При использовании модификатора CgPN помимо заголовка From изменяется user part SIP URI заголовка Contact. При использовании модификатора CdPN помимо заголовка To изменяется user part SIP в Request-URI.

Модификаторы common, настроенные в качестве IN, могут влиять на результат маршрутизации при использовании в route-table условий (condition), т. к. правила route-table обрабатываются после применения модификации. Модификаторы. настроенные в качестве OUT, не влияют на результат маршрутизации.

Для сообщений REGISTER модификаторы common не применяются.

mod-table sip

Данный тип модификации позволяет изменять любые заголовки сообщений SIP. 

Процесс модификации заголовков отличается в зависимости от режима использования модификатора IN или OUT.

Существуют ограничения на модификацию основных заголовков sip, к которым относятся: Call-ID, From, To, Via, CSeq, Contact, Max-Forwards, Route, Record-Route, Content-Type, Content-Lenght, Require, Supported.

После применения к сообщению модификатора IN и использования модификаций основных заголовков, дальнейшая обработка диалога sip будет осуществляться в соответствии с модифицированным сообщением, т. к. в ядро системы попадает модифицированное сообщение. В результате в ответных сообщениях будут использоваться данные, которые могут отличаться от исходного сообщения. Модификация IN также влияет на дальнейшую маршрутизацию сообщения.

Применение к сообщению модификатора OUT и использования модификаций основных заголовков, изменяет только значения заголовков непосредственно перед отправкой, но не влияет на последующие сообщения в диалоге, т. к. исходное сообщение формируется ядром системы до применения модификаторов OUT.

Применение модификаторов к основным заголовкам SIP может привести к нарушению обработки сообщений.

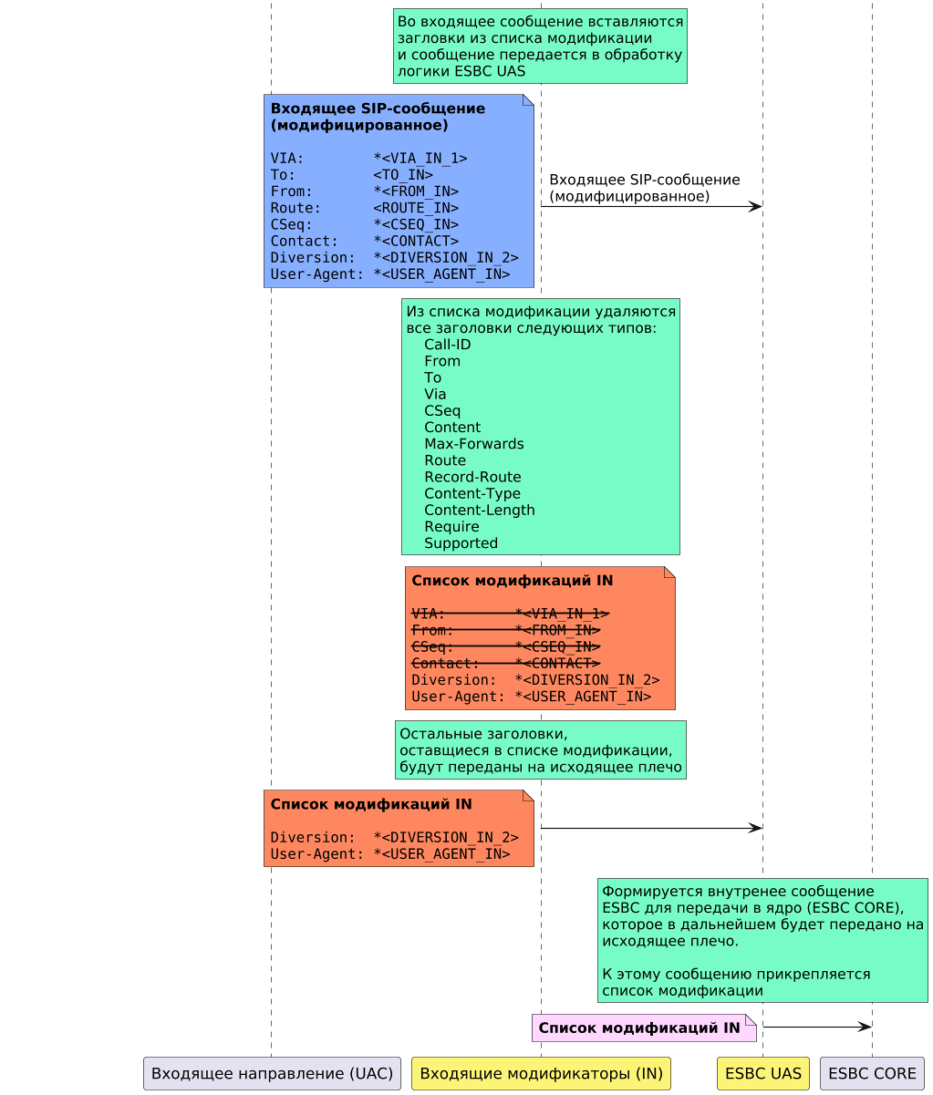
Логика обработки сообщения SIP при использовании IN-модификации:


Логика обработки сообщения SIP при использовании OUT-модификации:

Поддерживаемые модификации

Поддерживаются следующие типы модификации:

  • add — добавление заголовка.
  • no-transit — удаление заголовка. Данная модификация применяется только при использовании в качестве out (таблицы in всегда вырезают все заголовки, полученные в сообщении из сети).
  • replace — замена заголовка.

  • transit — передача заголовка. Данная модификация применяется только при использовании в качестве in (таблицы out всегда передают все заголовки, полученные с другого плеча).

  • copy — позволяет скопировать значение или часть значения заголовка в переменную для использования этого значения в модификаторах add или transit в рамках одной таблицы модификаций (на одном плече вызова).

Работа с переменными модификатора copy

Значения переменных, полученных в модификаторе copy, можно использовать в модификаторах replace (поле replacement) и add (поле header value) в рамках одной таблицы модификации и только для текущего сообщения.

Например, при использовании модификатора copy в таблице на IN, для каждого входящего сообщения будет использоваться отдельный экземпляр таблицы, соответственно, в каждом случае значение переменных будет разным.

Подстроки \u01 – \u99 будут заменены на значение соответствующей переменной. Если переменная не задана — подстрока будет удалена. Длина переменной — до 128 символов.

Порядок применения модификаций в таблице

Модификации в рамках одной таблицы применяются последовательно ко всем заголовкам в порядке добавленном в конфигурации, т. е. первая модификация применяется ко всем заголовкам, затем вторая модификация применится ко всем заголовкам и т. д.

В результате если какой-либо заголовок был добавлен модификацией add, а затем этот же заголовок был указан в правиле no-transit, то в исходящем сообщении этот заголовок не будет передан.

Пример:

Таблица модификации SIP_MOD используется в качестве OUT:

mod-table sip SIP_MOD
  mod 1 add
    sip method pattern '.+'
    sip response-pattern '.+'
    header name Test_header
    header value Test_value
  exit
  mod 2 no-transit
    sip header-pattern 'Test_header'
    sip method pattern '.+'
    sip response-pattern '.+'
    value-pattern 'Test_value'
  exit

Заголовок Test_header не будет передан.

Пример использования модификатора добавления заголовка (add)

Схема:

В конфигурации есть два транка, настроена маршрутизация. Вызов, который приходит из TRUNK_IN, уходит в TRUNK_OUT. Требуется, чтобы в запросе INVITE, который отправляется в TRUNK_OUT, был добавлен заголовок Test_header со значением example string.

vesr# 
vesr# configure 
vesr(config)# esbc 

#Создание таблицы модификаторов MODTABLE_IN:
vesr(config-esbc)# mod-table sip MODTABLE_IN
vesr(esbc-mod-table)# 

#Добавление в таблицу модификаторов правила на добавление заголовка:
vesr(esbc-mod-table)# mod 0 add
vesr(esbc-mod-table-modification)# 

#Выбор запроса, в котором будет добавлен заголовок (в данном случае INVITE):
vesr(esbc-mod-table-modification)# sip method type Invite 

#Указать название заголовка, который необходимо вставить (в данном случае Test_header):
vesr(esbc-mod-table-modification)# header name Test_header

#Указать содержимое заголовка, которое необходимо вставить (в данном случае example string):
vesr(esbc-mod-table-modification)# header value "example string"

vesr(esbc-mod-table-modification)# exit
vesr(esbc-mod-table)# exit

#Привязать таблицу модификаторов к входящему транку TRUNK_IN:
vesr(config-esbc)# trunk sip TRUNK_IN 
vesr(config-esbc-trunk-sip)# mod-table sip in MODTABLE_IN 

#Применить и подтвердить изменения:
vesr(config-esbc-trunk-sip)# do commit 
Configuration has been successfully applied and saved to flash. Commit timer started, changes will be reverted in 600 seconds.
vesr(config-esbc-trunk-sip)# do confirm 
Configuration has been confirmed. Commit timer canceled.

После внесения изменений в конфигурацию с TRUNK_IN приходит следующий INVIITE:

INVITE sip:24000@192.168.114.130:5461 SIP/2.0
Via: SIP/2.0/UDP 192.168.114.129:5461;branch=z9hG4bK-372660-1-5
From: "Simple UAC send bye" <sip:24001@192.168.114.130;cpc=priority>;tag=1372660
To: "24000" <sip:24000@192.168.114.130>
Call-ID: 1-372660@192.168.114.129
CSeq: 1 INVITE
Contact: <sip:24001@192.168.114.129:5461>
Max-Forwards: 70
Content-Type: application/sdp
Content-Length: 149

v=0
o=tester 123456 654321 IN IP4 192.168.114.129
s=A conversation
c=IN IP4 192.168.114.129
t=0 0
m=audio 8338 RTP/AVP 8
a=rtpmap:8 PCMA/8000

На TRUNK_OUT отправляется уже модифицированный INVITE с добавленным заголовком: 

INVITE sip:24000@192.168.114.129:5460 SIP/2.0
Via: SIP/2.0/UDP 192.168.114.130:5460;rport;branch=z9hG4bKPj-fvzSQlwN2zoMaGUR5JCLMkjmkBV3Vz1
Max-Forwards: 70
From: "Simple UAC send bye" <sip:24001@192.168.114.130>;tag=l2jkRSMeumV03IdhjPntOt7l0XBKy-Ln
To: "24000" <sip:24000@192.168.114.129>
Contact: <sip:24001@192.168.114.130:5460;transport=udp>
Call-ID: P-W.2oee.2vJw0JoaFbNkRDvnxY40FoP
CSeq: 30738 INVITE
Allow: PRACK, SUBSCRIBE, NOTIFY, REFER, INVITE, ACK, BYE, CANCEL, UPDATE
Supported: timer, 100rel, replaces
Session-Expires: 1800
Min-SE: 90
#Добавленный через таблицу модификаторов заголовок:
Test_header: example string 
Content-Type: application/sdp
Content-Length: 157

v=0
o=tester 3927594021 3927594021 IN IP4 192.168.114.130
s=A conversation
c=IN IP4 192.168.114.130
t=0 0
m=audio 8062 RTP/AVP 8
a=rtpmap:8 PCMA/8000


Пример использования модификатора удаления заголовка (no-transit)

Схема: 

В конфигурации есть два транка, настроена маршрутизация. Вызов, который приходит из TRUNK_IN, уходит в TRUNK_OUT. В TRUNK_OUT отправляется запрос INVITE, в теле которого есть заголовок Test_header. Требуется, чтобы в запросе INVITE, который отправляется в TRUNK_OUT, вырезался заголовок Test_header, если в его содержимом есть "example string".

vesr# 
vesr# configure 
vesr(config)# esbc 

#Создание таблицы модификаторов MODTABLE_OUT:
vesr(config-esbc)# mod-table sip MODTABLE_OUT
vesr(esbc-mod-table)# 

#Добавление в таблицу модификаторов правила на удаление заголовка:
vesr(esbc-mod-table)# mod 0 no-transit
vesr(esbc-mod-table-modification)# 

#Выбор запроса, в котором будет удален заголовок (в данном случае INVITE):
vesr(esbc-mod-table-modification)# sip method type Invite

#Указать название заголовка, который необходимо удалить (в данном случае Test_header):
vesr(esbc-mod-table-modification)# sip header-pattern Test_header

#Указать содержимое заголовка, при совпадении с которым заголовок будет удален (в данном случае example string):
vesr(esbc-mod-table-modification)# value-pattern "example string"

vesr(esbc-mod-table-modification)# exit
vesr(esbc-mod-table)# exit

#Привязать таблицу модификаторов к исходящему транку TRUNK_OUT:
vesr(config-esbc)# trunk sip TRUNK_OUT 
vesr(config-esbc-trunk-sip)# mod-table sip out MODTABLE_OUT 

#Применить и подтвердить изменения:
vesr(config-esbc-trunk-sip)# do commit 
Configuration has been successfully applied and saved to flash. Commit timer started, changes will be reverted in 600 seconds.
vesr(config-esbc-trunk-sip)# do confirm 
Configuration has been confirmed. Commit timer canceled.

До внесения изменений в конфигурацию в TRUNK_OUT отправлялся следующий INVIITE:

INVITE sip:24000@192.168.114.129:5460 SIP/2.0
Via: SIP/2.0/UDP 192.168.114.130:5460;rport;branch=z9hG4bKPjjju.7u4O03Aty93vQq0Q1huigSIqGVIr
Max-Forwards: 70
From: "Simple UAC send bye" <sip:24001@192.168.114.130>;tag=CW.53L5FPJAUBsiRspMYqtjTtOTzZxHg
To: "24000" <sip:24000@192.168.114.129>
Contact: <sip:24001@192.168.114.130:5460;transport=udp>
Call-ID: V4OOROjNahUbinXtA648s9eI2kjE5cCI
CSeq: 18905 INVITE
Allow: PRACK, SUBSCRIBE, NOTIFY, REFER, INVITE, ACK, BYE, CANCEL, UPDATE
Supported: timer, 100rel, replaces
Session-Expires: 1800
Min-SE: 90
#Заголовок, который должен быть удален:
Test_header: example string
Content-Type: application/sdp
Content-Length:   157

v=0
o=tester 3927595234 3927595234 IN IP4 192.168.114.130
s=A conversation
c=IN IP4 192.168.114.130
t=0 0
m=audio 8066 RTP/AVP 8
a=rtpmap:8 PCMA/8000

После внесения изменений в конфигурацию в TRUNK_OUT отправляется следующий INVITE (заголовок Test_header отсутствует):

INVITE sip:24000@192.168.114.129:5460 SIP/2.0
Via: SIP/2.0/UDP 192.168.114.130:5460;rport;branch=z9hG4bKPjz8Y5BfoTrBQlqecLCu34TIyYn-6rX5dH
Max-Forwards: 70
From: "Simple UAC send bye" <sip:24001@192.168.114.130>;tag=qTwcY3ZHvA6SHvuRsoo7w40r9yXzjEEp
To: "24000" <sip:24000@192.168.114.129>
Contact: <sip:24001@192.168.114.130:5460;transport=udp>
Call-ID: yHvNLSIvp0DQYSRFPRpfgVUv9U0uKEHT
CSeq: 10147 INVITE
Allow: PRACK, SUBSCRIBE, NOTIFY, REFER, INVITE, ACK, BYE, CANCEL, UPDATE
Supported: timer, 100rel, replaces
Session-Expires: 1800
Min-SE: 90
Content-Type: application/sdp
Content-Length:   157

v=0
o=tester 3927597375 3927597375 IN IP4 192.168.114.130
s=A conversation
c=IN IP4 192.168.114.130
t=0 0
m=audio 8070 RTP/AVP 8
a=rtpmap:8 PCMA/8000

В случае если в заголовке Test_header будет содержимое, отличное от "example string", заголовок будет отправлен в TRUNK_OUT:

INVITE sip:24000@192.168.114.129:5460 SIP/2.0
Via: SIP/2.0/UDP 192.168.114.130:5460;rport;branch=z9hG4bKPj8e1WEAvAy16Bk8Vrj-VZiFK-bNOjnjY9
Max-Forwards: 70
From: "Simple UAC send bye" <sip:24001@192.168.114.130>;tag=R83mrTm4KQsFL1Bk87hTOB8e182yCSJ.
To: "24000" <sip:24000@192.168.114.129>
Contact: <sip:24001@192.168.114.130:5460;transport=udp>
Call-ID: eQueXFpyDZESB.hXK.uCGn7XL7TBUdmQ
CSeq: 8831 INVITE
Allow: PRACK, SUBSCRIBE, NOTIFY, REFER, INVITE, ACK, BYE, CANCEL, UPDATE
Supported: timer, 100rel, replaces
Session-Expires: 1800
Min-SE: 90
#Заголовок Test_header с содержимым, отличным от "example string", не удаляется:
Test_header: new string
Content-Type: application/sdp
Content-Length:   157

v=0
o=tester 3927597832 3927597832 IN IP4 192.168.114.130
s=A conversation
c=IN IP4 192.168.114.130
t=0 0
m=audio 8074 RTP/AVP 8
a=rtpmap:8 PCMA/8000

Пример использования модификатора транзита и замены заголовка (replace)

Схема:

В конфигурации есть два транка, настроена маршрутизация. Вызов, который приходит из TRUNK_IN, уходит в TRUNK_OUT. Из TRUNK_IN приходит INVITE с заголовком Test_header: 123. Требуется, чтобы в TRUNK_OUT отправился INVITE с заголовком Test_header: 123456.

vesr# 
vesr# configure 
vesr(config)# esbc 

#Создание таблицы модификаторов MODTABLE_IN:
vesr(config-esbc)# mod-table sip MODTABLE_IN
vesr(esbc-mod-table)# 

#Добавление в таблицу модификаторов правила на замену заголовка:
vesr(esbc-mod-table)# mod 1 replace

#Выбор запроса, в котором будут заменяться заголовки:
vesr(esbc-mod-table-modification)# sip method-type Invite

#Указать название заголовка, содержимое которого необходимо заменить:
vesr(esbc-mod-table-modification)# sip header-pattern Test_header

#Указать место в содержимом заголовка, которое необходимо заменить (конец строки исходного содержимого заголовка):
vesr(esbc-mod-table-modification)# value-pattern $

#Добавить правило для подмены содержимого заголовка (к концу строки исходного содержимого заголовка добавляется 456):
vesr(esbc-mod-table-modification)# replacement 456

vesr(esbc-mod-table-modification)# exit
vesr(esbc-mod-table)# exit

#Привязать таблицу модификаторов к входящему транку TRUNK_IN:
vesr(config-esbc)# trunk sip TRUNK_IN
vesr(config-esbc-trunk-sip)# mod-table sip in MODTABLE_IN 

#Применить и подтвердить изменения:
vesr(config-esbc-trunk-sip)# do commit 
Configuration has been successfully applied and saved to flash. Commit timer started, changes will be reverted in 600 seconds.
vesr(config-esbc-trunk-sip)# do confirm 
Configuration has been confirmed. Commit timer canceled.

После внесения изменений в конфигурацию с TRUNK_IN приходит следующий INVIITE:

INVITE sip:24000@192.168.114.130:5461 SIP/2.0
Via: SIP/2.0/UDP 192.168.114.129:5461;branch=z9hG4bK-375510-1-5
From: "Simple UAC send bye"  <sip:24001@192.168.114.130;cpc=priority>;tag=1375510
To: "24000" <sip:24000@192.168.114.130>
Call-ID: 1-375510@192.168.114.129
CSeq: 1 INVITE
Contact: <sip:24001@192.168.114.129:5461>
Max-Forwards: 70
#Заголовок, который необходимо протранзитить и заменить:
Test_header: 123
Content-Type: application/sdp
Content-Length:   149

v=0
o=tester 123456 654321 IN IP4 192.168.114.129
s=A conversation
c=IN IP4 192.168.114.129
t=0 0
m=audio 7624 RTP/AVP 8
a=rtpmap:8 PCMA/8000

На TRUNK_OUT отправляется уже модифицированный INVITE с измененным заголовком:

INVITE sip:24000@192.168.114.129:5460 SIP/2.0
Via: SIP/2.0/UDP 192.168.114.130:5460;rport;branch=z9hG4bKPjIbcILUaVB0cQTFaGLLb7ccpnbTQIRvV3
Max-Forwards: 70
From: "Simple UAC send bye" <sip:24001@192.168.114.130>;tag=toP8wIO79wo47ChSYy69MFOyd4vhGRNF
To: "24000" <sip:24000@192.168.114.129>
Contact: <sip:24001@192.168.114.130:5460;transport=udp>
Call-ID: dLsiFI4-aD2faceSTLZu.-kuHfN.pJtG
CSeq: 22556 INVITE
Allow: PRACK, SUBSCRIBE, NOTIFY, REFER, INVITE, ACK, BYE, CANCEL, UPDATE
Supported: timer, 100rel, replaces
Session-Expires: 1800
Min-SE: 90
#Измененный заголовок:
Test_header: 123456
Content-Type: application/sdp
Content-Length:   157

v=0
o=tester 3927607871 3927607871 IN IP4 192.168.114.130
s=A conversation
c=IN IP4 192.168.114.130
t=0 0
m=audio 8090 RTP/AVP 8
a=rtpmap:8 PCMA/8000


Пример использования локальных переменных pcre в модификации replace (схема та же):

vesr# 
vesr# configure 
vesr(config)# esbc 

#Создание таблицы модификаторов MODTABLE_IN:
vesr(config-esbc)# mod-table sip MODTABLE_IN
vesr(esbc-mod-table)# 

#Добавление в таблицу модификаторов правила на замену заголовка:
vesr(esbc-mod-table)# mod 1 replace

#Выбор запроса, в котором будут заменяться заголовки:
vesr(esbc-mod-table-modification)# sip method-type Invite

#Указать название заголовка, содержимое которого необходимо заменить:
vesr(esbc-mod-table-modification)# sip header-pattern Date

#Указать место в содержимом заголовка, которое необходимо заменить (шаблон — дата в формате "год-месяц-число"):
vesr(esbc-mod-table-modification)# value-pattern "(\\d{4})-(\\d{2})-(\\d{2})"

#Добавить правило для подмены содержимого заголовка (меняем формат даты на "месяц/число/год"):
vesr(esbc-mod-table-modification)# replacement "\\2/\\3/\\1"

vesr(esbc-mod-table-modification)# exit
vesr(esbc-mod-table)# exit

#Привязать таблицу модификаторов к входящему транку TRUNK_IN:
vesr(config-esbc)# trunk sip TRUNK_IN
vesr(config-esbc-trunk-sip)# mod-table sip in MODTABLE_IN 

#Применить и подтвердить изменения:
vesr(config-esbc-trunk-sip)# do commit 
Configuration has been successfully applied and saved to flash. Commit timer started, changes will be reverted in 600 seconds.
vesr(config-esbc-trunk-sip)# do confirm 
Configuration has been confirmed. Commit timer canceled.

После внесения изменений в конфигурацию с TRUNK_IN приходит следующий INVIITE:

INVITE sip:135@10.25.72.151:5060 SIP/2.0
Via: SIP/2.0/UDP 10.25.72.35:5063;rport;branch=z9hG4bK-1104631-1-0
From: <sip:134@10.25.72.151:5060;user=phone>;tag=1
To: <sip:135@10.25.72.151:5060;user=phone>
Call-ID: 1-1104631@10.25.72.35
CSeq: 1 INVITE
Max-Forwards: 70
Supported: replaces, timer
Contact: <sip:134@10.25.72.35:5063>
#Заголовок, который необходимо протранзитить и изменить:
Date: 2024-09-10
Content-Type: application/sdp
Content-Length:   153

На TRUNK_OUT отправляется уже модифицированный INVITE с измененным заголовком:

Via: SIP/2.0/UDP 10.25.72.151:5060;rport;branch=z9hG4bKPjc5kLf-R0rh5Stla2eTvpoVAxOc0Jr.kX
Max-Forwards: 70
From: <sip:134@10.25.72.151>;tag=lMWgbj2x66hzNDHhP8ef8tWvB2HT2DwH
To: <sip:135@192.168.23.140>
Contact: <sip:134@10.25.72.151:5060;transport=udp>
Call-ID: c09c3761560702267daaee76eb769a9c
CSeq: 5021 INVITE
Allow: PRACK, SUBSCRIBE, NOTIFY, REFER, INVITE, ACK, BYE, CANCEL, UPDATE
Supported: 100rel, replaces
#Измененный заголовок:
Date: 09/10/2024
Content-Type: application/sdp
Content-Length:   163

Пример использования модификатора копирования (copy)

Схема: 

В конфигурации есть два транка, настроена маршрутизация. Вызов, который приходит из TRUNK_IN, уходит в TRUNK_OUT. В TRUNK_OUT отправляется запрос INVITE, в теле которого есть заголовок Diversion (предварительно следует настроить таблицу модификации на IN транка TRUNK_IN для транзита заголовка Dicersion на второе плечо). Требуется, чтобы в запросе INVITE, который отправляется в TRUNK_OUT, вырезался заголовок Diversion, а его значение из user part было добавлено в display name заголовка From.

vesr# 
vesr# configure 
vesr(config)# esbc 

#Создание таблицы модификаторов MODTABLE_OUT:
vesr(config-esbc)# mod-table sip MODTABLE_OUT
vesr(esbc-mod-table)# 

#Добавление в таблицу модификаторов правила copy для копирования значения user part в переменную u01:
vesr(esbc-mod-table)# mod 0 copy
vesr(esbc-mod-table-modification)# 

#Выбор запроса, в котором будет использоваться модификатор copy (в данном случае INVITE):
vesr(esbc-mod-table-modification)# sip method type Invite

#Указать название заголовка, из которого необходимо копировать значение (в данном случае Diversion):
vesr(esbc-mod-table-modification)# sip header-pattern Diversion

#Указать содержимое заголовка, при совпадении с которым будет выполнено копирование в переменную. В переменную будет скопирована та часть отбора, которая указана в скобках:
vesr(esbc-mod-table-modification)# value-pattern '<sip:(.+)@'

#Указать переменную, в которую будет скопировано значение, указанное в скобках, в примере - (.+):
vesr(esbc-mod-table-modification)# variable-str 'u01'
vesr(esbc-mod-table-modification)# exit

#Добавление в таблицу модификаторов правила replace для замены заголовка From:
vesr(esbc-mod-table)# mod 1 replace

#Указать название заголовка, в котором будет осуществляться замена:
vesr(esbc-mod-table-modification)# sip header-pattern 'From'

#Выбор запроса, в котором будет использоваться модификатор replace (в данном случае INVITE):
vesr(esbc-mod-table-modification)# sip method type Invite

#Указать часть содержимого заголовка, которую необходимо заменить:
vesr(esbc-mod-table-modification)# value-pattern '.+ <sip:'

# Указать переменную u01, которая содержит значение, полученное в модификации copy:
vesr(esbc-mod-table-modification)# replacement '\u01 <sip:$'
vesr(esbc-mod-table-modification)# exit

#Добавление в таблицу модификаторов правила no-transit для удаления заголовка Diversion:
vesr(esbc-mod-table)# mod 2 no-transit
vesr(esbc-mod-table-modification)# sip header-pattern 'Diversion'
vesr(esbc-mod-table-modification)# sip method type Invite
vesr(esbc-mod-table-modification)# exit
vesr(esbc-mod-table)# exit

#Привязать таблицу модификаторов к исходящему транку TRUNK_OUT:
vesr(config-esbc)# trunk sip TRUNK_OUT 
vesr(config-esbc-trunk-sip)# mod-table sip out MODTABLE_OUT 

#Применить и подтвердить изменения:
vesr(config-esbc-trunk-sip)# do commit 
Configuration has been successfully applied and saved to flash. Commit timer started, changes will be reverted in 600 seconds.
vesr(config-esbc-trunk-sip)# do confirm 
Configuration has been confirmed. Commit timer canceled.

После внесения изменений в конфигурацию с TRUNK_IN приходит следующий INVIITE:

INVITE sip:24001@192.168.80.129:5080 SIP/2.0
Via: SIP/2.0/UDP 192.168.80.26:5070;rport;branch=z9hG4bK-473191-1-1
From: test <sip:24001@192.168.80.26:5070>;tag=1
To: sut <sip:23002@192.168.80.129:5070>
Call-ID: 1-473191@192.168.80.26
Cseq: 1 INVITE
Contact: <sip:24001@192.168.80.26:5070>
Max-Forwards: 70
Diversion: <sip:11111@test.loc>;reason=time-of-day
Subject: Performance Test
Allow: INVITE, ACK, BYE, CANCEL, UPDATE, SUBSCRIBE
Content-Type: application/sdp
Content-Length:   118

[SDP]...

На TRUNK_OUT отправляется уже модифицированный INVITE с измененным заголовком From и без заголовка Diversion:

INVITE sip:23002@192.168.80.26:5080 SIP/2.0
Via: SIP/2.0/UDP 192.168.80.129:5080;rport;branch=z9hG4bKPjbURYAQZxa2m1zsT6x.s6RQ28ONE4EifS
Max-Forwards: 70
From: "11111" <sip:24001@192.168.80.129>;tag=Jfl7n8XBMrh6vjCcB036Ogz6QX4BTDCo
To: "sut" <sip:23002@192.168.80.26>
Contact: <sip:24001@192.168.80.129:5080>
Call-ID: bbf5db1c228015eecddfe0d7079ce876
CSeq: 8798 INVITE
Allow: PRACK, SUBSCRIBE, NOTIFY, REFER, INVITE, ACK, BYE, CANCEL, UPDATE
Supported: 100rel, replaces
Content-Type: application/sdp
Content-Length:   119

[SDP]...

Работа с логами

Логирование работы ESBC осуществляется с помощью syslog. Более подробно настройки syslog описаны в разделе Управление SYSLOG справочника команд CLI.

Модули, входящие в состав ESBC

Название

Описание

Назначение

esbc_core

модуль основной логики

обработка вызовов, отвечает за маршрутизацию вызовов, обеспечивает взаимодействие остальных модулей

esbc_sip_balancer

модуль управления подсистемой SIP

получение сообщений SIP (на открытый сокет) и передача их в модуль esbc_sip_worker

esbc_sip_worker

модуль расширения подсистемы SIP

адаптер протокола SIP, обрабатывает сообщения и передает данные модулю esbc_core

esbc_media_balancer

модуль управления подсистемой media

управление ресурсами в подсистеме media, выделяет RTP-порты и передает их в модуль esbc_media_worker

esbc_media_worker

модуль расширения подсистемы media

обработка медиапотоков (RTP)

esbc_config_manager

адаптер базы данных конфигурации

хранение конфигурации системы

esbc_access_mediator

модуль внешнего доступа

обработка внешних взаимодействий с системой CLI

esbc_ipc

брокер сообщений

обеспечение связи всех модулей в системе

esbc_dispatcher

модуль контроля состояния модулей

контроль модулей, индикация об изменении состояний модулей

esbc_sm

модуль управления абонентскими записями

добавление/удаление записей о регистрации абонентов, добавление/удаление/изменение контактов регистрации, хранение и восстановление записей из базы, предоставление информации о записях и контактах абонентов другим модулям системы

esbc_voip_guard

модуль fail2ban

отслеживает попытки обращения к сервису телефонии, при обнаружении постоянно повторяющихся неудачных попыток обращения с одного и того же IP-адреса или хоста модуль блокирует попытки с этого IP-адреса/хоста

esbc_sysio

модуль взаимодействия с ОС

служит прослойкой между ESBC и ОС, на которой он разворачивается, предоставляет единый интерфейс взаимодействия с системой и реализует мониторинг различных системных событий

Включение логирования работы модулей ESBC производится в разделе debug:

vesr#
 
#Переход в раздел debug:
vesr# debug
vesr(debug)#
 
#Включение логирования модуля esbc_dispatcher:
vesr(debug)# debug esbc disp
 
#Включение логирования модуля esbc_config_manager:
vesr(debug)# debug esbc cfgmgr
 
#Включение логирования модуля esbc_access_mediator:
vesr(debug)# debug esbc accmed
 
#Включение логирования модуля esbc_core:
vesr(debug)# debug esbc core
 
#Включение логирования модуля esbc_sip_balancer:
vesr(debug)# debug esbc sipbl
 
#Включение логирования модуля esbc_sip_worker:
vesr(debug)# debug esbc sipwrk
 
#Включение логирования модуля esbc_media_balancer:
vesr(debug)# debug esbc mediabl
 
#Включение логирования модуля esbc_media_worker:
vesr(debug)# debug esbc mediawrk
 
#Включение логирования модуля esbc_sysio:
vesr(debug)# debug esbc sysio
 
#Включение логирования модуля esbc_sm:
vesr(debug)# debug esbc submngr
 
#Включение логирования модуля esbc_voip_guard:
vesr(debug)# debug esbc voip-guard
 
#Применение и подтверждение настроек:
vesr(debug)# do commit
vesr(debug)# do confirm

Изменение количества модулей 

ESBC поддерживает добавление дополнительных модулей для распределения нагрузки.
Список модулей, количество которых можно изменить:

  • core
  • sip-worker
  • sip-balancer
  • media-worker
  • media-balancer

Максимальное количество модулей определяется динамически в зависимости от количества ядер CPU.

После изменения количества модулей для стабильной работы необходим перезапуск ПО ESBC.

Заданное в конфигурации количество модулей не изменяется при увеличении/уменьшении количества ядер CPU системы.

Пример:

vesr#
vesr# config 
vesr(config)# esbc 

#Переход в общие настройки:
vesr(config-esbc)# general 
vesr(config-esbc-general)# 

#Увеличение количества медиа-воркеров до 2:
vesr(config-esbc-general)# media-worker-count 2
vesr(config-esbc-general)#

#Применение и подтверждение изменений:
vesr(config-esbc-general)# do commit
2024-09-09T05:26:55+00:00 %SYS-W-EVENT: WARNING!!! After changing ESBC modules count, the system may work unstable. Please restart software.
2024-09-09T05:26:57+00:00 snmpd restarted
Configuration has been successfully applied and saved to flash. Commit timer started, changes will be reverted in 600 seconds.
2024-09-09T05:26:58+00:00 %CLI-I-CRIT: user admin from console  input: do commit
vesr(config-esbc-general)# do confirm
Configuration has been confirmed. Commit timer canceled.
2024-09-09T05:27:01+00:00 %CLI-I-CRIT: user admin from console  input: do confirm
vesr(config-esbc-general)# 

#Перезапуск ПО ESBC для корректного перераспределения модулей:
vesr(config-esbc-general)# do reload esbc force
Do you really want to reload esbc now? (y/N): y

Для вывода предупреждения о необходимости перезапуска нужно, чтобы уровень syslog severity был не ниже warning.

Настройка WEB-сервера

WEB-интерфейс по умолчанию отключен. Для активации выполните действия, описанные ниже.

  1. Активируйте web-интерфейс по протоколу HTTP или HTTPS:
vesr# config
vesr(config)# ip http server
vesr(config)# ip https server
vesr(config)# exit
vesr# commit
vesr# confirm

2. Откройте TCP-порт 80 для HTTP-сервера или 443 для HTTPS в Firewall. Пример ниже представлен для открытия 443 порта. Создайте группы web с портом 443:

object-group service web
  port-range 443
exit

Добавьте правило в зону trusted self:

security zone-pair trusted self
  rule 120
    action permit
    match protocol tcp
    match destination-port object-group web
    enable
  exit
exit

Примените и подтвердите конфигурацию:

commit
confirm

3. Откройте web-браузер, например Firefox, Opera, Chrome.

4. Введите в адресной строке браузера IP-адрес устройства. Для перехода в web-интерфейс можно использовать URL: http://<ip-address_esbc> или https://<ip-address_esbc>. При успешном обнаружении контроллера в окне браузера отобразится страница авторизации:

5. Введите имя пользователя и пароль в соответствующие поля.

Заводские установки: пользователь — admin, пароль — password

6. Нажмите кнопку «Войти». В окне браузера откроется страница "Информация об устройстве":


  • Нет меток