Настройка физического интерфейса
Алгоритм настройки
Шаг | Описание | Команда | Ключи |
|---|---|---|---|
| 1 | Переход в режим конфигурирования функционала. | esr(config)# interface gigabitethernet esr(config)# interface tengigabitethernet esr(config)# interface fourtygigabitethernet esr(config)# interface twentyfivegigabitethernet esr(config)# interface port-channel <ID> | <ID> – порядковый номер группы агрегации каналов, принимает значения [1..12]. |
| 2 | Выключить интерфейс. | esr(config-if-gi)# shutdown | |
3 | Задать описание (не обязательно). | esr(config-if-gi)# description <text> | <text> – до 255 символов. |
| 4 | Задать MTU (не обязательно). | esr(config-if-gi)# mtu <count> | <count> – 552–10000. Значение по умолчанию: 1500. |
| 5 | Задать скорость и режим работы приемопередатчика (не обязательно). | esr(config-if-gi)# speed <SPEED> <DUPLEX> | <SPEED> – значение скорости:
Значение по умолчанию: auto. <DUPLEX> – режим работы приемопередатчика, принимает значения:
|
| 6 | Задать MAC-адрес (не обязательно). | esr(config-if-gi)# mac-address <ADDR> | <ADDR> – МАС-адрес сетевого моста, задаётся в виде XX:XX:XX:XX:XX:XX, где каждая часть принимает значения [00..FF]. |
На данном этапе настройки нет необходимости в задании настроек firewall.
Пример настройки режима L2
Задача:
Настроить интерфейс gigabitethernet 1/0/1 на прохождение трафика cледующим образом:
- Задать MAC-address 68:13:e2:7e:e4:9a;
- Перевести интерфейс в режим Switchport;
- Установить значение MTU=1400;
- Перевести интерфейс в режим работы Full-duplex на скорости 10M.
Решение:
Перейдём в режим конфигурирования интерфейса gigabitethernet 1/0/1 и зададим на нём MAC-address 68:13:e2:7e:e4:9a:
esr# configure esr(config)# interface gigabitethernet 1/0/1 esr(config-if-gi)# mac-address 68:13:e2:7e:e4:9a
Переведём интерфейс в режим swithcport:
esr(config-if-gi)# mode switchport
Установим значение MTU на интерфейсе, равное 1400:
esr(config-if-gi)# mtu 1400
Установим на интерфейсе скорость 10M и согласуем режим работы приемопередатчика в полном дуплексе. Выйдем из режима конфигурирования, применим и сохраним настройки:
esr(config-if-gi)# speed 10m full-duplex esr(config-if-gi)# end esr# commit esr# confirm
Проверим настроенные параметры на интерфейсе:
esr# show interfaces switch-port status gigabitethernet 1/0/1 Interface gigabitethernet 1/0/1 Status: Up Media: copper Speed: 10M Duplex: full Flow Control: Disabled MDI Mode: MDI
Настройка VLAN
VLAN (англ. Virtual Local Area Network) — логическая («виртуальная») локальная сеть, представляет собой группу устройств, которые взаимодействуют между собой на канальном уровне независимо от их физического местонахождения. Работа VLAN основана на использовании дополнительных полей Ethernet-заголовка согласно стандарту 802.1q. По сути, VLAN изолирует широковещательный домен путем ограничения коммутации Ethernet-фреймов только с одинаковым VLAN-ID в Ethernet-заголовке.
Алгоритм настройки
Шаг | Описание | Команда | Ключи |
|---|---|---|---|
1 | Создать VLAN. | esr(config)# vlan <VID> | <VID> – идентификатор VLAN, задаётся в диапазоне [2..4094]. Также есть возможность создания нескольких vlan (через запятую), диапазона vlan (через дефис или комбинированную запись, содержащую запятые и дефисы). |
2 | Задать имя vlan (не обязательно). | esr(config-vlan)# name <vlan-name> | <vlan-name> – до 255 символов. |
3 | Отключить отслеживание состояния интерфейсов, на которых разрешена обработка Ethernet-фреймов данного VLAN (не обязательно). | esr(config-vlan)# force-up | |
| 4 | Установить режим работы физического интерфейса. | esr(config-if-gi)# mode switchport | Допустимо для всех ESR. |
| esr(config-if-gi)# mode hybrid | Допустимо только для ESR-1000/1200/1500/1511 (rev.B)/1700. | ||
| 5 | Отключить обработку входящих нетегированных Ethernet-фреймов на основе таблицы коммутации VLAN-а по умолчанию (VLAN-ID – 1) (не обязательно). | esr(config-if-gi)# switchport forbidden default-vlan | |
| 6 | Задать режим работы L2-интерфейса. | esr(config-if-gi)# switchport mode access | Только для ESR-10/12V(F)/15/15R/15VF/20/21/30/31/ Данный режим является режимом по умолчанию и не отображается в конфигурации. |
| esr(config-if-gi)# switchport mode trunk | Только для ESR-10/12V(F)/15/15R/15VF/20/21/30/31/ | ||
| esr(config-if-gi)# switchport mode general | Только для ESR-1000/1200/1500/1511 (rev.B)/1700. Данный режим является режимом по умолчанию и не отображается в конфигурации. | ||
| 7 | Настроить список VLAN на интерфейсе. | esr(config-if-gi)# switchport trunk allowed vlan <ACT> <VID> | Для ESR-10/12V(F)/15/15R/15VF/20/21/30/31/100/200/ <ACT> – назначаемое действие: add – включение интерфейса во VLAN; remove – исключение интерфейса из VLAN. <VID> – идентификационный номер VLAN, задаётся в диапазоне [2…4094]. Можно задать диапазоном через «-» или перечислением через «,». |
esr(config-if-gi)# switchport general allowed vlan <ACT> <VID> [<TYPE>] | Для ESR-1000/1200/1500/ <ACT> – назначаемое действие: add – включение интерфейса во VLAN; remove – исключение интерфейса из VLAN. <VID> – идентификационный номер VLAN, задаётся в диапазоне [2…4094]. Можно задать диапазоном через «-» или перечислением через «,»; <TYPE> – тип пакета: tagged – интерфейс будет передавать и принимать пакеты в указанных VLAN тегированными; untagged – интерфейс будет передавать пакеты в указанных VLAN нетегированными. VLAN, в которую будут направлены входящие нетегированные пакеты, настраивается командой switchport general pvid. | ||
| 8 | Настроить VLAN в качестве Default VLAN на данном интерфейсе для нетегированного трафика, поступающего на данный порт. | esr(config-if-gi)# switchport trunk native-vlan <VID> | Для ESR-10/12V(F)/15/15R/15VF/20/21/30/31/100/200/ <VID> – идентификатор VLAN, задаётся в диапазоне [2..4094]. |
| 9 | Установить идентификатор VLAN-порта (PVID) для входящего нетегированного трафика (не обязательно). | esr(config-if-gi)# switchport general pvid <VID> | Для ESR-1000/1200/1500/ <VID> – идентификационный номер VLAN, задаётся в диапазоне [1…4094]. |
| 10 | Разрешить на интерфейсе обработку Ethernet-фреймов всех созданных на маршрутизаторе VLAN (не обязательно). | esr(config-if-gi)# switchport trunk allowed vlan auto-all | Только для ESR-10/12V(F)/15/15R/15VF/20/21/30/31/ 100/200/3100/3200/3200L/3300. |
| esr(config-if-gi)# switchport general allowed vlan auto-all | Только для ESR-1000/1200/1500/1511/ 1700. | ||
| 11 | Перевести интерфейс в режим изоляции по группам (не обязательно). | esr(config-if-gi)# switchport protected-port | |
| 12 | Добавить интерфейс в группу изоляции (не обязательно). Данная команда актуальна, только если порт находится в режиме изоляции по группам. | esr(config-if-gi)# switchport community | <ID> – идентификатор группы, принимает значение в диапазоне [1...30]. |
| 13 | Включить функцию Private VLAN на интерфейсе (не обязательно). | esr(config-if-gi)# switchport protected | <IF> – интерфейс, задается в виде, описанном в разделе Типы и порядок именования интерфейсов маршрутизатора. |
Манипуляции с VLAN на интерфейсе
Пример настройки 1
Данный пример предназначен для использования при конфигурировании VLAN на устройствах ESR-10/12V(F)/15/15R/15VF/20/21/30/31/100/200/3100/3200/3200L/3300.
Задача:
На основе заводской конфигурации для ESR-30 удалить из VLAN 2 порт gigabitethernet 1/0/1 и назначить его на интерфейс gigabitethernet 1/0/2 в нетегированном режиме.
Решение:
Попадём на интерфейс gigabitethernet 1/0/1 и удалим его из VLAN 2:
esr# configure esr(config)# interface gigabitethernet 1/0/1 esr(config-if-gi)# no switchport access vlan esr(config-if-gi)# exit
Перейдём на интерфейс gigabitethernet 1/0/2 и назначим его в VLAN 2:
esr(config)# interface gigabitethernet 1/0/2 esr(config-if-gi)# switchport access vlan 2
Применим и сохраним изменения конфигурации:
esr(config-if-gi)# end esr# commit esr# confirm
Проверим, что внесенные изменения вступили в силу, и теперь интерфейс gigabitethernet 1/0/2 принадлежит к VLAN 2 в нетегированном режиме:
esr# show vlans 2 VID Name Tagged Untagged ---- -------------------- ---------------------- ---------------------- 2 -- gi1/0/2, te1/0/1-2
Пример настройки 2
Данный пример предназначен для использования при конфигурировании VLAN на устройствах ESR-1000/1200/1500/1511/1700.
Задача:
На основе заводской конфигурации для ESR-1000 удалить из VLAN 2 порт gigabitethernet 1/0/1 и назначить его на интерфейс gigabitethernet 1/0/2 в нетегированном режиме.
Решение:
Попадём на интерфейс gigabitethernet 1/0/1 и удалим его из VLAN 2:
esr# configure esr(config)# interface gigabitethernet 1/0/1 esr(config-if-gi)# switchport general allowed vlan remove 2 untagged esr(config-if-gi)# no switchport general pvid esr(config-if-gi)# exit
Перейдём на интерфейс gigabitethernet 1/0/2 и назначим его в VLAN 2:
esr(config)# interface gigabitethernet 1/0/2 esr(config-if-gi)# switchport general allowed vlan add 2 untagged esr(config-if-gi)# switchport general pvid 2 esr(config-if-gi)# end
Применим и сохраним изменения конфигурации:
esr(config-if-gi)# end esr# commit esr# confirm
Проверим, что внесенные изменения вступили в силу, и теперь интерфейс gigabitethernet 1/0/2 принадлежит к VLAN 2 в нетегированном режиме:
esr# show vlans 2 VID Name Tagged Untagged ---- -------------------- ---------------------- ---------------------- 2 -- gi1/0/2, te1/0/1-2
Разрешение обработки VLAN в тегированном и нетегированном режимах
Пример настройки 1
Данный пример предназначен для использования при конфигурировании VLAN на устройствах ESR-10/12V(F)/15/15R/15VF/20/21/30/31/100/200/3100/3200/3200L/3300.
Задача:
На ESR-30 настроить интерфейс gigabitethernet 1/0/1 на режим trunk для передачи и приема фреймов в VLAN 2, VLAN 64, VLAN 2000 в тегированном режиме в сторону устройства Switch. Интерфейс gigabitethernet 1/0/2 настроить на режим access для определения нетегированного трафика от РС в VLAN 2.
Решение:
Перейдём в глобальный режим конфигурирования устройства и создадим VLAN 2, VLAN 64, VLAN 2000:
esr(config)# vlan 2,64,2000 esr(config-vlan)# exit
Перейдём в режим настройки интерфейса gigabitethernet 1/0/1, запретим использование default-vlan (VLAN 1) и настроим его принадлежность к VLAN 2, VLAN 64, VLAN 2000 в тегированном режиме:
esr(config)# interface gigabitethernet 1/0/1 esr(config-if-gi)# mode switchport esr(config-if-gi)# switchport forbidden default-vlan esr(config-if-gi)# switchport mode trunk esr(config-if-gi)# switchport trunk allowed vlan add 2,64,2000 esr(config-if-gi)# exit
Перейдём в режим настройки интерфейса gigabitethernet 1/0/2 и определим его к VLAN 2 в нетегированном режиме:
esr(config)# interface gigabitethernet 1/0/2 esr(config-if-gi)# mode switchport esr(config-if-gi)# switchport access vlan 2
Применим и сохраним изменения конфигурации:
esr(config-if-gi)# end esr# commit esr# confirm
Проверим, что внесенные изменения вступили в силу, и теперь интерфейс gigabitethernet 1/0/1 принадлежит к VLAN 2, 64, 2000, настроенным в тегированном режиме, а интерфейс gigabitethernet 1/0/2 принадлежит к VLAN 2 в нетегированном режиме:
esr# show vlans VID Name Tagged Untagged ---- -------------------- ---------------------- ---------------------- 2 -- gi1/0/1 gi1/0/2 64 -- gi1/0/1 2000 -- gi1/0/1
Пример настройки 2
Данный пример предназначен для использования при конфигурировании VLAN на устройствах ESR-1000/1200/1500/1511/1700.
Задача:
На ESR-1000 настроить интерфейс gigabitethernet 1/0/1 на режим trunk для передачи и приема фреймов в VLAN 2, VLAN 64, VLAN 2000 в тегированном режиме в сторону устройства Switch. Интерфейс gigabitethernet 1/0/2 настроить на режим access для определения нетегированного трафика от РС в VLAN 2.
Решение:
Перейдём в глобальный режим конфигурирования устройства и создадим VLAN 2, VLAN 64, VLAN 2000:
esr(config)# vlan 2,64,2000 esr(config-vlan)# exit
Перейдём в режим настройки интерфейса gigabitethernet 1/0/1, запретим использование default-vlan (VLAN 1) и настроим его принадлежность к VLAN 2, VLAN 64, VLAN 2000 в тегированном режиме:
esr(config)# interface gigabitethernet 1/0/1 esr(config-if-gi)# mode switchport esr(config-if-gi)# switchport forbidden default-vlan esr(config-if-gi)# switchport mode general esr(config-if-gi)# switchport general allowed vlan add 2,64,2000 tagged esr(config-if-gi)# exit
Перейдём в режим настройки интерфейса gigabitethernet 1/0/2, запретим использование default-vlan (VLAN 1), укажем Port-VLAN ID (PVID) 2 и определим его к VLAN 2 в нетегированном режиме:
esr(config)# interface gigabitethernet 1/0/2 esr(config-if-gi)# mode switchport esr(config-if-gi)# switchport forbidden default-vlan esr(config-if-gi)# switchport mode general esr(config-if-gi)# switchport general allowed vlan add 2 untagged esr(config-if-gi)# switchport general pvid 2
Применим и сохраним изменения конфигурации:
esr(config-if-gi)# end esr# commit esr# confirm
Проверим, что внесенные изменения вступили в силу, и теперь интерфейс gigabitethernet 1/0/1 принадлежит к VLAN 2, 64, 2000, настроенным в тегированном режиме, а интерфейс gigabitethernet 1/0/2 принадлежит к VLAN 2 в нетегированном режиме:
esr# show vlans VID Name Tagged Untagged ---- -------------------- ---------------------- ---------------------- 2 -- gi1/0/1 gi1/0/2 64 -- gi1/0/1 2000 -- gi1/0/1
Пример настройки Private Vlan
Технология Private VLAN (PVLAN) позволяет производить разграничение трафика на втором уровне модели OSI между портами маршрутизатора, которые находятся в одном широковещательном домене.
На маршрутизаторе может быть сконфигурировано три типа PVLAN-портов:
- promiscuous – это порт, который способен обмениваться данными между любыми интерфейсами, включая isolated- и community-порты PVLAN;
- isolated – это порт, который полностью изолирован от других портов внутри одного и того же PVLAN, но не от promiscuous-портов. PVLAN блокируют весь трафик, идущий в сторону isolated-портов, кроме трафика со стороны promiscuous-портов; пакеты со стороны isolated-портов могут передаваться только в сторону promiscuous-портов;
- community – это группа портов, которые могут обмениваться данными между собой и promiscuous-портами, эти интерфейсы отделены на втором уровне модели OSI от всех остальных community-интерфейсов, а также isolated-портов внутри PVLAN.
Задача:
Настроить изоляцию портов в одном широковещательном домене (PVLAN). Порты gi1/0/2 и gi1/0/3 должны относиться к community 1, порт gi1/0/4 должен быть изолирован в сторону promission port. В качестве promission port выступает gi1/0/1.
Решение:
Создайте VLAN 10:
esr(config)# vlan 10 esr(config-vlan)# exit
Настройте интерфейс gi1/0/1 в режиме «promiscuous port»:
esr(config)# interface gigabitethernet 1/0/1 esr(config-if-gi)# mode switchport esr(config-if-gi)# switchport forbidden default-vlan esr(config-if-gi)# switchport mode trunk esr(config-if-gi)# switchport trunk allowed vlan add 10 esr(config-if-gi)# exit
Настройте интерфейсы gi1/0/2, gi1/0/3 в режиме «community port»:
esr(config)# interface gigabitethernet 1/0/2 esr(config-if-gi)# mode switchport esr(config-if-gi)# switchport protected-port esr(config-if-gi)# switchport community 1 esr(config-if-gi)# switchport forbidden default-vlan esr(config-if-gi)# switchport mode trunk esr(config-if-gi)# switchport trunk allowed vlan add 10 esr(config-if-gi)# exit esr(config)# interface gigabitethernet 1/0/3 esr(config-if-gi)# mode switchport esr(config-if-gi)# switchport protected-port esr(config-if-gi)# switchport community 1 esr(config-if-gi)# switchport forbidden default-vlan esr(config-if-gi)# switchport mode trunk esr(config-if-gi)# switchport trunk allowed vlan add 10 esr(config-if-gi)# exit
Настройте интерфейс gi1/0/4 в режиме «isolated port»:
esr(config)# interface gigabitethernet 1/0/4 esr(config-if-gi)# mode switchport esr(config-if-gi)# switchport protected gigabitethernet 1/0/1 esr(config-if-gi)# switchport forbidden default-vlan esr(config-if-gi)# switchport mode trunk esr(config-if-gi)# switchport trunk allowed vlan add 10 esr(config-if-gi)# exit
Информацию о состоянии физических интерфейсов в режиме изоляции по группам можно узнать с помощью команды:
esr# show interfaces protected-ports
Настройка LLDP
Link Layer Discovery Protocol (LLDP) — протокол канального уровня, позволяющий сетевому оборудованию оповещать оборудование, работающее в локальной сети, о своём существовании и передавать ему свои характеристики, а также получать от него аналогичные сведения.
Алгоритм настройки
| Шаг | Описание | Команда | Ключи |
|---|---|---|---|
1 | Активировать LLDP на маршрутизаторе. | esr(config)# lldp enable | |
2 | Включить прием и обработку LLDPDU на физическом интерфейсе. | esr(config-if-gi)# lldp receive | |
3 | Включить отправку LLDPDU на физическом интерфейсе. | esr(config-if-gi)# lldp transmit | |
4 | Установить период отправки LLDPDU (не обязательно). | esr(config)# lldp timer <SEC> | <SEC> – период времени в секундах, принимает значение [1..32768]. Значение по умолчанию: 30. |
5 | Установить период, в течение которого маршрутизатор хранит информацию, полученную по LLDP (не обязательно). | esr(config)# lldp hold-multiplier <SEC> | <SEC> – период времени в секундах, принимает значение [1..10]. Значение по умолчанию: 4. |
6 | Установить IP-адрес, который будет передаваться в LLDP TLV в качестве management-address (не обязательно). | esr(config)# lldp management-address <ADDR> | <ADDR> – IP-адрес, задается в виде AAA.BBB.CCC.DDD, где каждая часть принимает значения [0..255]. По умолчанию задается один из существующих. |
7 | Установить поле system-description, которое будет передаваться в LLDP TLV в качестве system-description (не обязательно). | esr(config)# lldp system-description <DESCRIPTION> | <DESCRIPION> – описание системы, задаётся строкой до 255 символов. По умолчанию содержит информацию о модели и версии ПО маршрутизатора. |
8 | Установить поле system-name, которое будет передаваться в LLDP TLV в качестве system-name (не обязательно). | esr(config)# lldp system-name <NAME> | <NAME> – имя системы, задается строкой до 255 символов. По умолчанию совпадает с заданным hostname. |
Пример настройки
Задача:
Организовать обмен и обработку LLDPDU между маршрутизаторами ESR-1 и ESR-2.
Решение:
Конфигурирование R1
Включим LLDP глобально на маршрутизаторе:esr(config)# lldp enable
Включим прием и отправку LLDPDU на интерфейсе gi 1/0/1:
esr(config)# interface gigabitethernet 1/0/1 esr(config-if-gi)# lldp receive esr(config-if-gi)# lldp transmit
- Конфигурирование R2
Включим LLDP глобально на маршрутизаторе:
esr(config)# lldp enable
Включим прием и отправку LLDPDU на интерфейсе gi 1/0/1:
esr(config)# interface gigabitethernet 1/0/1 esr(config-if-gi)# lldp receive esr(config-if-gi)# lldp transmit
Общую информацию по LLDP соседям можно посмотреть командой:
esr# show lldp neighbors
Подробную информацию по соседу конкретного интерфейса можно посмотреть командой:
esr# show lldp neighbors gigabitethernet 1/0/1
Общую статистику по LLDP можно посмотреть командой:
esr# show lldp statistics
Настройка LLDP MED
LLDP MED — расширение стандарта LLDP, которое позволяет передавать сетевые политики: VLAN ID, DSCP, priority.
Алгоритм настройки
Шаг | Описание | Команда | Ключи |
|---|---|---|---|
1 | Активировать LLDP на маршрутизаторе. | esr(config)# lldp enable | |
2 | Включить отправку LLDPDU на физическом интерфейсе. | esr(config-if-gi)# lldp transmit | |
3 | Активировать расширение MED LLDP на маршрутизаторе. | esr(config)# lldp med fast-start enable | |
4 | Создать сетевую политику. | esr(config)# network-policy <NAME> | <NAME> – имя network-policy, задается строкой до 31 символа. |
5 | Указать тип приложения. | esr(config-net-policy)# application <APP_TYPE> | <APP-TYPE> – тип приложения, для которого будет срабатывать network-policy. Принимает значения:
|
6 | Установить значение DSCP (не обязательно). | esr(config-net-policy)# dscp <DSCP> | <DSCP> – значение кода DSCP, принимает значения в диапазоне [0..63]. |
7 | Установить значение COS (не обязательно). | esr(config-net-policy)# priority <PRIORITY> | <COS> – значение приоритета, принимает значения:
|
8 | Установить значение VLAN ID. | esr(config-net-policy)# vlan <VID> [tagged] | <VID> – идентификационный номер VLAN, принимает значения [1…4094];
|
9 | Установить сетевую политику на интерфейс. | esr(config-if-gi)# lldp network-policy <NAME> | <NAME> – имя network-policy, задается строкой до 31 символа. |
Пример настройки Voice VLAN
Voice VLAN — VLAN ID, при получении которого IP-телефон переходит в режим trunk с заданным VLAN ID для приема и отправки VoIP-трафика. Передача VLAN ID осуществляется посредством расширения MED протокола LLDP.
Задача:
Необходимо разделить трафик телефонии и данных по разным VLAN, vid 10 для данных и vid 20 для телефонии и настроить отправку Voice VLAN с порта gi 1/0/1 ESR. При этом на IP-телефоне должен поддерживаться и быть включен Voice VLAN.
Решение:
Предварительно необходимо создать VLAN 10 и 20 и настроить интерфейс gi 1/0/1 в режиме trunk:
esr(config)# vlan 10,20 esr(config-vlan)# exit esr(config)# interface gigabitethernet 1/0/1 esr(config-if-gi)# mode switchport esr(config-if-gi)# switchport mode trunk esr(config-if-gi)# switchport trunk allowed vlan add 10,20 esr(config-if-gi)# exit
Включим LLDP и поддержку MED в LLDP глобально на маршрутизаторе:
esr(config)# lldp enable esr(config)# lldp med fast-start enable
Создадим и настроим сетевую политику таким образом, чтобы для приложения voice указывался VLAN ID 20:
esr(config)# network-policy VOICE_VLAN esr(config-net-policy)# application voice esr(config-net-policy)# vlan 20 tagged esr(config-net-policy)# exit
Настроим LLDP на интерфейсе и установим на него сетевую политику:
esr(config)# interface gigabitethernet 1/0/1 esr(config-if-gi)# lldp transmit esr(config-if-gi)# lldp receive esr(config-if-gi)# lldp network-policy VOICE_VLAN esr(config-if-gi)# exit
Настройка протоколов семейства STP
Настройка протоколов STP и RSTP
Spanning Tree Protocol – сетевой протокол, основной задачей которого является приведение сети Ethernet с избыточными соединениями к древовидной топологии, исключающей петли. Сетевые устройства обмениваются служебными сообщениями, используя кадры специального формата (BPDU), и выборочно включают/отключают интерфейсы во избежание кольцевых топологий.
Rapid (быстрый) STP (RSTP) – является усовершенствованием протокола STP, характеризуется меньшим временем сходимости за счет использования механизма предложений и соглашений (propolsal/agreement proccess) и улучшенной логикой отправки служебных BPDU-сообщений.
Ниже представлена сводная таблица по поддержке протоколов семейства xSTP.
| STP | RSTP | MSTP | VSTP | |
|---|---|---|---|---|
| ESR-3100, ESR-3200(L), ESR-3300 | ||||
| ESR-1200, ESR-1500/1511, ESR-1700 | ||||
| ESR-100/200, ESR-20, ESR-30/31 | ||||
| ESR-10, ESR-12(V/VF), ESR-15(R,VF) | ||||
| ESR -1000 |
Алгоритм настройки
Шаг | Описание | Команда | Ключи |
|---|---|---|---|
1 | Включить STP в глобальном режиме конфигурации. | esr(config)# spanning-tree | |
2 | Установить интервал времени, затрачиваемый на прослушивание и изучение | esr(config)# spanning-tree forward-time <TIME> | <TIME> – время в секундах, принимает значения [4..30]. Значение по умолчанию: 15 секунд. |
3 | Установить интервал времени между отправкой BPDU-пакетов (не обязательно). | esr(config)# spanning-tree hello-time <TIME> | <TIME> – время в секундах, принимает значения [1..10]. Значение по умолчанию: 2 секунды. |
4 | Установить время, в течение которого будет ожидаться получение BPDU от ROOT -коммутатора (не обязательно). | esr(config)# spanning-tree max-age <TIME> | <TIME> – время в секундах, принимает значения [6..40]. Значение по умолчанию: 20 секунд. |
5 | Выбрать тип протокола: STP или RSTP. | esr(config)# spanning-tree mode <MODE> | <MODE> – протокол семейства STP:
Значение по умолчанию: RSTP. |
6 | Установить метод расчет стоимости пути (не обязательно). | esr(config)# spanning-tree pathcost method <short | long> | long – значение ценности в диапазоне [1..200000000]; short – значение ценности в диапазоне [1..65535]. Значение по умолчанию: short. |
7 | Настроить приоритет связующего дерева STP (не обязательно). | esr(config)# spanning-tree priority <PRIORITY> | <PRIORITY> – приоритет, указывается в диапазоне c шагом 4096 [0..61440]. Значение по умолчанию: 32768. |
| 8 | Перевести интерфейс в L2-режим для включения в работу в STP/RSTP. | esr(config-if-gi)# mo switchport | |
9 | Установить стоимость на определенном интерфейсе (не обязательно). | esr(config-if-gi)# spanning-tree cost | <COST> – стоимость пути, устанавливается в диапазоне [1..20000000]. Значение по умолчанию: 4. |
10 | Установить тип интерфейса (не обязательно). | esr(config-if-gi)# spanning-tree link-type {point-to-point|shared} | point-to-point – команда определяет интерфейс как «точка-точка»; shared – команда определяет интерфейс как «разветвленный». Значение по умолчанию: point-to-point. |
11 | Установить приоритет интерфейса в связующем дереве STP ( не обязательно). | esr(config-if-gi)# spanning-tree port-priority <PRIORITY> | <PRIORITY> – приоритет, указывается в диапазоне c шагом 16 [0..240]. |
Пример настройки
Задача:
Настроить на маршрутизаторе протокол STP для предотвращения петли с интервалом прослушивания и изучения сети 10 секунд и временем жизни связующего дерева 15 секунд.
Решение:
Для примера разберём схему с маршрутизатором и коммутатором, соединенных двумя линками.
По умолчанию на ESR включен протокол RSTP.
Перейдём в режим конфигурирования:
esr-20# configure
Зададим протокол по умолчанию STP:
esr-20(config)# spanning-tree mode stp
Установим время жизни связующего дерева – 15 секунд и интервал прослушивания и изучения сети – 10 секунд:
esr-20(config)# spanning-tree max-age 15 esr-20(config)# spanning-tree forward-time 10
Вывод команды show spanning-tree bridge global active:
esr-20# show spanning-tree bridge global active
Protocol version: STP
Root ID: [32768] a8:f9:4b:ad:5a:00
Root port: [128] gi1/0/1
Pathcost 32768
Message Age 300
Hello time: 2 Max age time: 20 Forward delay: 15
Bridge ID: [32768] a8:f9:4b:ad:8e:5d
Hello time: 2 Max age time: 15 Forward delay: 10
Transmit hold count: 6 Topology change: 0
Time since topology change: 16 Topology change count: 2
Name State Prio.Num Cost Status Role PortFast Type
------------ ----- -------- --------- -------- -------- -------- --------------------
gi1/0/1 en 128.2 32768 FRW Root No STP
gi1/0/2 en 128.3 32768 BLK Altr No STP
Настройка протокола VSTP
Использование VLAN Spanning Tree Protocol позволяет организовать работу протоколов STP/RSTP в рамках выделенного bridge-домена, что дает возможность организовать кольцевую отказоустойчивую топологию в сетях с использование L2-туннелей (сервисы L2TPv3 и Ethernet over GRE), или в сетях, устройства которых не поддерживают работу протоколов семейства xSTP.
Для корректной работы устройства должны поддерживать протокол VSTP.
Алгоритм настройки
Шаг | Описание | Команда | Ключи |
|---|---|---|---|
1 | Перейти в режим конфигурации bridge-домена для настройки протокола STP/RSTP. | esr(config)# bridge <BR-NUM> | <BR-NUM> – номер bridge. |
2 | Установить интервал времени, затрачиваемый на прослушивание и изучение | esr(config-bridge)# spanning-tree forward-time <TIME> | <TIME> – время в секундах, принимает значения [4..30]. Значение по умолчанию: 15 секунд. |
3 | Установить интервал времени между отправкой BPDU-пакетов (не обязательно). | esr(config-bridge)# spanning-tree hello-time <TIME> | <TIME> – время в секундах, принимает значения [1..10]. Значение по умолчанию: 2 секунды. |
4 | Установить время, в течение которого будет ожидаться получение BPDU от ROOT -коммутатора (не обязательно). | esr(config-bridge)# spanning-tree max-age <TIME> | <TIME> – время в секундах, принимает значения [6..40]. Значение по умолчанию: 20 секунд. |
5 | Выбрать тип протокола: STP или RSTP. | esr(config-bridge)# spanning-tree mode <MODE> | <MODE> – протокол семейства STP:
Значение по умолчанию: RSTP. |
6 | Установить метод расчета стоимости пути (не обязательно). | esr(config-bridge)# spanning-tree pathcost method <short | long> | long – значение ценности в диапазоне [1..200000000]; short – значение ценности в диапазоне [1..65535]. Значение по умолчанию: short. |
7 | Настроить приоритет бриджа – используется при выборе root бриджа в топологии (не обязательно). | esr(config-bridge)# spanning-tree priority <PRIORITY> | <PRIORITY> – приоритет, указывается в диапазоне c шагом 4096 [0..61440]. Значение по умолчанию: 32768. |
| 8 | Включить бридж в работу с соответствующим интерфейсом. | esr(config-if-gi)# bridge-group <BR-NUM> | <BR-NUM> – номер bridge. |
9 | Установить стоимость на определенном интерфейсе (не обязательно). | esr(config-if-gi)# spanning-tree cost | <COST> – стоимость пути, устанавливается в диапазоне [1..20000000]. Значение по умолчанию: 4. |
10 | Установить тип интерфейса (не обязательно). | esr(config-if-gi)# spanning-tree link-type {point-to-point|shared} | point-to-point – команда определяет интерфейс как «точка-точка»; shared – команда определяет интерфейс как «разветвленный». Значение по умолчанию: point-to-point. |
11 | Установить приоритет интерфейса в связующем дереве STP (не обязательно). | esr(config-if-gi)# spanning-tree port-priority <PRIORITY> | <PRIORITY> – приоритет, указывается в диапазоне c шагом 16 [0..240]. |
Для включения VSTP на интерфейсе необходимо добавить его в bridge-домен следующим образом:
interface gigabitethernet 1/0/3 mode switchport bridge-group 10 exit
Пример настройки
Задача:
С помощью протокола VSTP организовать резервирования сервиса L2VPN, построенного с помощью Ethernet over GRE.
Решение:
Настроим адресацию на ESR1 и ESR2:
ESR2(config)# interface gigabitethernet 1/0/1 ESR2(config-if-gi)# ip firewall disable ESR2(config-if-gi)# ip address 198.51.100.2/30 ESR2(config-if-gi)# exit ESR2(config)# interface gigabitethernet 1/0/2 ESR2(config-if-gi)# ip firewall disable ESR2(config-if-gi)# ip address 198.51.100.6/30 ESR2(config-if-gi)# exit ESR2(config)# do commit ESR2(config)# do confirm ESR1(config)# interface gigabitethernet 1/0/1 ESR1(config-if-gi)# ip firewall disable ESR1(config-if-gi)# ip address 198.51.100.1/30 ESR1(config-if-gi)# exit ESR1(config)# interface gigabitethernet 1/0/2 ESR1(config-if-gi)# ip firewall disable ESR1(config-if-gi)# ip address 198.51.100.5/30 ESR1(config-if-gi)# exit ESR1(config)# do commit ESR1(config)# do confirm
Настроим Ethernet over GRE. С помощью VSTP определим GRE 1 как основной канал, GRE 2 – резервный:
ESR1(config)# bridge 10 ESR1(config-bridge)# enable ESR1(config-bridge)# exit ESR1(config)# tunnel gre 1 ESR1(config-gre)# mode ethernet ESR1(config-gre)# bridge-group 10 ESR1(config-gre)# local address 198.51.100.1 ESR1(config-gre)# remote address 198.51.100.2 ESR1(config-gre)# spanning-tree cost 10 ESR1(config-gre)# enable ESR1(config-gre)# exit ESR1(config)# tunnel gre 2 ESR1(config-gre)# mode ethernet ESR1(config-gre)# bridge-group 10 ESR1(config-gre)# local address 198.51.100.5 ESR1(config-gre)# remote address 198.51.100.6 ESR1(config-gre)# spanning-tree cost 20 ESR1(config-gre)# enable ESR1(config-gre)# exit ESR1(config-if-gi)# do commit ESR1(config-if-gi)# do confirm ESR2(config)# bridge 10 ESR2(config-bridge)# enable ESR2(config-bridge)# exit ESR2(config)# tunnel gre 1 ESR2(config-gre)# mode ethernet ESR2(config-gre)# bridge-group 10 ESR2(config-gre)# local address 198.51.100.2 ESR2(config-gre)# remote address 198.51.100.1 ESR2(config-gre)# spanning-tree cost 10 ESR2(config-gre)# enable ESR2(config-gre)# exit ESR2(config)# tunnel gre 2 ESR2(config-gre)# mode ethernet ESR2(config-gre)# bridge-group 10 ESR2(config-gre)# local address 198.51.100.6 ESR2(config-gre)# remote address 198.51.100.5 ESR2(config-gre)# spanning-tree cost 20 ESR2(config-gre)# enable ESR2(config-gre)# exit ESR2(config-if-gi)# do commit ESR2(config-if-gi)# do confirm
Добавим клиентские интерфейсы в соответствующий bridge-домен:
ESR1(config)# interface gigabitethernet 1/0/3 ESR1(config-if-gi)# mode switchport ESR1(config-if-gi)# spanning-tree portfast ESR1(config-if-gi)# bridge-group 10 ESR1(config-if-gi)# do commit ESR1(config-if-gi)# do confirm ESR2(config)# interface gigabitethernet 1/0/3 ESR2(config-if-gi)# mode switchport ESR2(config-if-gi)# spanning-tree portfast ESR2(config-if-gi)# bridge-group 10 ESR2(config-if-gi)# do commit ESR2(config-if-gi)# do confirm
Проверим статус туннелей, чтобы убедиться в сходимости протокола VSTP:
ESR1# sh tu status
Tunnel Admin Link MTU Local IP Remote IP Last change
state state
---------------- ----- ----- ------ ---------------- ---------------- -------------------------
gre 1 Up Up 1500 198.51.100.1 198.51.100.2 4 hours, 24 minutes and
58 seconds
gre 2 Up Up 1500 198.51.100.5 198.51.100.6 4 hours, 23 minutes and 6
seconds
ESR1# sh spanning-tree bridge 10 active
Instance name: bridge 10
Protocol version: RSTP
Root ID: [32768] a8:f9:4b:ad:fe:d1
Root port: [128] gre 1
Pathcost 10
Message Age 300
Hello time: 2 Max age time: 20 Forward delay: 15
Bridge ID: [32768] e4:5a:d4:01:b7:ec
Hello time: 2 Max age time: 20 Forward delay: 15
Transmit hold count: 6 Topology change: 0
Time since topology change: 1600 Topology change count: 7
Name State Prio.Num Cost Status Role PortFast Type
------------ ----- -------- --------- -------- -------- -------- --------------------
gi1/0/3 en 128.5 32768 FRW Desg Yes RSTP
gre 1 en 128.3 10 FRW Root No RSTP
gre 2 en 128.4 20 BLK Altr No RSTP
Настройка сервиса завершена.
Настройка протокола MSTP
Протокол Multiple STP является современной реализацией RSTP, ключевой особенностью которой является поддержка VLAN. В MSTP каждый порт может работать с разным количеством VLAN, принадлежащих разным экземплярам (STI). Изменение состояния в одном из инстансов не оказывает влияния на состояние других экземпляров, что позволяет продолжать обработку трафика в случае блокировки одного из STI.
Алгоритм настройки
Шаг | Описание | Команда | Ключи |
|---|---|---|---|
1 | Выбрать тип протокола MSTP. | esr(config)# spanning tree mode <MODE> | <MODE> – протокол семейства STP:
Значение по умолчанию: RSTP. |
2 | Установить приоритет для соответствующего инстанса перед остальными, использующими общий экземпляр MST (не обязательно). | esr(config)# spanning-tree mst <INSTANCE> priority <PRIORITY> | <INSTANCE> – номер экземпляра MSTP [1..15]. <PRIORITY> – приоритет, указывается в диапазоне c шагом 4096 [0..61440]. Значение по умолчанию: 32768. |
| 3 | Установить максимальное количество транзитных узлов для пакета BPDU, необходимых для формирования дерева (не обязательно). | esr(config)# spanning-tree mst max-hops <NUM> | <NUM> – количество транзитных узлов, принимает значения [6..40]. Значение по умолчанию: 6. |
4 | Установить принадлежность экземпляра MST к соответствующей группе VLAN (не обязательно). | esr(config-mst)# instance <INSTANCE> vlan <VLAN> | <INSTANCE> – номер экземпляра MSTP [1..15]. <VLAN> – номер VLAN. |
5 | Задать имя конфигурации MST (не обязательно). | esr(config-mst)# name <NAME> | <NAME> – имя конфигурации МST [1..31]. |
6 | Задать номер ревизии конфигурации MST (не обязательно). | esr(config-bridge)# revision <REVISION> | <REVISION> – номер ревизии конфигурации МST [0..65535]. |
7 | Установить стоимость интерфейса для соответствующего экземпляра MST. | esr(config-if-gi)# spanning-tree mst <INSTANCE> cost <COST> | <INSTANCE> – номер экземпляра MSTP [1..15]. <COST> – стоимость пути, устанавливается в диапазоне [1..20000000]. Значение по умолчанию: 4. |
| 8 | Установить приоритет порта для соответствующего интерфейса в экземпляре MST. | esr(config-if-gi)# spanning-tree mst <INSTANCE> port-priority <PRIORITY> | <INSTANCE> – номер экземпляра MSTP [1..15]. <PRIORITY> – приоритет, указывается в диапазоне c шагом 16 [0..240]. |
Пример настройки
Задача:
Настроить протокол MSTP между устройствами для VLAN 100 и VLAN 200, выделив для этого соответствующие инстансы.
Решение:
Создадим на устройствах необходимые VLAN. Настроим порт в режиме General, трафик VLAN100, 200 будет отправляться тегированным:
esr(config)# vlan 100 esr(config-vlan)# exit esr(config)# vlan 200 esr(config-vlan)# exit esr(config)# interface gigabitethernet 1/0/1 esr(config-if-gi)# mo switchport esr(config-if-gi)# switchport general allowed vlan add 100,200 Switch(config)#vlan 100,200 Switch(config-vlan-range)#vlan active Switch(config-vlan-range)#exit Switch(config)#interface gigabitethernet 0/1 Switch(config-if)#switchport general allowed vlan add 100,200
Включим протокол MSTP. Настроим инстансы и соответствующие им VLAN.
esr(config)# spanning-tree mst configuration esr(config-mst)# name mst esr(config-mst)# revision 1 esr(config-mst)# instance 1 vlan 100 esr(config-mst)# instance 2 vlan 200 esr(config-mst)# exit Switch(config)#spanning-tree mode mst Switch(config)#spanning-tree mst configuration Switch(config-mst)# name mst Switch(config-mst)# revision 1 Switch(config-mst)# instance 1 vlan 100 Switch(config-mst)# instance 2 vlan 200
Проверим работу протокола MSTP и состояние портов:
esr# sh spanning-tree bridge global
###### MST instance 1. Vlans mapped: 100
Regional Root ID: [32768] A8:F9:4B:AA:39:7B
This switch is the Regional Root
Time since topology change: 0 Topology change: 0
Topology change count: 32 Max hops: 20
Designated bridge ID: [32768] A8:F9:4B:AA:39:7B
###### MST instance 2. Vlans mapped: 200
Regional Root ID: [8192] A8:F9:4B:AA:39:7B
This switch is the Regional Root
Time since topology change: 0 Topology change: 1
Topology change count: 34 Max hops: 20
Designated bridge ID: [8192] A8:F9:4B:AA:39:7B
esr# sh spanning-tree gigabitethernet 1/0/1
###### MST 1. Mapped Vlans: 100
Regional Root ID: [16384] A8:F9:4B:AA:39:7B
This switch is the Regional Root
Name State Prio.Num Cost Status Role PortFast Type
------------ ----- -------- --------- -------- -------- -------- --------------------
gi1/0/1 en 128.2305 4 FRW Desg No P2P Inter
###### MST 2. Mapped Vlans: 200
Regional Root ID: [8192] A8:F9:4B:AA:39:7B
This switch is the Regional Root
Name State Prio.Num Cost Status Role PortFast Type
------------ ----- -------- --------- -------- -------- -------- --------------------
gi1/0/1 en 128.2305 4 FRW Desg No P2P Inter
Настройка протокола MSTP завершена.
Настройка Bridge
Bridge (мост) — это способ соединения двух и более сегментов Ethernet на канальном уровне без использования протоколов более высокого уровня, таких как IP. Пакеты передаются на основе Ethernet-адресов, а не IP-адресов. Поскольку передача выполняется на канальном уровне (уровень 2 модели OSI), трафик протоколов более высокого уровня прозрачно проходит через мост.
Алгоритм настройки
| Шаг | Описание | Команда | Ключи |
|---|---|---|---|
| 1 | Добавить сетевой мост (bridge) в систему и перейти в режим настройки его параметров. | esr(config)# bridge <BRIDGE-ID> | <BRIDGE-ID> – идентификационный номер моста, принимает значения в диапазоне:
|
2 | Активировать сетевой мост. | esr(config-bridge)# enable | |
3 | Указать экземпляр VRF, в котором будет работать данный интерфейс (не обязательно). | esr(config-bridge)# ip vrf forwarding <VRF> | <VRF> – имя VRF, задается строкой до 31 символа. |
4 | Назначить описание конфигурируемому сетевому мосту (не обязательно). | esr(config-bridge)# description <DESCRIPTION> | <DESCRIPTION> – описание сетевого моста, задаётся строкой до 255 символов. |
5 | Связать саб-интерфейс, qinq-интерфейс, L2GRE-туннель или L2TPv3-туннель с сетевым мостом. Связанные интерфейсы/туннели и сетевые мосты автоматически становятся участниками общего L2-домена (не обязательно). | esr(config-if-gi)# bridge-group <BRIDGE-ID> esr(config-if-l2tpv3)# bridge-group <BRIDGE-ID> | <BRIDGE-ID> – идентификационный номер моста, принимает значения в диапазоне:
|
6 | Связать текущий сетевой мост с VLAN. Все интерфейсы и L2-туннели, являющиеся членами назначаемого VLAN, автоматически включаются в сетевой мост и становятся участниками общего L2-домена (не обязательно). | esr(config-bridge)# vlan <VID> | <VID> – идентификатор VLAN, задаётся в диапазоне [1..4094]. |
7 | Указать размер MTU (Maximum Transmition Unit) пакетов, которые может пропускать данный bridge (не обязательно; возможно, если в bridge включен только VLAN). | esr(config-bridge)# mtu <MTU> | <MTU> – значение MTU, принимает значения в диапазоне:
Значение по умолчанию: 1500. |
| 8 | Указать IPv4/IPv6-адрес и маску подсети для конфигурируемого интерфейса или включить получение IP-адреса динамически. | esr(config-bridge)# ip address <ADDR/LEN> [unit <ID>] или esr(config-bridge)# ip address <ADDR/LEN> secondary [unit <ID>] | <ADDR/LEN> – IP-адрес и длина маски подсети, задаётся в виде AAA.BBB.CCC.DDD/EE, где каждая часть AAA – DDD принимает значения [0..255] и EE принимает значения [1..32]. <ID> – номер юнита, принимает значения [1..2]. Ключ secondary указывает, что настроенный адрес является дополнительным IP-адресом. Если это ключевое слово отсутствует, настроенный адрес является основным IP-адресом. Возможно указать до 7 дополнительных IP-адресов. Дополнительные функции IPv4-адресации см. в разделе Настройка IP-адресации. |
esr(config-bridge)# ipv6 address <IPV6-ADDR/LEN> [unit <ID>] | <IPV6-ADDR/LEN> – IP-адрес и префикс подсети, задаётся в виде X:X:X:X::X/EE, где каждая часть X принимает значения в шестнадцатеричном формате [0..FFFF] и EE принимает значения [1..128]. <ID> – номер юнита, принимает значения [1..2]. Дополнительные функции IPv6-адресации см. в разделе Настройка IPv6-адресации. Можно указать несколько IPv4/IPv6-адресов перечислением через запятую. Может быть назначено до 8 IPv4/IPv6-адресов на интерфейс. | ||
esr(config-bridge)# ip address dhcp | Дополнительные функции при работе DHCP-клиента см. в разделе Управление DHCP-клиентом. | ||
9 | Отключить на интерфейсе функции Firewall или включить интерфейс в зону безопасности (см. раздел Конфигурирование Firewall). | esr(config-bridge)# ip firewall disable | |
esr(config-bridge)# security-zone <NAME> | <NAME> – имя зоны безопасности, задаётся строкой до 31 символа. | ||
| 10 | Включить запись статистики использования текущего интерфейса (не обязательно). | esr(config-bridge)# history statistics | |
11 | Задать интервал времени, за который усредняется статистика о нагрузке на bridge (не обязательно). | esr(config-bridge)# load-average <TIME> | <TIME> – интервал в секундах, принимает значения [5..150]. Значение по умолчанию: 5. |
12 | Задать MAC-адрес сетевого моста, отличный от системного (не обязательно). | esr(config-bridge)# mac-address <ADDR> | <ADDR> – МАС-адрес сетевого моста, задаётся в виде XX:XX:XX:XX:XX:XX, где каждая часть принимает значения [00..FF]. |
13 | Включить на bridge режим изоляции интерфейсов. Командой protected-ports exclude {<IF> | <TUN> | <VLAN>} исключаются из списка изолируемых сущности, включенные в сетевой мост. | esr(config-bridge)# protected-ports <MODE> |
|
| esr(config-bridge)# protected-ports exclude {<IF> | <TUN> | <VLAN>} | <IF> – интерфейс, задается в виде, описанном в разделе Типы и порядок именования интерфейсов маршрутизатора. <TUN> – имя туннеля, задается в виде, описанном в разделе Типы и порядок именования туннелей маршрутизатора. <VLAN> – vlan, связанный с сетевым мостом. | ||
14 | Запретить коммутацию трафика unknown-unicast (когда MAC-адрес назначения не содержится в таблице коммутации) в данном bridge (не обязательно; применимо только на ESR-1000/1200/1500/1511/1700/ | esr(config-bridge)# unknown-unicast-forwarding disable | |
15 | Установить время жизни IPv4/IPv6-записей в ARP-таблице, изученных на данном bridge (не обязательно). | esr(config-bridge)# ip arp reachable-time <TIME> или esr(config-bridge)# ipv6 nd reachable-time <TIME> | <TIME> – время жизни динамических MAC-адресов, в миллисекундах. Допустимые значения от 5000 до 100000000 миллисекунд. Реальное время обновления записи варьируется от [0,5;1,5]*<TIME>. |
Также для bridge-интерфейса возможно настроить:
| |||
Пример настройки bridge для VLAN и L2TPv3-туннеля
Задача:
Объединить в единый L2-домен интерфейсы маршрутизатора, относящиеся к локальной сети, и L2TPv3-туннель, проходящий по публичной сети. Для объединения использовать VLAN 333.
Решение:
Создадим VLAN 333:
esr(config)# vlan 333 esr(config-vlan)# exit
Создадим зону безопасности «trusted»:
esr(config)# security-zone trusted esr(config-zone)# exit
Добавим интерфейсы gi1/0/11, gi1/0/12 в VLAN 333:
esr(config)# interface gigabitethernet 1/0/11-12 esr(config-if)# mode switchport esr(config-if)# switchport general allowed vlan add 333 tagged
Создадим bridge 333, привяжем к нему VLAN 333 и укажем членство в зоне «trusted»:
esr(config)# bridge 333 esr(config-bridge)# vlan 333 esr(config-bridge)# security-zone trusted esr(config-bridge)# enable
Установим принадлежность L2TPv3-туннеля к мосту, который связан с локальной сетью (настройка L2TPv3-туннеля рассматривается в разделе Настройка L2TPv3-туннелей). В общем случае идентификаторы моста и туннеля не должны совпадать с VID, как в данном примере.
esr(config)# tunnel l2tpv3 333 esr(config-l2tpv3)# bridge-group 333
Пример настройки bridge для VLAN
Задача:
Настроить маршрутизацию между VLAN 50 (10.0.50.0/24) и VLAN 60 (10.0.60.0/24). VLAN 50 должен относиться к зоне «LAN1», VLAN 60 – к зоне «LAN2». Необходимо разрешить свободную передачу трафика между зонами.
Решение:
Создадим VLAN 50, 60:
esr(config)# vlan 50,60 esr(config-vlan)# exit
Создадим зоны безопасности «LAN1» и «LAN2»:
esr(config)# security-zone LAN1 esr(config-zone)# exit esr(config)# security-zone LAN2 esr(config-zone)# exit
Назначим интерфейсам gi1/0/11, gi1/0/12 VLAN 50:
esr(config)# interface gigabitethernet 1/0/11-12 esr(config-if-gi)# switchport general allowed vlan add 50 tagged
Назначим интерфейсу gi1/0/14 VLAN 60:
esr(config)# interface gigabitethernet 1/0/14 esr(config-if-gi)# switchport general allowed vlan add 60 tagged
Создадим bridge 50, привяжем VLAN 50, укажем IP-адрес 10.0.50.1/24 и членство в зоне «LAN1»:
esr(config)# bridge 50 esr(config-bridge)# vlan 50 esr(config-bridge)# ip address 10.0.50.1/24 esr(config-bridge)# security-zone LAN1 esr(config-bridge)# enable
Создадим bridge 60, привяжем VLAN 60, укажем IP-адрес 10.0.60.1/24 и членство в зоне «LAN2»:
esr(config)# bridge 60 esr(config-bridge)# vlan 60 esr(config-bridge)# ip address 10.0.60.1/24 esr(config-bridge)# security-zone LAN2 esr(config-bridge)# enable
Создадим правила в Firewall, разрешающие свободное прохождение трафика между зонами:
esr(config)# security zone-pair LAN1 LAN2 esr(config-zone-pair)# rule 1 esr(config-zone-pair-rule)# action permit esr(config-zone-pair-rule)# enable esr(config-zone-pair-rule)# exit esr(config-zone-pair)# exit esr(config)# security zone-pair LAN2 LAN1 esr(config-zone-pair)# rule 1 esr(config-zone-pair-rule)# action permit esr(config-zone-pair-rule)# enable esr(config-zone-pair-rule)# exit esr(config-zone-pair)# exit esr(config)# exit
Посмотреть членство интерфейсов в мосте можно командой:
esr# show interfaces bridge
Пример настройки добавления/удаления второго VLAN-тега
Задача:
На интерфейс gigabitethernet 1/0/1 поступают Ethernet-кадры с различными VLAN-тегами. Необходимо перенаправить их в интерфейс gigabitethernet 1/0/2, добавив второй VLAN-ID 828. При поступлении на интерфейс gigabitethernet 1/0/2 Ethernet-кадров с VLAN-ID 828 данный тег должен быть удален и отправлен в интерфейс gigabitethernet 1/0/1.
Решение:
Создадим на маршрутизаторе bridge без VLAN и без IP-адреса:
esr(config)# bridge 1 esr(config-bridge)# enable esr(config-bridge)# exit
Включим интерфейс gigabitethernet 1/0/1 в bridge 1:
esr(config)# interface gigabitethernet 1/0/1 esr(config-if-gi)# bridge-group 1 esr(config-if-gi)# exit
Включим саб-интерфейс gigabitethernet 1/0/2.828 в bridge 1:
esr(config)# interface gigabitethernet 1/0/2.828 esr(config-if-sub)# bridge-group 1 esr(config-if-sub)# exit
При добавлении второго VLAN-тега в Ethernet-кадр его размер увеличивается на 4 байта. На интерфейсе маршрутизатора gigabitethernet 1/0/2 и на всем оборудовании, передающем Q-in-Q кадры, необходимо увеличить MTU на 4 байта или более.
Настройка Dual-Homing
В текущей версии ПО функция поддерживается только на маршрутизаторе ESR-1000.
Dual-Homing – технология резервирования соединений, позволяет организовать надежное соединение ключевых ресурсов сети на основе наличия резервных линков.
Алгоритм настройки
Шаг | Описание | Команда | Ключи |
|---|---|---|---|
1 | Указать резервный интерфейс, на который будет происходить переключение при потере связи на основном. | esr(config-if-gi)# backup interface<IF> vlan <VID> | <IF> – интерфейс, на который будет происходить переключение. <VID> – идентификационный номер VLAN, задаётся в диапазоне [2…4094]. Можно также задать диапазоном через «-» или перечислением через «,». |
2 | Указать количество копий пакетов с одним и тем же MAC-адресом, которые будут отправлены в активный интерфейс при переключении (не обязательно). | esr(config)# backup-interface mac-duplicate <COUNT> | <COUNT> – количество копий пакетов, принимает значение [1..4]. |
3 | Указать количество пакетов в секунду, которое будет отправлено в активный интерфейс при переключении (не обязательно). | esr(config)# backup-interfacemac-per-second<COUNT> | <COUNT> – количество MAC-адресов в секунду, принимает значение [50..400]. |
4 | Указать, что необходимо осуществить переключение на основной интерфейс при восстановлении связи (не обязательно). | esr(config)# backup-interface preemption |
Пример настройки
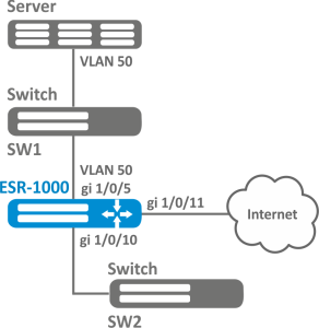
Задача:
Организовать резервирование L2-соединений маршрутизатора ESR для VLAN 50-55 через устройства SW1 и SW2.
Решение:
Предварительно нужно выполнить следующие действия:
Создадим VLAN 50-55:
esr(config)# vlan 50-55
Необходимо отключить STP на интерфейсах gigabitethernet 1/0/9 и gigabitethernet 1/0/10, так как совместная работа данных протоколов невозможна:
esr(config)# interface gigabitethernet 1/0/9-10 esr(config-if-gi)# spanning-tree disable
Интерфейсы gigabitethernet 1/0/9 и gigabitethernet 1/0/10 добавим в VLAN 50-55 в режиме general:
esr(config-if-gi)# switchport general allowed vlan add 50-55 esr(config-if-gi)# exit
Основной этап конфигурирования:
Сделаем интерфейс gigabitethernet 1/0/10 резервным для gigabitethernet 1/0/9:
esr(config)# interface gigabitethernet 1/0/9 esr(config-if-gi)# backup interface gigabitethernet 1/0/10 vlan 50-55
Просмотреть информацию о резервных интерфейсах можно командой:
esr# show interfaces backup
Настройка зеркалирования (SPAN/RSPAN)
В текущей версии ПО функция удаленного зеркалирования (RSPAN) поддерживается только на маршрутизаторах ESR-1000/1200/1500/1511/1700.
Зеркалирование трафика – функция маршрутизатора, предназначенная для перенаправления трафика с одного порта маршрутизатора на другой порт этого же маршрутизатора (локальное зеркалирование) или на удаленное устройство (удаленное зеркалирование).
Алгоритм настройки
Шаг | Описание | Команда | Ключи |
|---|---|---|---|
1 | Определить VLAN, по которому будет передаваться отзеркалированный трафик (в случае использования удаленного зеркалирования). | esr(config)# port monitor remote vlan <VID> <DIRECTION> | <VID> – идентификационный номер VLAN, задаётся в диапазоне [2…4094]; <DIRECTION> – направление трафика:
|
2 | Включить режим удаленного зеркалирования (в случае использования удаленного зеркалирования). | esr(config)# port monitor remote | |
3 | Определить режим порта, передающего отзеркалированный трафик (не обязательно). | esr(config)# port monitor mode <MODE> | <MODE> – режим:
|
4 | В режиме конфигурации интерфейса включить зеркалирование. | esr(config-if-gi)# port monitor interface <IF> [ <DIRECTION> ] | <IF> – интерфейс, c которого будут зеркалироваться кадры; <DIRECTION> – направление трафика:
|
Пример настройки
Задача:
Организовать удаленное зеркалирование трафика по VLAN 50 с интерфейса gi1/0/11 для передачи на сервер для обработки.
Решение:
Предварительно нужно выполнить следующие действия:
- Создать VLAN 50;
- На интерфейсе gi 1/0/5 добавить VLAN 50 в режиме general.
Основной этап конфигурирования:
Укажем VLAN, по которой будет передаваться зеркалированный трафик:
еsr1000(config)# port monitor remote vlan 50
На интерфейсе gi 1/0/5 укажем порт для зеркалирования:
еsr1000(config)# interface gigabitethernet 1/0/5 еsr1000(config-if-gi)# port monitor interface gigabitethernet 1/0/11
Укажем на интерфейсе gi 1/0/5 режим удаленного зеркалирования:
еsr1000(config-if-gi)# port monitor remote
Настройка LACP
LACP — протокол для агрегирования каналов, позволяет объединить несколько физических каналов в один логический. Такое объединение позволяет увеличивать пропускную способность и надежность канала.
Алгоритм настройки
| Шаг | Описание | Команда | Ключи |
|---|---|---|---|
| 1 | Установить приоритет системы для протокола LACP. | esr(config)# lacp system-priority <PRIORITY> | <PRIORITY> – приоритет, указывается в диапазоне [1..65535]. Значение по умолчанию: 1. |
2 | Установить механизм балансировки нагрузки для групп агрегации каналов. | esr(config)# port-channel load-balance { src-dst-mac-ip | |
|
3 | Установить административный таймаут протокола LACP. | esr(config)# lacp timeout {short | long } |
Значение по умолчанию: long. |
4 | Создать и перейти в режим конфигурирования агрегированного интерфейса. | esr(config)# interface port-channel <CH> | <CH> – порядковый номер группы агрегации каналов, принимает значения [1..12]. |
| esr(config)# interface port-channel <CH>.<S-VLAN> | <CH> – номер агрегированного интерфейса. <S-VLAN> – идентификатор создаваемого S-VLAN. | ||
| esr(config)# interface port-channel <CH>.<S-VLAN>.<C-VLAN> | <C-VLAN> – идентификатор создаваемого C-VLAN. | ||
5 | Настроить необходимые параметры агрегированного канала. | esr(config-if-port-channel)# mode switchport | Установить интерфейс в режим L2 |
| esr(config-if-port-channel)# mode routerport | Установить интерфейс в режим L3 | ||
| 6 | Задать скорость (не обязательно). | esr(config-if-port-channel)# speed <SPEED> | <SPEED> – значение скорости:
Параметр наследуют все физические интерфейсы, принадлежащие данной группе агрегации каналов. Значение по умолчанию: 1000M |
| 7 | Изменить размер MTU (MaximumTransmitionUnit). MTU более 1500 будет активно, только если применена команда system jumbo-frames (не обязательно). | esr(config-if-port-channel)# mtu <MTU> | <MTU> – значение MTU в байтах. Параметр наследуют все физические интерфейсы, принадлежащие данной группе агрегации каналов. Значение по умолчанию: 1500. |
| 8 | Перейти в режим конфигурирования физического интерфейса. | esr(config)# interface <IF-TYPE><IF-NUM> | <IF-TYPE> – тип интерфейса (gigabitethernet или tengigabitethernet). <IF-NUM> – U/S/P – U-юнит (1), S – слот (0), P – порт. |
| 9 | Включить физический интерфейс в группу агрегации каналов с указанием режима формирования группы агрегации каналов. | esr(config-if-gi)# channel-group <ID> mode <MODE> | <ID> – порядковый номер группы агрегации каналов, принимает значения [1..12]. <MODE> – режим формирование группы агрегации каналов:
|
| 10 | Установить LACP-приоритет интерфейса Ethernet. | esr(config-if-gi)# lacp port-priority <PRIORITY> | <PRIORITY> – приоритет, указывается в диапазоне [1..65535]. Значение по умолчанию: 1. |
| 11 | Установить интервал времени, в течение которого собирается статистика о нагрузке на интерфейс (не обязательно). | esr(config-if-gi)# load-average <TIME> | <TIME> – интервал в секундах, принимает значения [5..150]. |
| 12 | Включить запись статистики использования текущего интерфейса (не обязательно). | esr(config-if-gi)# history statistics | |
Также для агрегированного интерфейса возможно настроить:
| |||
Пример настройки
Задача:
Настроить агрегированный канал между маршрутизатором ESR и коммутатором с помощью tengigabitethernet-интерфейсов со значением MTU 9000 в режиме Trunk для передачи всех VLAN, созданных на маршрутизаторе.
Решение:
Предварительная конфигурация:
Предварительно на устройствах необходимо включить поддержку Jumbo-фреймов. Для вступления изменений в силу требуется перезагрузка устройства:
esr (config)# system jumbo-frames
Также на устройствах должны быть созданы необходимые VLAN для передачи в режиме Trunk.
Основной этап конфигурирования:
Создадим интерфейс port-channel 3:
esr(config)# interface port-channel 3
Переведём интерфейс в режим swithcport:
esr(config-if-port-channel)# mode switchport
Зададим размер MTU = 9000:
esr(config-if-port-channel)# mtu 9000
Установим значение скорости физических интерфейсов, на которых будет работать агрегированный интерфейс:
esr(config-if-port-channel)# speed 10G
Настроим работу интерфейса в режиме trunk с передачей всех VLAN, созданных на маршрутизаторе:
esr(config-if-port-channel)# switchport mode trunk esr(config-if-port-channel)# switchport trunk allowed vlan auto-all
Перейдём к настройке физических интерфейсов. Переведём интерфейсы tengigabitethernet1/0/1 и tengigabitethernet1/0/2 в режим работы switchport:
esr(config)# interface tengigabitethernet 1/0/1-2 esr(config-if-te)# mode switchport
Включим интерфейсы в созданную группу агрегации каналов с ID 3 в режиме auto с поддержкой протокола LACP:
esr(config-if-te)# channel-group 3 mode auto
Дальнейшая конфигурация port-channel проводится как на обычном физическом интерфейсе.














