Настройка физического интерфейса

Алгоритм настройки

Шаг

Описание

Команда

Ключи

1Переход в режим конфигурирования функционала.

esr(config)# interface gigabitethernet

esr(config)# interface tengigabitethernet

esr(config)# interface fourtygigabitethernet

esr(config)# interface twentyfivegigabitethernet

esr(config)# interface port-channel { <ID> | <UNIT>/<ID> }

<UNIT> – номер устройства в группе устройств [1..4].
<ID> – порядковый номер группы агрегации каналов, принимает значения [1..12].
2Выключить интерфейс.esr(config-if-gi)# shutdown

3

Задать описание (необязательно).

esr(config-if-gi)# description <text>

<text> – до 255 символов.

4Задать MTU (необязательно).esr(config-if-gi)# mtu <count>

<count> – 552–10000.

Значение по умолчанию: 1500.

5Задать скорость и режим работы приемопередатчика (необязательно).esr(config-if-gi)# speed <SPEED> <DUPLEX>

<SPEED> – значение скорости:

  • 10M – значение скорости 10 Мбит/с;

  • 100M – значение скорости 100 Мбит/с;

  • 1000M – значение скорости 1000 Мбит/с;

  • 10G – значение скорости 10 Гбит/с;

  • auto – автоматический выбор режима (недоступно для 10G-интерфейсов).

Значение по умолчанию: auto.

<DUPLEX> – режим работы приемопередатчика, принимает значения:

  • full-duplex – дуплекс;

  • half-duplex – полудуплекс.

6Задать MAC-адрес (необязательно).esr(config-if-gi)# mac-address <ADDR>

<ADDR> – МАС-адрес сетевого моста, задаётся в виде XX:XX:XX:XX:XX:XX, где каждая часть принимает значения [00..FF].

На данном этапе настройки нет необходимости в задании настроек firewall.

Пример настройки режима L2

Задача:

Настроить интерфейс gigabitethernet 1/0/1 на прохождение трафика cледующим образом:

  • Задать MAC-address 68:13:e2:7e:e4:9a;
  • Перевести интерфейс в режим Switchport;
  • Установить значение MTU=1400;
  • Перевести интерфейс в режим работы Full-duplex на скорости 10M.

Решение:

Перейдём в режим конфигурирования интерфейса gigabitethernet 1/0/1 и зададим на нём MAC-address 68:13:e2:7e:e4:9a:

esr# configure 
esr(config)# interface gigabitethernet 1/0/1
esr(config-if-gi)# mac-address 68:13:e2:7e:e4:9a

Переведём интерфейс в режим swithcport:

esr(config-if-gi)# mode switchport

Установим значение MTU на интерфейсе, равное 1400:

esr(config-if-gi)# mtu 1400

Установим на интерфейсе скорость 10M и согласуем режим работы приемопередатчика в полном дуплексе. Выйдем из режима конфигурирования, применим и сохраним настройки:

esr(config-if-gi)# speed 10m full-duplex 
esr(config-if-gi)# end
esr# commit
esr# confirm

Проверим настроенные параметры на интерфейсе:

esr# show interfaces switch-port status gigabitethernet 1/0/1
Interface       gigabitethernet 1/0/1
  Status:       Up
  Media:        copper
  Speed:        10M
  Duplex:       full
  Flow Control: Disabled
  MDI Mode:     MDI

Настройка VLAN

VLAN (англ. Virtual Local Area Network) — логическая («виртуальная») локальная сеть, представляет собой группу устройств, которые взаимодействуют между собой на канальном уровне независимо от их физического местонахождения. Работа VLAN основана на использовании дополнительных полей Ethernet-заголовка согласно стандарту 802.1q. По сути, VLAN изолирует широковещательный домен путем ограничения коммутации Ethernet-фреймов только с одинаковым VLAN-ID в Ethernet-заголовке.

Алгоритм настройки

Шаг

Описание

Команда

Ключи

1

Создать VLAN.

esr(config)# vlan <VID>

<VID> – идентификатор VLAN, задаётся в диапазоне [2..4094].

Также есть возможность создания нескольких vlan (через запятую), диапазона vlan (через дефис или комбинированную запись, содержащую запятые и дефисы).

2

Задать имя vlan (необязательно).

esr(config-vlan)# name <vlan-name>

<vlan-name> – до 255 символов.

3

Отключить отслеживание состояния интерфейсов, на которых разрешена обработка Ethernet-фреймов данного VLAN (необязательно).

esr(config-vlan)# force-up


4Установить режим работы физического интерфейса.esr(config-if-gi)# mode switchportДопустимо для всех ESR.
esr(config-if-gi)# mode hybridДопустимо только для ESR-1000/1200/1500/1511 (rev.B)/1700.
5Отключить обработку входящих нетегированных Ethernet-фреймов на основе таблицы коммутации VLAN-а по умолчанию (VLAN-ID – 1) (необязательно).esr(config-if-gi)# switchport forbidden default-vlan
6Задать режим работы L2-интерфейса.esr(config-if-gi)# switchport mode access

Только для ESR-10/12V(F)/15/15R/15VF/20/21/30/31/
100/200/3100/3200/3200L/3250/3250/3300/3350/3350.

Данный режим является режимом по умолчанию и не отображается в конфигурации.

esr(config-if-gi)# switchport mode trunk

Только для ESR-10/12V(F)/15/15R/15VF/20/21/30/31/
100/200/3100/3200/3200L/3250/3300/3350.

esr(config-if-gi)# switchport mode general

Только для ESR-1000/1200/1500/1511 (rev.B)/1700.

Данный режим является режимом по умолчанию и не отображается в конфигурации.

7Настроить список VLAN на интерфейсе.

esr(config-if-gi)# switchport trunk allowed vlan <ACT> <VID>

Для ESR-10/12V(F)/15/15R/15VF/20/21/30/31/100/200/
3100/3200/3200L/3250/3300/3350.

<ACT> – назначаемое действие:

add – включение интерфейса во VLAN;

remove – исключение интерфейса из VLAN.

<VID> – идентификационный номер VLAN, задаётся в диапазоне [2…4094]. Можно задать диапазоном через «-» или перечислением через «,».

esr(config-if-gi)# switchport general allowed vlan <ACT> <VID> [<TYPE>]

Для ESR-1000/1200/1500/
1511 (rev.B)/1700.

<ACT> – назначаемое действие:

add – включение интерфейса во VLAN;

remove – исключение интерфейса из VLAN.

<VID> – идентификационный номер VLAN, задаётся в диапазоне [2…4094]. Можно задать диапазоном

через «-» или перечислением через «,»;

<TYPE> – тип пакета:

tagged – интерфейс будет передавать и принимать пакеты в указанных VLAN тегированными;

untagged – интерфейс будет передавать пакеты в указанных VLAN нетегированными. VLAN, в которую будут направлены входящие нетегированные пакеты, настраивается командой switchport general pvid.

8Настроить VLAN в качестве Default VLAN на данном интерфейсе для нетегированного трафика, поступающего на данный порт.

esr(config-if-gi)# switchport trunk native-vlan <VID>

Для ESR-10/12V(F)/15/15R/15VF/20/21/30/31/100/200/
3100/3200/3200L/3250/3300/3350.

<VID> – идентификатор VLAN, задаётся в диапазоне [2..4094].

9

Установить идентификатор VLAN-порта (PVID) для входящего нетегированного трафика (необязательно).

esr(config-if-gi)# switchport general pvid <VID>

Для ESR-1000/1200/1500/
1511 (rev.B)/1700.

<VID> – идентификационный номер VLAN, задаётся в диапазоне [1…4094].

10Разрешить на интерфейсе обработку Ethernet-фреймов всех созданных на маршрутизаторе VLAN (необязательно).esr(config-if-gi)# switchport trunk allowed vlan auto-all

Только для ESR-10/12V(F)/15/15R/15VF/20/21/30/31/

100/200/3100/3200/3200L/3250/3300/3350.

esr(config-if-gi)# switchport general allowed vlan auto-allТолько для ESR-1000/1200/1500/1511/
1700.
11Перевести интерфейс в режим изоляции по группам (необязательно).esr(config-if-gi)# switchport protected-port

12

Добавить интерфейс в группу изоляции (необязательно).

Данная команда актуальна, только если порт находится в режиме изоляции по группам.

esr(config-if-gi)# switchport community
<ID> – идентификатор группы, принимает значение в диапазоне [1...30].
13Включить функцию Private VLAN на интерфейсе (необязательно).esr(config-if-gi)# switchport protected
<IF> – интерфейс, задается в виде, описанном в разделе Типы и порядок именования интерфейсов маршрутизатора.

Манипуляции с VLAN на интерфейсе

Пример настройки 1

Данный пример предназначен для использования при конфигурировании VLAN на устройствах ESR-10/12V(F)/15/15R/15VF/20/21/30/31/100/200/3100/3200/3200L/3250/3300/3350.

Задача:

На основе заводской конфигурации для ESR-30 удалить из VLAN 2 порт gigabitethernet 1/0/1 и назначить его на интерфейс gigabitethernet 1/0/2 в нетегированном режиме.

Решение:

Попадём на интерфейс gigabitethernet 1/0/1 и удалим его из VLAN 2:

esr# configure 
esr(config)# interface gigabitethernet 1/0/1
esr(config-if-gi)# no switchport access vlan 
esr(config-if-gi)# exit

Перейдём на интерфейс gigabitethernet 1/0/2 и назначим его в VLAN 2:

esr(config)# interface gigabitethernet 1/0/2
esr(config-if-gi)# switchport access vlan 2

Применим и сохраним изменения конфигурации:

esr(config-if-gi)# end
esr# commit
esr# confirm

Проверим, что внесенные изменения вступили в силу, и теперь интерфейс gigabitethernet 1/0/2 принадлежит к VLAN 2 в нетегированном режиме:

esr# show vlans 2
VID    Name                   Tagged                   Untagged                 
----   --------------------   ----------------------   ----------------------   
2      --                                              gi1/0/2, te1/0/1-2

Пример настройки 2

Данный пример предназначен для использования при конфигурировании VLAN на устройствах ESR-1000/1200/1500/1511/1700.

Задача:

На основе заводской конфигурации для ESR-1000 удалить из VLAN 2 порт gigabitethernet 1/0/1 и назначить его на интерфейс gigabitethernet 1/0/2 в нетегированном режиме.

Решение:

Попадём на интерфейс gigabitethernet 1/0/1 и удалим его из VLAN 2:

esr# configure 
esr(config)# interface gigabitethernet 1/0/1
esr(config-if-gi)# switchport general allowed vlan remove 2 untagged 
esr(config-if-gi)# no switchport general pvid 
esr(config-if-gi)# exit

Перейдём на интерфейс gigabitethernet 1/0/2 и назначим его в VLAN 2:

esr(config)# interface gigabitethernet 1/0/2
esr(config-if-gi)# switchport general allowed vlan add 2 untagged 
esr(config-if-gi)# switchport general pvid 2
esr(config-if-gi)# end

Применим и сохраним изменения конфигурации:

esr(config-if-gi)# end
esr# commit
esr# confirm

Проверим, что внесенные изменения вступили в силу, и теперь интерфейс gigabitethernet 1/0/2 принадлежит к VLAN 2 в нетегированном режиме:

esr# show vlans 2
VID    Name                   Tagged                   Untagged                 
----   --------------------   ----------------------   ----------------------   
2      --                                              gi1/0/2, te1/0/1-2

Разрешение обработки VLAN в тегированном и нетегированном режимах

Пример настройки 1

Данный пример предназначен для использования при конфигурировании VLAN на устройствах ESR-10/12V(F)/15/15R/15VF/20/21/30/31/100/200/3100/3200/3200L/3250/3300/3350.

Задача:

На ESR-30 настроить интерфейс gigabitethernet 1/0/1 на режим trunk для передачи и приема фреймов в VLAN 2, VLAN 64, VLAN 2000 в тегированном режиме в сторону устройства Switch. Интерфейс gigabitethernet 1/0/2 настроить на режим access для определения нетегированного трафика от РС в VLAN 2.

Решение:

Перейдём в глобальный режим конфигурирования устройства и создадим VLAN 2, VLAN 64, VLAN 2000:

esr(config)# vlan 2,64,2000
esr(config-vlan)# exit

Перейдём в режим настройки интерфейса gigabitethernet 1/0/1, запретим использование default-vlan (VLAN 1) и настроим его принадлежность к VLAN 2, VLAN 64, VLAN 2000 в тегированном режиме:

esr(config)# interface gigabitethernet 1/0/1
esr(config-if-gi)# mode switchport
esr(config-if-gi)# switchport forbidden default-vlan
esr(config-if-gi)# switchport mode trunk
esr(config-if-gi)# switchport trunk allowed vlan add 2,64,2000
esr(config-if-gi)# exit

Перейдём в режим настройки интерфейса gigabitethernet 1/0/2 и определим его к VLAN 2 в нетегированном режиме:

esr(config)# interface gigabitethernet 1/0/2
esr(config-if-gi)# mode switchport
esr(config-if-gi)# switchport access vlan 2

Применим и сохраним изменения конфигурации:

esr(config-if-gi)# end
esr# commit
esr# confirm

Проверим, что внесенные изменения вступили в силу, и теперь интерфейс gigabitethernet 1/0/1 принадлежит к VLAN 2, 64, 2000, настроенным в тегированном режиме, а интерфейс gigabitethernet 1/0/2 принадлежит к VLAN 2 в нетегированном режиме:

esr# show vlans 
VID    Name                   Tagged                   Untagged                 
----   --------------------   ----------------------   ----------------------   
2      --                     gi1/0/1                  gi1/0/2                  
64     --                     gi1/0/1                                           
2000   --                     gi1/0/1                                          

Пример настройки 2

Данный пример предназначен для использования при конфигурировании VLAN на устройствах ESR-1000/1200/1500/1511/1700.

Задача:

На ESR-1000 настроить интерфейс gigabitethernet 1/0/1 на режим trunk для передачи и приема фреймов в VLAN 2, VLAN 64, VLAN 2000 в тегированном режиме в сторону устройства Switch. Интерфейс gigabitethernet 1/0/2 настроить на режим access для определения нетегированного трафика от РС в VLAN 2.

Решение:

Перейдём в глобальный режим конфигурирования устройства и создадим VLAN 2, VLAN 64, VLAN 2000:

esr(config)# vlan 2,64,2000
esr(config-vlan)# exit

Перейдём в режим настройки интерфейса gigabitethernet 1/0/1, запретим использование default-vlan (VLAN 1) и настроим его принадлежность к VLAN 2, VLAN 64, VLAN 2000 в тегированном режиме:

esr(config)# interface gigabitethernet 1/0/1
esr(config-if-gi)# mode switchport
esr(config-if-gi)# switchport forbidden default-vlan
esr(config-if-gi)# switchport mode general
esr(config-if-gi)# switchport general allowed vlan add 2,64,2000 tagged
esr(config-if-gi)# exit

Перейдём в режим настройки интерфейса gigabitethernet 1/0/2, запретим использование default-vlan (VLAN 1), укажем Port-VLAN ID (PVID) 2 и определим его к VLAN 2 в нетегированном режиме:

esr(config)# interface gigabitethernet 1/0/2
esr(config-if-gi)# mode switchport
esr(config-if-gi)# switchport forbidden default-vlan
esr(config-if-gi)# switchport mode general
esr(config-if-gi)# switchport general allowed vlan add 2 untagged
esr(config-if-gi)# switchport general pvid 2

Применим и сохраним изменения конфигурации:

esr(config-if-gi)# end
esr# commit
esr# confirm

Проверим, что внесенные изменения вступили в силу, и теперь интерфейс gigabitethernet 1/0/1 принадлежит к VLAN 2, 64, 2000, настроенным в тегированном режиме, а интерфейс gigabitethernet 1/0/2 принадлежит к VLAN 2 в нетегированном режиме:

esr# show vlans
VID    Name                   Tagged                   Untagged                 
----   --------------------   ----------------------   ----------------------   
2      --                     gi1/0/1                  gi1/0/2                  
64     --                     gi1/0/1                                           
2000   --                     gi1/0/1                                           

Пример настройки Private Vlan

Технология Private VLAN (PVLAN) позволяет производить разграничение трафика на втором уровне модели OSI между портами маршрутизатора, которые находятся в одном широковещательном домене.

На маршрутизаторе может быть сконфигурировано три типа PVLAN-портов:

  • promiscuous – это порт, который способен обмениваться данными между любыми интерфейсами, включая isolated- и community-порты PVLAN;
  • isolated – это порт, который полностью изолирован от других портов внутри одного и того же PVLAN, но не от promiscuous-портов. PVLAN блокируют весь трафик, идущий в сторону isolated-портов, кроме трафика со стороны promiscuous-портов; пакеты со стороны isolated-портов могут передаваться только в сторону promiscuous-портов;
  • community – это группа портов, которые могут обмениваться данными между собой и promiscuous-портами, эти интерфейсы отделены на втором уровне модели OSI от всех остальных community-интерфейсов, а также isolated-портов внутри PVLAN.
Задача:

Настроить изоляцию портов в одном широковещательном домене (PVLAN). Порты gi1/0/2 и gi1/0/3 должны относиться к community 1, порт gi1/0/4 должен быть изолирован в сторону promission port. В качестве promission port выступает gi1/0/1.

Решение:

Создайте VLAN 10:

esr(config)# vlan 10
esr(config-vlan)# exit

Настройте интерфейс gi1/0/1 в режиме «promiscuous port»:

esr(config)# interface gigabitethernet 1/0/1
esr(config-if-gi)# mode switchport
esr(config-if-gi)# switchport forbidden default-vlan
esr(config-if-gi)# switchport mode trunk
esr(config-if-gi)# switchport trunk allowed vlan add 10
esr(config-if-gi)# exit

Настройте интерфейсы gi1/0/2, gi1/0/3 в режиме «community port»:

esr(config)# interface gigabitethernet 1/0/2
esr(config-if-gi)# mode switchport
esr(config-if-gi)# switchport protected-port
esr(config-if-gi)# switchport community 1
esr(config-if-gi)# switchport forbidden default-vlan
esr(config-if-gi)# switchport mode trunk
esr(config-if-gi)# switchport trunk allowed vlan add 10
esr(config-if-gi)# exit
esr(config)# interface gigabitethernet 1/0/3
esr(config-if-gi)# mode switchport
esr(config-if-gi)# switchport protected-port
esr(config-if-gi)# switchport community 1
esr(config-if-gi)# switchport forbidden default-vlan
esr(config-if-gi)# switchport mode trunk
esr(config-if-gi)# switchport trunk allowed vlan add 10
esr(config-if-gi)# exit

Настройте интерфейс gi1/0/4 в режиме «isolated port»:

esr(config)# interface gigabitethernet 1/0/4
esr(config-if-gi)# mode switchport
esr(config-if-gi)# switchport protected gigabitethernet 1/0/1
esr(config-if-gi)# switchport forbidden default-vlan
esr(config-if-gi)# switchport mode trunk
esr(config-if-gi)# switchport trunk allowed vlan add 10
esr(config-if-gi)# exit

Информацию о состоянии физических интерфейсов в режиме изоляции по группам можно узнать с помощью команды:

esr# show interfaces protected-ports 

Настройка LLDP

Link Layer Discovery Protocol (LLDP) — протокол канального уровня, позволяющий сетевому оборудованию оповещать оборудование, работающее в локальной сети, о своём существовании и передавать ему свои характеристики, а также получать от него аналогичные сведения.

Алгоритм настройки

ШагОписаниеКомандаКлючи

1

Активировать LLDP на маршрутизаторе.

esr(config)# lldp enable


2

Включить прием и обработку LLDPDU на физическом интерфейсе.

esr(config-if-gi)# lldp receive


3

Включить отправку LLDPDU на физическом интерфейсе.

esr(config-if-gi)# lldp transmit


4

Установить период отправки LLDPDU (необязательно).

esr(config)# lldp timer <SEC>

<SEC> – период времени в секундах, принимает значение [1..32768].

Значение по умолчанию: 30.

5

Установить период, в течение которого маршрутизатор хранит информацию, полученную по LLDP (необязательно).

esr(config)# lldp hold-multiplier <SEC>

<SEC> – период времени в секундах, принимает значение [1..10].

Значение по умолчанию: 4.

6

Установить IP-адрес, который будет передаваться в LLDP TLV в качестве management-address (необязательно).

esr(config)# lldp management-address <ADDR>

<ADDR> – IP-адрес, задается в виде AAA.BBB.CCC.DDD, где каждая часть принимает значения [0..255].

По умолчанию задается один из существующих.

7

Установить поле system-description, которое будет передаваться в LLDP TLV в качестве system-description (необязательно).

esr(config)# lldp system-description <DESCRIPTION>

<DESCRIPION> – описание системы, задаётся строкой до 255 символов.

По умолчанию содержит информацию о модели и версии ПО маршрутизатора.

8

Установить поле system-name, которое будет передаваться в LLDP TLV в качестве system-name (необязательно).

esr(config)# lldp system-name <NAME>

<NAME> – имя системы, задается строкой до 255 символов.

По умолчанию совпадает с заданным hostname.

Пример настройки

Задача:

Организовать обмен и обработку LLDPDU между маршрутизаторами ESR-1 и ESR-2.

Решение:
  1. Конфигурирование R1
    Включим LLDP глобально на маршрутизаторе:

    esr(config)# lldp enable


    Включим прием и отправку LLDPDU на интерфейсе gi 1/0/1:

    esr(config)# interface gigabitethernet 1/0/1
    esr(config-if-gi)# lldp receive
    esr(config-if-gi)# lldp transmit
  2. Конфигурирование R2

    Включим LLDP глобально на маршрутизаторе:

    esr(config)# lldp enable

    Включим прием и отправку LLDPDU на интерфейсе gi 1/0/1:

    esr(config)# interface gigabitethernet 1/0/1
    esr(config-if-gi)# lldp receive
    esr(config-if-gi)# lldp transmit

    Общую информацию по LLDP соседям можно посмотреть командой:

    esr# show lldp neighbors

    Подробную информацию по соседу конкретного интерфейса можно посмотреть командой:

    esr# show lldp neighbors gigabitethernet 1/0/1

    Общую статистику по LLDP можно посмотреть командой:

    esr# show lldp statistics

Настройка LLDP MED

LLDP MED — расширение стандарта LLDP, которое позволяет передавать сетевые политики: VLAN ID, DSCP, priority.

Алгоритм настройки

Шаг

Описание

Команда

Ключи

1

Активировать LLDP на маршрутизаторе.

esr(config)# lldp enable


2

Включить отправку LLDPDU на физическом интерфейсе.

esr(config-if-gi)# lldp transmit


3

Активировать расширение MED LLDP на маршрутизаторе.

esr(config)# lldp med fast-start enable


4

Создать сетевую политику.

esr(config)# network-policy <NAME>

<NAME> – имя network-policy, задается строкой до 31 символа.

5

Указать тип приложения.

esr(config-net-policy)# application <APP_TYPE>

<APP-TYPE> – тип приложения, для которого будет срабатывать network-policy.

Принимает значения:

  • voice;
  • voice-signaling;
  • guest-voice;
  • guest-voice-signaling;
  • softphone-voice;
  • video-conferencing;
  • streaming-video;
  • video-signaling.

6

Установить значение DSCP (необязательно).

esr(config-net-policy)# dscp <DSCP>

<DSCP> – значение кода DSCP, принимает значения в диапазоне [0..63].

7

Установить значение COS (необязательно).

esr(config-net-policy)# priority <PRIORITY>

<COS> – значение приоритета, принимает значения:

  • best-effort – COS0;
  • background – COS1;
  • excellent-effort – COS2;
  • critical-applications – COS3;
  • video – COS4;
  • voice – COS5;
  • internetwork-control – COS6;
  • network-control – COS7.

8

Установить значение VLAN ID.

esr(config-net-policy)# vlan <VID> [tagged]

<VID> – идентификационный номер VLAN, принимает значения [1…4094];

  • tagged – ключ, при установке которого абонентское устройство будет отправлять Ethernet-фреймы указанного приложения в тегированном виде.

9

Установить сетевую политику на интерфейс.

esr(config-if-gi)# lldp network-policy <NAME>

<NAME> – имя network-policy, задается строкой до 31 символа.

Пример настройки Voice VLAN

Voice VLAN — VLAN ID, при получении которого IP-телефон переходит в режим trunk с заданным VLAN ID для приема и отправки VoIP-трафика. Передача VLAN ID осуществляется посредством расширения MED протокола LLDP.

Задача:

Необходимо разделить трафик телефонии и данных по разным VLAN, vid 10 для данных и vid 20 для телефонии и настроить отправку Voice VLAN с порта gi 1/0/1 ESR. При этом на IP-телефоне должен поддерживаться и быть включен Voice VLAN.

Решение:

Предварительно необходимо создать VLAN 10 и 20 и настроить интерфейс gi 1/0/1 в режиме trunk:

esr(config)# vlan 10,20
esr(config-vlan)# exit
esr(config)# interface gigabitethernet 1/0/1
esr(config-if-gi)# mode switchport
esr(config-if-gi)# switchport mode trunk
esr(config-if-gi)# switchport trunk allowed vlan add 10,20
esr(config-if-gi)# exit

Включим LLDP и поддержку MED в LLDP глобально на маршрутизаторе:

esr(config)# lldp enable
esr(config)# lldp med fast-start enable

Создадим и настроим сетевую политику таким образом, чтобы для приложения voice указывался VLAN ID 20:

esr(config)# network-policy VOICE_VLAN 
esr(config-net-policy)# application voice
esr(config-net-policy)# vlan 20 tagged 
esr(config-net-policy)# exit

Настроим LLDP на интерфейсе и установим на него сетевую политику:

esr(config)# interface gigabitethernet 1/0/1
esr(config-if-gi)# lldp transmit 
esr(config-if-gi)# lldp receive 
esr(config-if-gi)# lldp network-policy VOICE_VLAN
esr(config-if-gi)# exit

Настройка протоколов семейства STP

Spanning Tree Protocol – сетевой протокол, основной задачей которого является приведение сети Ethernet с избыточными соединениями к древовидной топологии, исключающей петли. Сетевые устройства обмениваются служебными сообщениями, используя кадры специального формата (BPDU), и выборочно включают/отключают интерфейсы во избежание кольцевых топологий.

Rapid (быстрый) STP (RSTP) – является усовершенствованием протокола STP, характеризуется меньшим временем сходимости за счет использования механизма предложений и соглашений (propolsal/agreement proccess) и улучшенной логикой отправки служебных BPDU-сообщений.

Ниже представлена сводная таблица по поддержке протоколов семейства xSTP.

Устройство

STP/ RSTPMSTP
На портуна бридже
ESR-10,  ESR-12(V/VF),  ESR-15(R,VF)(плюс) (плюс) (минус) 
ESR-100/200,  ESR-20/21, ESR-30/31(плюс) (плюс) (минус) 
ESR -1000(минус) (плюс)(плюс) 
ESR-1200,  ESR-1500/1511, ESR-1700(минус)(плюс)(минус)
ESR-3100,  ESR-3200(L),  ESR-3250, ESR-3300, ESR-3350(плюс) (плюс) (минус)

Настройка протоколов STP и RSTP

Для активации протокола  необходимо перевести работу интерфейса в L2-режим (mode switchport). По умолчанию используется протокол RSTP со следующими временными параметрами: Hello Time – 2 c, Forward Delay – 15 с, Max Age – 20 с.

Алгоритм настройки

Шаг

Описание

Команда

Ключи

1

Включить STP в глобальном режиме конфигурации.

esr(config)# spanning-tree


2

Установить интервал времени, затрачиваемый на прослушивание и изучение
состояний перед переключением в состояние передачи (необязательно).

esr(config)# spanning-tree forward-time <TIME>

<TIME> – время в секундах, принимает значения [4..30].

Значение по умолчанию: 15 секунд.

3

Установить интервал времени между отправкой BPDU-пакетов (необязательно).

esr(config)# spanning-tree hello-time <TIME>

<TIME> – время в секундах, принимает значения [1..10].

Значение по умолчанию: 2 секунды.

4

Установить время, в течение которого будет ожидаться получение BPDU  от ROOT-коммутатора (необязательно).

esr(config)# spanning-tree max-age <TIME>

<TIME> – время в секундах, принимает значения [6..40].

Значение по умолчанию: 20 секунд.

5

Выбрать тип протокола: STP или RSTP.

esr(config)# spanning-tree mode <MODE>

<MODE> – протокол семейства STP:

  • STP – IEEE 802.1D Spanning Tree Protocol;
  • RSTP – IEEE 802.1W Rapid Spanning Tree Protocol;

Значение по умолчанию: RSTP.

6

Установить метод расчет стоимости пути (необязательно).

esr(config)# spanning-tree pathcost method <short | long>

long – значение ценности в диапазоне [1..200000000];

short – значение ценности в диапазоне [1..65535].

Значение по умолчанию: short.

7

Настроить приоритет связующего дерева STP (необязательно).

esr(config)# spanning-tree priority <PRIORITY>

<PRIORITY> – приоритет, указывается в диапазоне c шагом 4096 [0..61440].

Значение по умолчанию: 32768.

8Перевести интерфейс в L2-режим для включения в работу в STP/RSTP.esr(config-if-gi)# mo switchport

9

Установить стоимость на определенном интерфейсе (необязательно).

esr(config-if-gi)# spanning-tree cost

<COST> – стоимость пути, устанавливается в диапазоне [1..20000000].

Значение по умолчанию: 4.

10

Установить тип интерфейса (необязательно).

esr(config-if-gi)# spanning-tree link-type {point-to-point|shared}

point-to-point – команда определяет интерфейс как «точка-точка»;

shared – команда определяет интерфейс как «разветвленный».

Значение по умолчанию: point-to-point.

11

Установить приоритет интерфейса в связующем дереве STP (необязательно).

esr(config-if-gi)# spanning-tree port-priority <PRIORITY>

<PRIORITY> – приоритет, указывается в диапазоне c шагом 16 [0..240].

Пример настройки

Задача:

Настроить на маршрутизаторе протокол STP для предотвращения петли с интервалом прослушивания и изучения сети 10 секунд и временем жизни связующего дерева 15 секунд.


Решение:

Для примера разберём схему с маршрутизатором и коммутатором, соединенных двумя линками.

По умолчанию на ESR включен протокол RSTP.

Перейдём в режим конфигурирования:

esr-20# configure

Зададим протокол по умолчанию STP:

esr-20(config)# spanning-tree mode stp

Установим время жизни связующего дерева – 15 секунд и интервал прослушивания и изучения сети – 10 секунд:

esr-20(config)# spanning-tree max-age 15
esr-20(config)# spanning-tree forward-time 10

Вывод команды show spanning-tree bridge global active:

esr-20# show spanning-tree bridge global active 
Protocol version: STP
          Root ID: [32768] a8:f9:4b:ad:5a:00
                    Root port: [128] gi1/0/1
                    Pathcost 32768
                    Message Age 300
                    Hello time: 2 Max age time: 20 Forward delay: 15
        Bridge ID: [32768] a8:f9:4b:ad:8e:5d
                    Hello time: 2 Max age time: 15 Forward delay: 10
                    Transmit hold count: 6 Topology change: 0
                    Time since topology change: 16 Topology change count: 2
Name           State   Prio.Num   Cost        Status     Role       PortFast   Type                   
------------   -----   --------   ---------   --------   --------   --------   --------------------   
gi1/0/1        en      128.2      32768       FRW        Root       No         STP                    
gi1/0/2        en      128.3      32768       BLK        Altr       No         STP           

Настройка протокола STP и RSTP в рамках bridge

Работа протоколов STP/RSTP также  возможна в рамках выделенного bridge-домена, что дает возможность организовать кольцевую отказоустойчивую топологию в сетях с использование L2-туннелей (сервисы L2TPv3 и Ethernet over GRE),  или в сетях, устройства которых не поддерживают работу протоколов семейства xSTP.

Для корректной работы устройства должны поддерживать работу протоколов STP/RSTP в bridge-домене.

Алгоритм настройки

Шаг

Описание

Команда

Ключи

1

Перейти в режим конфигурации bridge-домена для настройки протокола STP/RSTP.

esr(config)# bridge <BR-NUM>

<BR-NUM> – номер bridge.

2

Установить интервал времени, затрачиваемый на прослушивание и изучение
состояний перед переключением в состояние передачи (необязательно).

esr(config-bridge)# spanning-tree forward-time <TIME>

<TIME> – время в секундах, принимает значения [4..30].

Значение по умолчанию: 15 секунд.

3

Установить интервал времени между отправкой BPDU-пакетов (необязательно).

esr(config-bridge)# spanning-tree hello-time <TIME>

<TIME> – время в секундах, принимает значения [1..10].

Значение по умолчанию: 2 секунды.

4

Установить время, в течение которого будет ожидаться получение BPDU от ROOT -коммутатора (необязательно).

esr(config-bridge)# spanning-tree max-age <TIME>

<TIME> – время в секундах, принимает значения [6..40].

Значение по умолчанию: 20 секунд.

5

Выбрать тип протокола: STP или RSTP.

esr(config-bridge)# spanning-tree mode <MODE>

<MODE> – протокол семейства STP:

  • STP – IEEE 802.1D Spanning Tree Protocol;
  • RSTP – IEEE 802.1W Rapid Spanning Tree Protocol.

Значение по умолчанию: RSTP.

6

Установить метод расчета стоимости пути (необязательно).

esr(config-bridge)# spanning-tree pathcost method <short | long>

long – значение ценности в диапазоне [1..200000000];

short – значение ценности в диапазоне [1..65535].

Значение по умолчанию: short.

7

Настроить приоритет бриджа – используется при выборе root бриджа в топологии (необязательно).

esr(config-bridge)# spanning-tree priority <PRIORITY>

<PRIORITY> – приоритет, указывается в диапазоне c шагом 4096 [0..61440].

Значение по умолчанию: 32768.

8Включить бридж в работу с соответствующим интерфейсом.esr(config-if-gi)#  bridge-group <BR-NUM><BR-NUM> – номер bridge.

9

Установить стоимость на определенном интерфейсе (необязательно).

esr(config-if-gi)# spanning-tree cost

<COST> – стоимость пути, устанавливается в диапазоне [1..20000000].

Значение по умолчанию: 4.

10

Установить тип интерфейса (необязательно).

esr(config-if-gi)# spanning-tree link-type {point-to-point|shared}

point-to-point – команда определяет интерфейс как «точка-точка»;

shared – команда определяет интерфейс как «разветвленный».

Значение по умолчанию: point-to-point.

11

Установить приоритет интерфейса в связующем дереве STP (необязательно).

esr(config-if-gi)# spanning-tree port-priority <PRIORITY>

<PRIORITY> – приоритет, указывается в диапазоне c шагом 16 [0..240].

Для корректной работы STP/RSTP в рамках bridge-домена интерфейсы необходимо добавить в bridge-домен следующим образом:

interface gigabitethernet 1/0/3
mode switchport
bridge-group 10
exit



Пример настройки

Задача:

С помощью протокола RSTP организовать резервирования сервиса L2VPN, построенного с помощью Ethernet over GRE.


Решение:

Настроим адресацию на ESR1 и ESR2:

ESR2(config)# interface gigabitethernet 1/0/1
ESR2(config-if-gi)#   ip firewall disable
ESR2(config-if-gi)#   ip address 198.51.100.2/30
ESR2(config-if-gi)# exit
ESR2(config)# interface gigabitethernet 1/0/2
ESR2(config-if-gi)#   ip firewall disable
ESR2(config-if-gi)#   ip address 198.51.100.6/30
ESR2(config-if-gi)# exit
ESR2(config)# do commit
ESR2(config)# do confirm

ESR1(config)# interface gigabitethernet 1/0/1
ESR1(config-if-gi)#   ip firewall disable
ESR1(config-if-gi)#   ip address 198.51.100.1/30
ESR1(config-if-gi)# exit
ESR1(config)# interface gigabitethernet 1/0/2
ESR1(config-if-gi)#   ip firewall disable
ESR1(config-if-gi)#   ip address 198.51.100.5/30
ESR1(config-if-gi)# exit
ESR1(config)# do commit
ESR1(config)# do confirm

Настроим Ethernet over GRE. Определим GRE 1 как основной канал, GRE 2 – резервный:

ESR1(config)# bridge 10
ESR1(config-bridge)#   enable
ESR1(config-bridge)# exit
ESR1(config)# tunnel gre 1
ESR1(config-gre)#   mode ethernet
ESR1(config-gre)#   bridge-group 10
ESR1(config-gre)#   local address 198.51.100.1
ESR1(config-gre)#   remote address 198.51.100.2
ESR1(config-gre)#   spanning-tree cost 10
ESR1(config-gre)#   enable
ESR1(config-gre)# exit
ESR1(config)# tunnel gre 2
ESR1(config-gre)#   mode ethernet
ESR1(config-gre)#   bridge-group 10
ESR1(config-gre)#   local address 198.51.100.5
ESR1(config-gre)#   remote address 198.51.100.6
ESR1(config-gre)#   spanning-tree cost 20
ESR1(config-gre)#   enable
ESR1(config-gre)# exit
ESR1(config-if-gi)# do commit
ESR1(config-if-gi)# do confirm

ESR2(config)# bridge 10
ESR2(config-bridge)#   enable
ESR2(config-bridge)# exit
ESR2(config)# tunnel gre 1
ESR2(config-gre)#   mode ethernet
ESR2(config-gre)#   bridge-group 10
ESR2(config-gre)#   local address 198.51.100.2
ESR2(config-gre)#   remote address 198.51.100.1
ESR2(config-gre)#   spanning-tree cost 10
ESR2(config-gre)#   enable
ESR2(config-gre)# exit
ESR2(config)# tunnel gre 2
ESR2(config-gre)#   mode ethernet
ESR2(config-gre)#   bridge-group 10
ESR2(config-gre)#   local address 198.51.100.6
ESR2(config-gre)#   remote address 198.51.100.5
ESR2(config-gre)#   spanning-tree cost 20
ESR2(config-gre)#   enable
ESR2(config-gre)# exit
ESR2(config-if-gi)# do commit
ESR2(config-if-gi)# do confirm

Добавим клиентские интерфейсы в соответствующий bridge-домен:

ESR1(config)# interface gigabitethernet 1/0/3
ESR1(config-if-gi)# mode switchport 
ESR1(config-if-gi)# spanning-tree portfast 
ESR1(config-if-gi)# bridge-group 10
ESR1(config-if-gi)# do commit
ESR1(config-if-gi)# do confirm

ESR2(config)# interface gigabitethernet 1/0/3
ESR2(config-if-gi)# mode switchport 
ESR2(config-if-gi)# spanning-tree portfast 
ESR2(config-if-gi)# bridge-group 10
ESR2(config-if-gi)# do commit
ESR2(config-if-gi)# do confirm

Проверим статус туннелей, чтобы убедиться в сходимости протокола RSTP:

ESR1# sh tu status 
Tunnel             Admin   Link    MTU      Local IP           Remote IP          Last change                 
                   state   state                                                                              
----------------   -----   -----   ------   ----------------   ----------------   -------------------------   
gre 1              Up      Up      1500     198.51.100.1       198.51.100.2       4 hours, 24 minutes and     
                                                                                  58 seconds                  

gre 2              Up      Up      1500     198.51.100.5       198.51.100.6       4 hours, 23 minutes and 6   
                                                                                  seconds                     

ESR1# sh spanning-tree bridge 10 active 
Instance name: bridge 10
    Protocol version: RSTP
    Root ID: [32768] a8:f9:4b:ad:fe:d1
                Root port: [128] gre 1
                Pathcost 10
                Message Age 300
                Hello time: 2 Max age time: 20 Forward delay: 15
    Bridge ID: [32768] e4:5a:d4:01:b7:ec
                Hello time: 2 Max age time: 20 Forward delay: 15
                Transmit hold count: 6 Topology change: 0
                Time since topology change: 1600 Topology change count: 7

Name           State   Prio.Num   Cost        Status     Role       PortFast   Type                   
------------   -----   --------   ---------   --------   --------   --------   --------------------   
gi1/0/3        en      128.5      32768       FRW        Desg       Yes        RSTP                   
gre 1          en      128.3      10          FRW        Root       No         RSTP                   
gre 2          en      128.4      20          BLK        Altr       No         RSTP   

Настройка сервиса завершена.

Настройка протокола MSTP

Протокол Multiple STP является современной реализацией RSTP, ключевой особенностью которой является поддержка VLAN. В MSTP каждый порт может работать с разным количеством VLAN, принадлежащих разным экземплярам (STI). Изменение состояния в одном из инстансов не оказывает влияния на состояние других экземпляров, что позволяет продолжать обработку трафика в случае блокировки одного из STI.

Протокол MSTP поддержан только на ESR-1000.

Алгоритм настройки

Шаг

Описание

Команда

Ключи

1

Выбрать тип протокола MSTP.

esr(config)# spanning tree mode <MODE>

<MODE> – протокол семейства STP:

  • STP – IEEE 802.1D Spanning Tree Protocol;
  • RSTP – IEEE 802.1W Rapid Spanning Tree Protocol;
  • MST -IEEE 802.1S Multiple Spanning Tree Protocol.

Значение по умолчанию: RSTP.

2

Установить приоритет для соответствующего инстанса перед остальными, использующими общий экземпляр MST (необязательно).

esr(config)# spanning-tree  mst <INSTANCE> priority <PRIORITY>

<INSTANCE> – номер экземпляра MSTP [1..15].

<PRIORITY> – приоритет, указывается в диапазоне c шагом 4096 [0..61440].

Значение по умолчанию: 32768.

3Установить максимальное количество транзитных узлов для пакета BPDU, необходимых для формирования дерева (необязательно).esr(config)# spanning-tree mst max-hops <NUM>

<NUM> – количество транзитных узлов, принимает значения [6..40].

Значение по умолчанию: 6.

4

Установить принадлежность экземпляра MST к соответствующей группе VLAN (необязательно).

esr(config-mst)# instance <INSTANCE> vlan <VLAN>

<INSTANCE> – номер экземпляра MSTP [1..15].

<VLAN> – номер VLAN.

5

Задать имя конфигурации MST (необязательно).

esr(config-mst)# name <NAME>

<NAME> – имя конфигурации МST [1..31].

6

Задать номер ревизии конфигурации MST (необязательно).

esr(config-bridge)# revision <REVISION>

<REVISION> – номер ревизии конфигурации МST [0..65535].

7

Установить стоимость интерфейса для соответствующего экземпляра MST.

esr(config-if-gi)# spanning-tree mst <INSTANCE> cost <COST>

<INSTANCE> – номер экземпляра MSTP [1..15].

<COST> – стоимость пути, устанавливается в диапазоне [1..20000000].

Значение по умолчанию: 4.

8Установить приоритет порта для соответствующего интерфейса в экземпляре MST.esr(config-if-gi)# spanning-tree mst <INSTANCE> port-priority <PRIORITY>

<INSTANCE> – номер экземпляра MSTP [1..15].

<PRIORITY> – приоритет, указывается в диапазоне c шагом 16 [0..240].

Пример настройки

Задача:

Настроить протокол MSTP между устройствами для VLAN 100 и VLAN 200, выделив для этого соответствующие инстансы. 


Решение:

Создадим на устройствах необходимые VLAN. Настроим порт в режиме General, трафик VLAN100, 200 будет отправляться тегированным:

esr(config)# vlan 100
esr(config-vlan)# exit
esr(config)# vlan 200
esr(config-vlan)# exit
esr(config)# interface gigabitethernet 1/0/1
esr(config-if-gi)# mo switchport 
esr(config-if-gi)# switchport general allowed vlan add 100,200


Switch(config)#vlan 100,200
Switch(config-vlan-range)#vlan active 
Switch(config-vlan-range)#exit
Switch(config)#interface gigabitethernet 0/1
Switch(config-if)#switchport general allowed vlan add 100,200

Включим протокол MSTP. Настроим инстансы и соответствующие им VLAN.

esr(config)# spanning-tree mst configuration
esr(config-mst)# name mst
esr(config-mst)# revision 1
esr(config-mst)# instance 1 vlan 100
esr(config-mst)# instance 2 vlan 200
esr(config-mst)# exit


Switch(config)#spanning-tree  mode mst 
Switch(config)#spanning-tree  mst configuration 
Switch(config-mst)# name mst
Switch(config-mst)#  revision 1
Switch(config-mst)#  instance 1 vlan 100  
Switch(config-mst)#  instance 2 vlan 200  

Проверим работу протокола MSTP и состояние портов:

esr# sh spanning-tree bridge global 
###### MST instance 1. Vlans mapped: 100
        Regional Root ID: [32768] A8:F9:4B:AA:39:7B
        This switch is the Regional Root
                        Time since topology change: 0 Topology change: 0
                        Topology change count: 32 Max hops: 20
        Designated bridge ID: [32768] A8:F9:4B:AA:39:7B

###### MST instance 2. Vlans mapped: 200
        Regional Root ID: [8192] A8:F9:4B:AA:39:7B
        This switch is the Regional Root
                        Time since topology change: 0 Topology change: 1
                        Topology change count: 34 Max hops: 20
        Designated bridge ID: [8192] A8:F9:4B:AA:39:7B

esr#   sh spanning-tree gigabitethernet 1/0/1

###### MST 1. Mapped Vlans: 100
        Regional Root ID: [16384] A8:F9:4B:AA:39:7B
        This switch is the Regional Root
Name           State   Prio.Num   Cost        Status     Role       PortFast   Type                   
------------   -----   --------   ---------   --------   --------   --------   --------------------   
gi1/0/1        en      128.2305   4           FRW        Desg       No         P2P Inter              

###### MST 2. Mapped Vlans: 200
        Regional Root ID: [8192] A8:F9:4B:AA:39:7B
        This switch is the Regional Root
Name           State   Prio.Num   Cost        Status     Role       PortFast   Type                   
------------   -----   --------   ---------   --------   --------   --------   --------------------   
gi1/0/1        en      128.2305   4           FRW        Desg       No         P2P Inter                  

Настройка протокола MSTP завершена.

Настройка BPDU Guard

BPDU Guard — функция, позволяющая блокировать порт при поступлении BPDU. Это предотвращает случайное или злонамеренное создание петель в сети. Рекомендуется включать BPDU Guard на портах, к которым подключены конечные устройства. Функция может быть использована на физических, sub, q-in-q интерфейсах, а также на port-channel.

Функция недоступна на устройствах ESR-1000, ESR-1200, ESR-15xx, ESR-1700.

При обнаружении входящего BPDU порт переводится в статус errdisable. В логе появятся соответствующие сообщения:

2025-07-01T10:45:48+00:00 %MSTPD-W-BPDUGUARD: Received BPDU on port gigabitethernet 1/0/3 with BPDU Guard - disabling port
2025-07-01T10:45:48+00:00 %LINK-W-ERRDISABLE: gigabitethernet 1/0/3 changed state to ErrDisable, cause 'bpduguard'

По умолчанию порт не будет пытаться автоматически переходить в состояние "Up". Это можно сделать командой:

esr# set interface active gigabitethernet 1/0/3

Возможна настройка автоматического восстановления. По умолчанию временной интервал составляет 300 секунд (значение меняется от 30 до 86400 секунд):

esr-15r(config)# errdisable recovery cause bpduguard 
esr-15r(config)# errdisable recovery interval 
  30-86400  Specify the timeout interval in seconds

При попытке восстановления порта в логе появится сообщение:

esr# 2025-07-02T03:25:25+00:00 %LINK-W-ERRDISABLE_RECOVERY: Attempting to recover gigabitethernet 1/0/3 from ErrDisable state caused by 'bpduguard'

Алгоритм настройки

ШагОписаниеКомандаКлючи
1В контексте настройки интерфейса/туннеля активировать функцию BPDU Guard

esr(config-if-gi)# spanning-tree bpduguard


2Включить автоматический перевод порта  из состояния errDisable (не обязательно)

esr(config)# errdisable recovery cause bpduguard


3Установить временной интервал, по истечении которого интерфейс будет переведен в состояние "UP" 

esr(config)# errdisable recovery interval  <TIME>

<TIME> - время в секундах, принимает значение в диапазоне [30…86400].
Значение по умолчанию: 300.

Пример настройки

Задача:

Включить BPDU Guard на физическом интерфейсе gigabitethernet 1/0/3, к которому подключено конечное устройство. При поступлении BPDU порт должен отключаться на 60 секунд и автоматически восстанавливаться. 


Решение:

Включаем на gigabitethernet 1/0/3 BPDU Guard:

esr(config)# interface gigabitethernet 1/0/3
esr(config-if-gi)# spanning-tree bpduguard 

Включаем автоматическое восстановление интерфейса и задаём временной интервал 60 секунд:

esr(config)# errdisable recovery cause bpduguard 
esr(config)# errdisable recovery interval 60

Проверим настройки восстановления интерфейса:

esr# show errdisable recovery 
Timer interval: 60 seconds
Reason Automatic Recovery 
---------- ------------------- 
bpduguard Enabled 

После перехода интерфейса в состояние блокировки, его статус будет отображаться как ErrDisable:

esr# show interfaces status 
Interface              Admin        Link    MTU     MAC address         Last change     Mode           
                       State        State                               (d,h:m:s)                      
--------------------   ----------   -----   -----   -----------------   -------------   ------------   
gi1/0/1                Up           Up      1500    68:13:e2:7e:73:91   00,18:31:16     routerport     
gi1/0/2                Up           Down    1500    68:13:e2:7e:73:92   00,18:31:22     routerport     
gi1/0/3                ErrDisable   Down    1500    68:13:e2:7e:73:93   00,00:00:08     switchport     

Подробную информацию о блокировке интерфейсов можно посмотреть командой:

esr-15r# show interfaces status errdisable 
Interface              Err-Disable Reason    Auto-Recovery Time Left    
                                             (sec)                      
--------------------   -------------------   ------------------------   
gi1/0/3                bpduguard             56      

Настройка Bridge

Bridge (мост) — это способ соединения двух и более сегментов Ethernet на канальном уровне без использования протоколов более высокого уровня, таких как IP. Пакеты передаются на основе Ethernet-адресов, а не IP-адресов. Поскольку передача выполняется на канальном уровне (уровень 2 модели OSI), трафик протоколов более высокого уровня прозрачно проходит через мост.

Алгоритм настройки

ШагОписаниеКомандаКлючи
1Добавить сетевой мост (bridge) в систему и перейти в режим настройки его параметров.

esr(config)# bridge <BRIDGE-ID>

<BRIDGE-ID> – идентификационный номер моста, принимает значения в диапазоне:

  • для ESR-10/12V(F)/
    15/15R/15VF – [1..50];
  • для ESR-20/21/30/31/
    100/200 – [1..250];
  • для ESR-1000/1200/
    1500/1511 (rev.B)/1700/3100/
    3200/3200L/3250/3250/3300/3350/
    3350 – [1..500].

2

Активировать сетевой мост.

esr(config-bridge)# enable


3

Указать экземпляр VRF, в котором будет работать данный интерфейс (необязательно).

esr(config-bridge)# ip vrf forwarding <VRF>

<VRF> – имя VRF, задается строкой до 31 символа.

4

Назначить описание конфигурируемому сетевому мосту (необязательно).

esr(config-bridge)# description <DESCRIPTION>

<DESCRIPTION> – описание сетевого моста, задаётся строкой до 255 символов.

5

Связать саб-интерфейс, qinq-интерфейс, L2GRE-туннель или L2TPv3-туннель с сетевым мостом. Связанные интерфейсы/туннели и сетевые мосты автоматически становятся участниками общего L2-домена (необязательно).

esr(config-if-gi)# bridge-group <BRIDGE-ID>

esr(config-if-l2tpv3)# bridge-group <BRIDGE-ID>

<BRIDGE-ID> – идентификационный номер моста, принимает значения в диапазоне:

  • для ESR-10/12V(F)/
    15/15R/15VF – [1..50];
  • для ESR-20/21/30/
    31/100/200 – [1..250];
  • для ESR-1000/1200/
    1500/1511 (rev.B)/1700/3100/
    3200/3200L/3250/3250/3300/3350/
    3350 – [1..500].

6

Связать текущий сетевой мост с VLAN. Все интерфейсы и L2-туннели, являющиеся членами назначаемого VLAN, автоматически включаются в сетевой мост и становятся участниками общего L2-домена (необязательно).

esr(config-bridge)# vlan <VID>

<VID> – идентификатор VLAN, задаётся в диапазоне [1..4094].

7

Указать размер MTU (Maximum Transmition Unit) пакетов, которые может пропускать данный bridge (необязательно; возможно, если в bridge включен только VLAN).
MTU более 1500 будет активно только в случае применения команды "system jumbo-frames".

esr(config-bridge)# mtu <MTU>

<MTU> – значение MTU, принимает значения в диапазоне:

  • для ESR-10/12V(F)/15/
    15R/15VF – [552..9600];
  • для ESR-20/21/30/
    31 – [552..9500];
  • для ESR-100/200/
    1000/1200/1500/
    1511 (rev.B)/1700/3100/
    3200/3200L/
    3250/3250/3300/3350/
    3350 – [552..10000].

Значение по умолчанию: 1500.

8Указать IPv4/IPv6-адрес и маску подсети для конфигурируемого интерфейса или включить получение IP-адреса динамически.

esr(config-bridge)# ip address <ADDR/LEN> [unit <ID>]

или

esr(config-bridge)# ip address <ADDR/LEN> secondary [unit <ID>]

<ADDR/LEN> – IP-адрес и длина маски подсети, задаётся в виде AAA.BBB.CCC.DDD/EE, где каждая часть AAA – DDD принимает значения [0..255] и EE принимает значения [1..32].

<ID> – номер юнита, принимает значения [1..4].

Ключ secondary указывает, что настроенный адрес является дополнительным IP-адресом. Если это ключевое слово отсутствует, настроенный адрес является основным IP-адресом. Возможно указать до 7 дополнительных IP-адресов.

Дополнительные функции IPv4-адресации см. в разделе Настройка IP-адресации.

esr(config-bridge)# ipv6 address <IPV6-ADDR/LEN> [unit <ID>]

<IPV6-ADDR/LEN> – IP-адрес и префикс подсети, задаётся в виде X:X:X:X::X/EE, где каждая часть X принимает значения в шестнадцатеричном формате [0..FFFF] и EE принимает значения [1..128].

<ID> – номер юнита, принимает значения [1..4].

Дополнительные функции IPv6-адресации см. в разделе Настройка IPv6-адресации.

Можно указать несколько IPv4/IPv6-адресов перечислением через запятую. Может быть назначено до 8 IPv4/IPv6-адресов на интерфейс.

esr(config-bridge)# ip address dhcp

Дополнительные функции при работе DHCP-клиента см. в разделе Управление DHCP-клиентом.

9

Отключить на интерфейсе функции Firewall или включить интерфейс в зону безопасности (см. раздел Конфигурирование Firewall).

esr(config-bridge)# ip firewall disable


esr(config-bridge)# security-zone <NAME>

<NAME> – имя зоны безопасности, задаётся строкой до 31 символа.

10Включить запись статистики использования текущего интерфейса (необязательно).

esr(config-bridge)# history statistics


11

Задать интервал времени, за который усредняется статистика о нагрузке на bridge (необязательно).

esr(config-bridge)# load-average <TIME>

<TIME> – интервал в секундах, принимает значения [5..150].

Значение по умолчанию: 5.

12

Задать MAC-адрес сетевого моста, отличный от системного (необязательно).

esr(config-bridge)# mac-address <ADDR>

<ADDR> – МАС-адрес сетевого моста, задаётся в виде XX:XX:XX:XX:XX:XX, где каждая часть принимает значения [00..FF].

13

Включить на bridge режим изоляции интерфейсов.
В данном режиме обмен трафиком между членами сетевого моста запрещен (необязательно).

Командой protected-ports exclude {<IF> | <TUN> | <VLAN>} исключаются из списка изолируемых сущности, включенные в сетевой мост.

esr(config-bridge)# protected-ports <MODE> 

  • none – изоляция интерфейсов отключена. В данном режиме коммутация кадров между членами сетевого моста разрешена;
  • local – изоляция интерфейсов включена. В данном режиме коммутация кадров между членами сетевого моста запрещена;
  • radius – изоляция интерфейсов включена. Для использования данного режима требуется настройка Wi-Fi контроллера туннелей в режиме "radius". В данном режиме коммутация кадров между членами сетевого моста запрещена, за исключением SoftGRE DATA туннелей. Для SoftGRE DATA-туннелей параметры изоляции запрашиваются у RADIUS-сервера.
esr(config-bridge)# protected-ports exclude {<IF> | <TUN> | <VLAN>}

<IF> – интерфейс, задается в виде, описанном в разделе Типы и порядок именования интерфейсов маршрутизатора.

<TUN> – имя туннеля, задается в виде, описанном в разделе Типы и порядок именования туннелей маршрутизатора.

<VLAN> – vlan, связанный с сетевым мостом.

14

Запретить коммутацию трафика unknown-unicast (когда MAC-адрес назначения не содержится в таблице коммутации) в данном bridge (необязательно; применимо только на ESR-1000/1200/1500/1511/1700/
3100/3200/3200L/3250/3250/3300/3350/3350).

esr(config-bridge)# unknown-unicast-forwarding disable


15

Установить время жизни IPv4/IPv6-записей в ARP-таблице, изученных на данном bridge (необязательно).

esr(config-bridge)# ip arp reachable-time <TIME>

или

esr(config-bridge)# ipv6 nd reachable-time <TIME>

<TIME> – время жизни динамических MAC-адресов, в миллисекундах. Допустимые значения от 5000 до 100000000 миллисекунд. Реальное время обновления записи варьируется от [0,5;1,5]*<TIME>.

Также для bridge-интерфейса возможно настроить:

Пример настройки bridge для VLAN и L2TPv3-туннеля

Задача:

Объединить в единый L2-домен интерфейсы маршрутизатора, относящиеся к локальной сети, и L2TPv3-туннель, проходящий по публичной сети. Для объединения использовать VLAN 333.

Решение:

Создадим VLAN 333:

esr(config)# vlan 333
esr(config-vlan)# exit

Создадим зону безопасности «trusted»:

esr(config)# security-zone trusted
esr(config-zone)# exit

Добавим интерфейсы gi1/0/11, gi1/0/12 в VLAN 333:

esr(config)# interface gigabitethernet 1/0/11-12
esr(config-if)# mode switchport
esr(config-if)# switchport general allowed vlan add 333 tagged

Создадим bridge 333, привяжем к нему VLAN 333 и укажем членство в зоне «trusted»:

esr(config)# bridge 333
esr(config-bridge)# vlan 333
esr(config-bridge)# security-zone trusted
esr(config-bridge)# enable 

Установим принадлежность L2TPv3-туннеля к мосту, который связан с локальной сетью (настройка L2TPv3-туннеля рассматривается в разделе Настройка L2TPv3-туннелей). В общем случае идентификаторы моста и туннеля не должны совпадать с VID, как в данном примере.

esr(config)# tunnel l2tpv3 333
esr(config-l2tpv3)# bridge-group 333

Пример настройки bridge для VLAN

Задача:

Настроить маршрутизацию между VLAN 50 (10.0.50.0/24) и VLAN 60 (10.0.60.0/24). VLAN 50 должен относиться к зоне «LAN1», VLAN 60 – к зоне «LAN2». Необходимо разрешить свободную передачу трафика между зонами.

Решение:

Создадим VLAN 50, 60:

esr(config)# vlan 50,60
esr(config-vlan)# exit

Создадим зоны безопасности «LAN1» и «LAN2»:

esr(config)# security-zone LAN1
esr(config-zone)# exit
esr(config)# security-zone LAN2
esr(config-zone)# exit

Назначим интерфейсам gi1/0/11, gi1/0/12 VLAN 50:

esr(config)# interface gigabitethernet 1/0/11-12
esr(config-if-gi)# switchport general allowed vlan add 50 tagged

Назначим интерфейсу gi1/0/14 VLAN 60:

esr(config)# interface gigabitethernet 1/0/14
esr(config-if-gi)# switchport general allowed vlan add 60 tagged

Создадим bridge 50, привяжем VLAN 50, укажем IP-адрес 10.0.50.1/24 и членство в зоне «LAN1»:

esr(config)# bridge 50
esr(config-bridge)# vlan 50
esr(config-bridge)# ip address 10.0.50.1/24
esr(config-bridge)# security-zone LAN1
esr(config-bridge)# enable 

Создадим bridge 60, привяжем VLAN 60, укажем IP-адрес 10.0.60.1/24 и членство в зоне «LAN2»:

esr(config)# bridge 60
esr(config-bridge)# vlan 60
esr(config-bridge)# ip address 10.0.60.1/24
esr(config-bridge)# security-zone LAN2
esr(config-bridge)# enable 

Создадим правила в Firewall, разрешающие свободное прохождение трафика между зонами:

esr(config)# security zone-pair LAN1 LAN2
esr(config-zone-pair)# rule 1
esr(config-zone-pair-rule)# action permit
esr(config-zone-pair-rule)# enable
esr(config-zone-pair-rule)# exit
esr(config-zone-pair)# exit
esr(config)# security zone-pair LAN2 LAN1
esr(config-zone-pair)# rule 1
esr(config-zone-pair-rule)# action permit
esr(config-zone-pair-rule)# enable
esr(config-zone-pair-rule)# exit
esr(config-zone-pair)# exit
esr(config)# exit

Посмотреть членство интерфейсов в мосте можно командой:

esr# show interfaces bridge

Пример настройки добавления/удаления второго VLAN-тега

Задача:

На интерфейс gigabitethernet 1/0/1 поступают Ethernet-кадры с различными VLAN-тегами. Необходимо перенаправить их в интерфейс gigabitethernet 1/0/2, добавив второй VLAN-ID 828. При поступлении на интерфейс gigabitethernet 1/0/2 Ethernet-кадров с VLAN-ID 828 данный тег должен быть удален и отправлен в интерфейс gigabitethernet 1/0/1.

Решение:

Создадим на маршрутизаторе bridge без VLAN и без IP-адреса:

esr(config)# bridge 1
esr(config-bridge)# enable 
esr(config-bridge)# exit 

Включим интерфейс gigabitethernet 1/0/1 в bridge 1:

esr(config)# interface gigabitethernet 1/0/1
esr(config-if-gi)# bridge-group 1
esr(config-if-gi)# exit 

Включим саб-интерфейс gigabitethernet 1/0/2.828 в bridge 1:

esr(config)# interface gigabitethernet 1/0/2.828
esr(config-if-sub)# bridge-group 1
esr(config-if-sub)# exit 

При добавлении второго VLAN-тега в Ethernet-кадр его размер увеличивается на 4 байта. На интерфейсе маршрутизатора gigabitethernet 1/0/2 и на всем оборудовании, передающем Q-in-Q кадры, необходимо увеличить MTU на 4 байта или более.

Настройка Dual-Homing

В текущей версии ПО функция поддерживается только на маршрутизаторе ESR-1000.

Dual-Homing – технология резервирования соединений, позволяет организовать надежное соединение ключевых ресурсов сети на основе наличия резервных линков.

Алгоритм настройки

Шаг

Описание

Команда

Ключи

1

Указать резервный интерфейс, на который будет происходить переключение при потере связи на основном.

esr(config-if-gi)# backup interface<IF> vlan <VID>

<IF> – интерфейс, на который будет происходить переключение.

<VID> – идентификационный номер VLAN, задаётся в диапазоне [2…4094].

Можно также задать диапазоном через «-» или перечислением через «,».

2

Указать количество копий пакетов с одним и тем же MAC-адресом, которые будут отправлены в активный интерфейс при переключении (необязательно).

esr(config)# backup-interface mac-duplicate <COUNT>

<COUNT> – количество копий пакетов, принимает значение [1..4].

3

Указать количество пакетов в секунду, которое будет отправлено в активный интерфейс при переключении (необязательно).

esr(config)# backup-interfacemac-per-second<COUNT>

<COUNT> – количество MAC-адресов в секунду, принимает значение [50..400].

4

Указать, что необходимо осуществить переключение на основной интерфейс при восстановлении связи (необязательно).

esr(config)# backup-interface preemption


Пример настройки

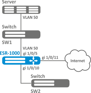
Задача:

Организовать резервирование L2-соединений маршрутизатора ESR для VLAN 50-55 через устройства SW1 и SW2.

Решение:

Предварительно нужно выполнить следующие действия:

Создадим VLAN 50-55:

esr(config)# vlan 50-55

Необходимо отключить STP на интерфейсах gigabitethernet 1/0/9 и gigabitethernet 1/0/10, так как совместная работа данных протоколов невозможна:

esr(config)# interface gigabitethernet 1/0/9-10
esr(config-if-gi)# spanning-tree disable

Интерфейсы gigabitethernet 1/0/9 и gigabitethernet 1/0/10 добавим в VLAN 50-55 в режиме general:

esr(config-if-gi)# switchport general allowed vlan add 50-55
esr(config-if-gi)# exit

Основной этап конфигурирования:

Сделаем интерфейс gigabitethernet 1/0/10 резервным для gigabitethernet 1/0/9:

esr(config)# interface gigabitethernet 1/0/9
esr(config-if-gi)# backup interface gigabitethernet 1/0/10 vlan 50-55 

Просмотреть информацию о резервных интерфейсах можно командой:

esr# show interfaces backup 

Настройка зеркалирования (SPAN/RSPAN)

В текущей версии ПО функция удаленного зеркалирования (RSPAN) поддерживается только на маршрутизаторах ESR-1000/1200/1500/1511/1700.

Зеркалирование трафика – функция маршрутизатора, предназначенная для перенаправления трафика с одного порта маршрутизатора на другой порт этого же маршрутизатора (локальное зеркалирование) или на удаленное устройство (удаленное зеркалирование).

Алгоритм настройки

Шаг

Описание

Команда

Ключи

1

Определить VLAN, по которому будет передаваться отзеркалированный трафик (в случае использования удаленного зеркалирования).

esr(config)# port monitor remote vlan <VID> <DIRECTION>

<VID> – идентификационный номер VLAN, задаётся в диапазоне [2…4094];

<DIRECTION> – направление трафика:

  • tx – зеркалирование в указанный VLAN только исходящего трафика;
  • rx – зеркалирование в указанный VLAN только входящего трафика.

2

Включить режим удаленного зеркалирования (в случае использования удаленного зеркалирования).

esr(config)# port monitor remote


3

Определить режим порта, передающего отзеркалированный трафик (необязательно).

esr(config)# port monitor mode <MODE>

<MODE> – режим:

  • network – совмещенный режим передачи данных и зеркалирование (по умолчанию);
  • monitor-only – только зеркалирование.

4

В режиме конфигурации интерфейса включить зеркалирование.

esr(config-if-gi)# port monitor interface <IF> [ <DIRECTION> ]

<IF> – интерфейс, c которого будут зеркалироваться кадры;

<DIRECTION> – направление трафика:

  • tx – зеркалирование только исходящего трафика;
  • rx – зеркалирование только входящего трафика.

Пример настройки

Задача:

Организовать удаленное зеркалирование трафика по VLAN 50 с интерфейса gi1/0/11 для передачи на сервер для обработки.

Решение:

Предварительно нужно выполнить следующие действия:

  • Создать VLAN 50;
  • На интерфейсе gi 1/0/5 добавить VLAN 50 в режиме general.

Основной этап конфигурирования:

Укажем VLAN, по которой будет передаваться зеркалированный трафик:

еsr1000(config)# port monitor remote vlan 50 

На интерфейсе gi 1/0/5 укажем порт для зеркалирования:

еsr1000(config)# interface gigabitethernet 1/0/5
еsr1000(config-if-gi)# port monitor interface gigabitethernet 1/0/11 

Укажем на интерфейсе gi 1/0/5 режим удаленного зеркалирования:

еsr1000(config-if-gi)# port monitor remote

Настройка LACP

LACP — протокол для агрегирования каналов, позволяет объединить несколько физических каналов в один логический. Такое объединение позволяет увеличивать пропускную способность и надежность канала.

Алгоритм настройки

ШагОписаниеКомандаКлючи
1Установить приоритет системы для протокола LACP.

esr(config)# lacp system-priority <PRIORITY>

<PRIORITY> – приоритет, указывается в диапазоне [1..65535].

Значение по умолчанию: 1.

2

Установить механизм балансировки нагрузки для групп агрегации каналов.

esr(config)# port-channel load-balance { src-dst-mac-ip |
src-dst-mac | src-dst-ip | src-dst-mac-ip-port }

  • src - dst - mac - ip – механизм балансировки основывается на MAC-адресе и IP-адресе отправителя и получателя;
  • src - dst - mac – механизм балансировки основывается на MAC-адресе отправителя и получателя;
  • src - dst - ip – механизм балансировки основывается на IP-адресе отправителя и получателя;
  • src - dst - mac - ip - port – механизм балансировки основывается на MAC-адресе, IP-адресе и порте отправителя и получателя.

3

Установить административный таймаут протокола LACP.

esr(config)# lacp timeout {short | long }

  • long – длительное время таймаута;
  • short – короткое время таймаута.

Значение по умолчанию: long.

4



Создать и перейти в режим конфигурирования агрегированного интерфейса.



esr(config)# interface port-channel { <ID> | <UNIT>/<ID> }

<UNIT> – номер устройства в группе устройств [1..4].

<CH> – порядковый номер группы агрегации каналов, принимает значения [1..12].

esr(config)# interface port-channel { <ID> | <UNIT>/<ID> }.<S-VLAN>

<UNIT> – номер устройства в группе устройств [1..4].

<CH> – порядковый номер группы агрегации каналов, принимает значения [1..12].

<S-VLAN> – идентификатор создаваемого S-VLAN.

esr(config)# interface port-channel { <ID> | <UNIT>/<ID> }.<S-VLAN>.<C-VLAN>
<C-VLAN> – идентификатор создаваемого C-VLAN.

5

Настроить необходимые параметры агрегированного канала.

esr(config-if-port-channel)# mode switchport

Установить интерфейс в режим L2

esr(config-if-port-channel)# mode routerport
Установить интерфейс в режим L3
6Задать скорость (необязательно).esr(config-if-port-channel)# speed <SPEED>

<SPEED> – значение скорости:

  • 10M – значение скорости 10 Мбит/с;
  • 100M – значение скорости 100 Мбит/с;
  • 1000M – значение скорости 1000 Мбит/с;
  • 10G – значение скорости 10 Гбит/с;
  • 25G – значение скорости 25 Гбит/с;
  • 40G – значение скорости 40 Гбит/с;
  • 100G – значение скорости 100 Гбит/с;

Параметр наследуют все физические интерфейсы, принадлежащие данной группе агрегации каналов.

Значение по умолчанию: 1000M

7Изменить размер MTU (MaximumTransmitionUnit). MTU более 1500 будет активно, только если применена команда system jumbo-frames (необязательно).esr(config-if-port-channel)# mtu <MTU>

<MTU> – значение MTU в байтах.

Параметр наследуют все физические интерфейсы, принадлежащие данной группе агрегации каналов.

Значение по умолчанию: 1500.

8

Перейти в режим конфигурирования физического интерфейса.

esr(config)# interface <IF-TYPE><IF-NUM>

<IF-TYPE> – тип интерфейса (gigabitethernet или tengigabitethernet).

<IF-NUM> – U/S/P – U-юнит (1), S – слот (0), P – порт.

9

Включить физический интерфейс в группу агрегации каналов с указанием режима формирования группы агрегации каналов.

esr(config-if-gi)# channel-group <ID> mode <MODE>

<ID> – порядковый номер группы агрегации каналов, принимает значения [1..12].

<MODE> – режим формирование группы агрегации каналов:

  • auto – добавить интерфейс в динамическую группу агрегации с поддержкой протокола LACP;
  • on – добавить интерфейс в статическую группу агрегации.
10

Установить LACP-приоритет интерфейса Ethernet.

esr(config-if-gi)# lacp port-priority <PRIORITY>

<PRIORITY> – приоритет, указывается в диапазоне [1..65535].

Значение по умолчанию: 1.

11

Установить интервал времени, в течение которого собирается статистика о нагрузке на интерфейс (необязательно).

esr(config-if-gi)# load-average <TIME>

<TIME> – интервал в секундах, принимает значения [5..150].

12Включить запись статистики использования текущего интерфейса (необязательно).

esr(config-if-gi)# history statistics


Также для агрегированного интерфейса возможно настроить:

Пример настройки

Задача:

Настроить агрегированный канал между маршрутизатором ESR и коммутатором с помощью tengigabitethernet-интерфейсов со значением MTU 9000 в режиме Trunk для передачи всех VLAN, созданных на маршрутизаторе.


Решение:

Предварительная конфигурация:

Предварительно на устройствах необходимо включить поддержку Jumbo-фреймов. Для вступления изменений в силу требуется перезагрузка устройства:

esr (config)# system jumbo-frames 

Также на устройствах должны быть созданы необходимые VLAN для передачи в режиме Trunk.

Основной этап конфигурирования:

Создадим интерфейс port-channel 3:

esr(config)# interface port-channel 3

Переведём интерфейс в режим swithcport:

esr(config-if-port-channel)# mode switchport

Зададим размер MTU = 9000:

esr(config-if-port-channel)# mtu 9000

Установим значение скорости физических интерфейсов, на которых будет работать агрегированный интерфейс:

esr(config-if-port-channel)# speed 10G

Настроим работу интерфейса в режиме trunk с передачей всех VLAN, созданных на маршрутизаторе:

esr(config-if-port-channel)# switchport mode trunk
esr(config-if-port-channel)# switchport trunk allowed vlan auto-all

Перейдём к настройке физических интерфейсов. Переведём интерфейсы tengigabitethernet1/0/1 и tengigabitethernet1/0/2 в режим работы switchport:

esr(config)# interface tengigabitethernet 1/0/1-2
esr(config-if-te)# mode switchport 

Включим  интерфейсы в созданную группу агрегации каналов с ID 3 в режиме auto с поддержкой протокола LACP:

esr(config-if-te)# channel-group 3 mode auto 

Дальнейшая конфигурация port-channel проводится как на обычном физическом интерфейсе. 





  • Нет меток