- АРМ Менеджера селекторного совещания
- Руководство ведущего селекторного совещания
- Руководство участника селекторного совещания
- Руководство по настройке селекторной связи с возможностью управления с ТА
Селекторное совещание
Описание и использование
Сбор совещания с ТА осуществляется путем звонка на виртуального абонента с активированной услугой Teleconference, привязанного к шаблону совещания.
Или через web-интерфейс с помощью пакета ecss-teleconference-ui.
Для работы "нового селектора" требуется лицензии как на сервис Teleconference, так и для сбора через ТА требуется необходимое кол-во лицензий "ECSS-GEN" для активизаций виртуальных абонентов.
Настройка параметров услуги через интерфейс командной строки
Для активации услуги "teleconference" через интерфейс командной строки выполните следующую команду:
- для администратора системы:
Установите разрешение на использование услуги:/cluster/storage/<CLUSTER>/ss/enable <DOMAIN> <NUMBER> teleconference
Активируйте услугу:
/cluster/storage/<CLUSTER>/ss/activate <DOMAIN> <NUMBER> teleconference
- для оператора виртуальной АТС:
Установите разрешение на использование услуги:/domain/<DOMAIN>/ss/enable <NUMBER> teleconference
Активируйте услугу:
/domain/<DOMAIN>/ss/activate <NUMBER> teleconference
где
<CLUSTER> — имя кластера хранения долговременных данных (DS);
<DOMAIN> — имя виртуальной АТС, которой принадлежит абонент(ы);
<NUMBER> — номер абонента, на котором активируется услуга;
Описание команд для управления услугами через интерфейс командной строки CLI приведено в Справочнике команд CLI, разделы /cluster/storage/<STORAGE>/ss и /domain/<DOMAIN>/ss.
Настройка параметров услуги через web-конфигуратор
Настройки выполняются в разделе "Supplementary services" ("Дополнительные услуги") приложения "Subscriber card" ("Карточка абонента").
Настройка услуги для всех абонентов определенной виртуальной АТС, а также для определенного абонента в отдельности выполняется в приложении "Subscriber card" ("Карточка абонента").
Для активации услуги установите флаг напротив значения "Селекторное совещание (teleconference)".
Для сохранения настроек нажмите кнопку "Save" ("Сохранить").
Для деактивации услуги — снимите флаг.
Пример настройки
Активировать услугу "Селекторное совещание (teleconference) для виртуального абонента с номером 555.
Активация услуги через интерфейс командной строки:
/domain/test_domain/ss/enable 555 teleconference /domain/test_domain/ss/activate 555 teleconference
Активация услуги через web-конфигуратор:
- Выберите номер телефона абонента — 555;
- Разрешите использовать услугу абоненту — установите . Установите флаг напротив услуги "Селекторное совещание (teleconference)";
- Для сохранения настроек нажмите кнопку "Save" ("Сохранить").
Создание шаблона селекторного совещания
Команды для создания и настройки шаблона селекторного совещания через CLI описана в в настройках шаблонов.
Процесс создания и настройки шаблона селекторного совещания через web-интерфейс описан в АРМ Менеджера селекторного совещания.
Создание администратора селекторного совещания
Менеджером селекторного совещания может быть любой абонент виртуального АТС. Администратор селекторного совещания так же имеет доступ в АРМ Менеджера селекторного совещания.
- Установите роль пользователя для услуги селекторного совещания и его пароль:
/domain/<DOMAIN>/alias/set <NUMBER> <GROUP> <IFACENAME> teleconference\role admin/domain/<DOMAIN>/alias/set <NUMBER> <GROUP> <IFACENAME> teleconference\password <PASS>
где
<DOMAIN> — имя виртуальной АТС, которой принадлежит абонент(ы);
<NUMBER> — номер абонента на котором активируется услуга;
<GROUP> — группа интерфейсов АТС;
<IFACENAME> — имя интерфейса виртуальной АТС;
<PASS> — пароль для входа пользователем в АРМ управления селекторным совещанием
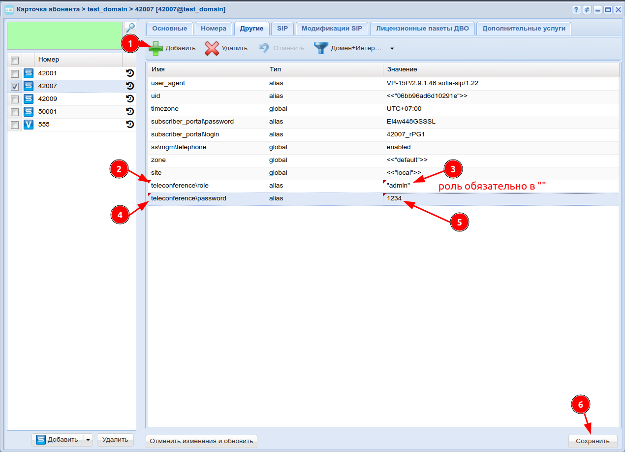
Например, назначьте пользователя с номером 42007 администратором селекторного совещания:
domain/test_domain/alias/set 42007 sip 42007@test_domain teleconference\role admin domain/test_domain/alias/set 42007 sip 42007@test_domain teleconference\password 1234
Или пользователя с номером 42007 через веб-интерфейс:
Роль "Администратор" определяет только взаимодействие с услугой ecss-teleconference-ui и не влияет на возможность участия и сбора селекторного совещание с ТА, а так же не дает возможность управления виртуальной АТС.
Создание менеджера селекторного совещания
Менеджером селекторного совещания может быть любой абонент виртуального АТС. Менеджер селекторного совещания имеет доступ в АРМ Менеджера селекторного совещания.
- Установите роль пользователя для услуги селекторного совещания и его пароль:
/domain/<DOMAIN>/alias/set <NUMBER> <GROUP> <IFACENAME> teleconference\role manager/domain/<DOMAIN>/alias/set <NUMBER> <GROUP> <IFACENAME> teleconference\password <PASS>
где
<DOMAIN> — имя виртуальной АТС, которой принадлежит абонент(ы);
<NUMBER> — номер абонента на котором активируется услуга;
<GROUP> — группа интерфейсов АТС;
<IFACENAME> — имя интерфейса виртуальной АТС;
<PASS> — пароль для входа пользователем в АРМ менеджера селекторного совещания
Например, назначьте пользователя с номером 42007 менеджером селекторного совещания:
domain/test_domain/alias/set 42007 sip 42007@test_domain teleconference\role manager domain/test_domain/alias/set 42007 sip 42007@test_domain teleconference\password 1234
Или назначьте пользователя с номером 42007 через веб-интерфейс:
Роль "Менеджер" определяет только взаимодействие с услугой ecss-teleconference-ui и не влияет на возможность участия и сбора селекторного совещание с ТА
Создание пользователя селекторного совещания
Пользователем селекторного совещания может быть любой абонент виртуального АТС. Пользователь селекторного совещания
- Установите роль пользователя для услуги селекторного совещания и его пароль:
/domain/<DOMAIN>/alias/set <NUMBER> <GROUP> <IFACENAME> teleconference\role member/domain/<DOMAIN>/alias/set <NUMBER> <GROUP> <IFACENAME> teleconference\password <PASS>
где
<DOMAIN> — имя виртуальной АТС, которой принадлежит абонент(ы);
<NUMBER> — номер абонента на котором активируется услуга;
<GROUP> — группа интерфейсов АТС;
<IFACENAME> — имя интерфейса виртуальной АТС;
<PASS> — пароль для входа — интерфейс селекторного совещания
Например, назначьте пользователя с номером 42007 пользователем селекторного совещания:
domain/test_domain/alias/set 42007 sip 42007@test_domain teleconference\role member domain/test_domain/alias/set 42007 sip 42007@test_domain teleconference\password 1234
Или назначьте пользователя с номером 42007 через веб-интерфейс:
Роль "Пользователь" определяет только взаимодействие с услугой ecss-teleconference-ui и не влияет на возможность участия и сбора селекторного совещание с ТА.
Сбор селекторного совещания
Сбор селекторного совещания посредством ТА осуществляется звонком на номер виртуального абонента, с привязанным к нему шаблоном селекторного совещания.
Процесс создания, настройки и запуска шаблона селекторного совещания через web-интерфейс описан в АРМ Менеджера селекторного совещания.





