Описание

Услуга "Call hunt" предназначена для одновременного вызова на группу абонентов с очередью, с определенными стратегиями перебора абонентов группы. 

В текущей версии "Call hunt" поддерживаются следующие типы работы услуги:

  • Групповой (group) — вызов поступает одновременно на всех абонентов группы;
  • Последовательный поиск (serial) — поиск начинается с первого свободного участника группы;
  • Поиска по наименее нагруженному номеру (longest_idle) — поиск начинается с наименее нагруженного участника группы;
  • Задержанный групповой (delay_group) — вызов поступает на всех абонентов по очереди в зависимости от выставленного тайм-аута вызова участника группы;
  • Ручной (manual) — можно изменять любые настройки группы "Сall hunt", что позволяет гибко настраивать поведение услуги.

Услугу "Call Hunt" может активировать только оператор.

При настройке услуги "Call Hunt" в зависимости от типа работы используются следующие параметры:

  • Участники CHunt группы (numbers) — номера абонентов, которые входят в группу "Call Hunt";
  • Размер очереди (queue_size) — если на группу "Сall Hunt" поступает более одного вызова, то вызовы направляются в очередь. Параметр используется для ограничения длины данной очереди. Если параметр равен нулю, очередь не ограничена;
  • Стратегия выбора очереди (queue_strategy) — алгоритм обработки входящего вызова при отсутствии свободных номеров в группе поиска:
    • wait — ожидание;
    • drop — отбой;
  • Алгоритм поиска свободной линии (search_strategy) — алгоритм поиска абонента группы, на которого нужно направить вызов в данный момент времени:
    • first — вызов идет с начала списка участников группы к концу;
    • last — выполняется перебор с последнего занятого номера, вызов идет с последнего не занятого номера из списка участников группы;
    • random — вызов распределяется в случайном порядке;
    • longest_idle — вызов поступает на участника группы, время занятости которого в рамках данной группы за последние 12 часов было наименьшим.
  • Число одновременных вызовов (window_size) — количество абонентов группы, на которых одновременно могут поступать вызовы;
  • Шаг смещения окна (window_shift) — шаг перехода окна вызовов по номерам "Call Hunt" группы;
  • Повторять перебор участников (cyclic) — повтор перебора участников "Call Hunt" группы;
  • Таймер смещения позиции окна (window_shift_timeout) — время ожидания ответа от участника группы перед передачей вызова следующему участнику. Задается целым числом от 0 до 120с;
  • Количество сдвигов окна (max_shift_count) — максимальное количество переходов между участниками группы до отбоя вызывающего абонента;
  • Индекс первого абонента в окне (window_start_pos) — указывается позиция в списке участников группы, на которого будет идти первый вызов в рамках группы;
  • Переустановить начальную позицию окна после завершения всех входящих вызовов (reset_window_start_pos_after_call) — флаг, показывающий, что необходимо сбросить значение параметра "window_start_pos" после того, как все поступившие на "Call Hunt" группу вызовы будут распределены;

  • Использовать Origin A номер  флаг, позволяющий отображать номер вызывающего абонента.

Использование

В данном типе услуги "Call Hunt" можно изменять любые настройки группы.

Активация услуги:

/domain/<DOMAIN_NAME>/ss/activate <HUNT_NUMBER> chunt mode = manual, numbers = [A,B,C,D], cyclic = <CYCLIC>, max_shift_count = <MAX_SHIFT_COUNT>, queue_size = <QUEUE_SIZE>, reset_window_start_pos_after_call = <RESET_WINDOW_START_POS_AFTER_CALL>, search_strategy = <SEARCH_STRATEGY>, window_shift = <WINDOW_SHIFT>, window_shift_timeout = <WINDOW_SHIFT_TIMEOUT>, window_size = <WINDOW_SIZE>, window_start_pos = <WINDOW_START_POS>, use_orig_a = <USE_ORIG_A>

Управление услугой с телефонного аппарата

Активация
только через оператора
Деактивация
только через оператора

Настройка параметров услуги через интерфейс командной строки

Для активации услуги "Поиск первой свободной линии по списку, ручной тип" через интерфейс командной строки выполните следующую команду:

  • для администратора системы:
    /cluster/storage/<CLUSTER>/ss/activate <ADDRESS> chunt mode = manual, numbers = [<NUMBER_1> <NUMBER_2>, ...], cyclic = <CYCLIC>, max_shift_count = <MAX_SHIFT_COUNT>, queue_size = <QUEUE_SIZE>, reset_window_start_pos_after_call = <RESET_WINDOW_START_POS_AFTER_CALL>, search_strategy = <SEARCH_STRATEGY>, window_shift = <WINDOW_SHIFT>, window_shift_timeout = <WINDOW_SHIFT_TIMEOUT>, window_size = <WINDOW_SIZE>, window_start_pos = <WINDOW_START_POS>, use_orig_a = <USE_ORIG_A>
  • для оператора виртуальной АТС:
    /domain/<DOMAIN>/ss/activate <ADDRESS> chunt mode = manual, numbers = [<NUMBER_1> <NUMBER_2>, ...], cyclic = <CYCLIC>, max_shift_count = <MAX_SHIFT_COUNT>, queue_size = <QUEUE_SIZE>, reset_window_start_pos_after_call = <RESET_WINDOW_START_POS_AFTER_CALL>, search_strategy = <SEARCH_STRATEGY>, window_shift = <WINDOW_SHIFT>, window_shift_timeout = <WINDOW_SHIFT_TIMEOUT>, window_size = <WINDOW_SIZE>, window_start_pos = <WINDOW_START_POS>, use_orig_a = <USE_ORIG_A>

где

  • <CLUSTER> — имя кластера хранения долговременных данных (DS);
  • <DOMAIN> — имя виртуальной АТС, которой принадлежит абонент(ы);
  • <ADDRESS> — номер(а) абонентов, для которых выполняется настройка услуги, символ "*" используется для указания всех абонентов заданного домена.

Диапазоны номеров указываются в фигурных скобках. Например: 71{1-2,9} соответствует номерам 711, 712, 719.

  • <NUMBER_X> — номер участника группы;
  • <WINDOW_SHIFT_TIMEOUT> — время ожидания ответа от участника группы перед передачей вызова следующему участнику, обязательный параметр, устанавливается в секундах;
  • <WINDOW_START_POS> — указывается позиция в списке участников группы, на которого будет идти первый вызов в рамках группы, обязательный параметр;
Отрицательное значение параметра "window_start_pos" используется, если значение параметра "window_size" больше 1.
Пример. Есть номера 01, 02, 03, 04, 05. Значение "window_size" равно 3, значение "window_start_pos" равно -2. Тогда, сперва будет звонить только ТА 01. Когда сработает таймер сдвига окна (на 1 позицию), значение "window_start_pos" будет 1, и зазвонят ТА 01, 02. В итоге появятся следующие группы звонящих ТА: {01}, {01, 02}, {01, 02, 03}, {02, 03, 04}, {03, 04, 05}.
  • <WINDOW_SHIFT> — шаг перехода окна вызовов по номерам "Call Hunt" группы, обязательный параметр;
  • <WINDOW_SIZE> — количество абонентов группы, на которых одновременно могут поступать вызовы, обязательный параметр;
  • <SEARCH_STRATEGY> — стратегия поиска, обязательный параметр, принимает значения:
    • first — вызов идет с начала списка участников группы к концу;
    • last — вызов идет с конца списка участников группы к началу;
    • longest_idle — вызов поступает на участника группы, время занятости которого в рамках данной группы за последние 12 часов было наименьшим;
    • random — вызов распределяется в случайном порядке;
  • <CYCLIC> — является ли группа цикличной. Обязательный параметр, принимает значения:
    • true — повтор перебора участников "Call Hunt" группы;
    • false — не повторять перебор участников группы;
  • <MAX_SHIFT_COUNT> — максимальное количество переходов между участниками группы до отбоя вызывающего абонента, обязательный параметр;
Если <MAX_SHIFT_COUNT> = -1, то количество переходов не ограничено.
  • <QUEUE_SIZE> — размер очереди входящих вызовов, опциональный параметр, по умолчанию — 3;
Если QUEUE_SIZE = 1, то у абонентов группы будет определяться номер вызывающего абонента. В остальных случаях будет определяться номер группы.
  • <RESET_WINDOW_START_POS_AFTER_CALL> — флаг, показывающий, необходимо ли при следующем входящем вызове делать занятие на первого (window_start_pos) абонента в группе или продолжить перебирать абонентов группы, опциональный параметр, принимает значения:
    • false — продолжать перебирать абонентов группы при следующем входящем вызове, установлено по умолчанию;
    • true — выполнять занятие на первого абонента в группе при следующем входящем вызове.
  • <QUEUE_STRATEGY> — алгоритм обработки входящего вызова при отсутствии свободных номеров в группе поиска:
    • wait — ожидание;
    • drop — отбой.
  • <USE_ORIG_A> — отображение номера вызывающего абонента:
    • true — включить отображение номера вызывающего абонента;
    • false — отключить отображение номера вызывающего абонента (отображение номера "Call Hunt").

Описание команд для управления услугами через интерфейс командной строки CLI приведено в Справочнике команд CLI, разделы /cluster/storage/<STORAGE>/ss и /domain/<DOMAIN>/ss.

Настройка параметров услуги через web-конфигуратор

Настройки выполняются в разделе "Supplementary services" ("Дополнительные услуги") приложения "Subscriber card" ("Карточка абонента").

Настройка услуги для всех абонентов определенной виртуальной АТС, а также для определенного абонента в отдельности выполняется в приложении "Subscriber card" ("Карточка абонента").

Индивидуальные настройки услуги абонента переопределяют глобальные настройки услуги (настройки услуги на уровне домена).

Для активации услуги установите флаг напротив значения "Список абонентов call-hunt группы" ("Chunt"), выберите тип "manual" и выполните настройки:

  • Повторять перебор участников (cyclic) — при установленном флаге группа является цикличной, иначе — нет;
  • Количество сдвигов окна (max shift count) — максимальное количество переходов между участниками группы до отбоя вызывающего абонента, при указании "-1" количество переходов не ограничено;
  • Участники CHunt группы (call-hunt member list) — список абонентов call-hunt группы. Именно на них будет идти вызов, когда абонент звонит на call-hunt номер;
  • Размер очереди (queue size) — размер очереди входящих вызовов;
  • Стратегия выбора очереди (queue strategy) — алгоритм обработки входящего вызова при отсутствии свободных номеров в группе поиска:
    • wait — ожидание;
    • drop — отбой.
  • Переустановить начальную позицию окна после завершения всех входящих вызовов (reset window start pos after call) — если флаг установлен, при следующем входящем вызове делать занятие на первого абонента в группе, иначе — продолжить перебирать абонентов группы;
  • Алгоритм поиска свободной линии (search strategy) — выбор стратегии поиска:
    • first — вызов идет с начала списка участников группы к концу;
    • last — вызов идет с конца списка участников группы к началу;
    • longest_idle — вызов поступает на участника группы, время занятости которого в рамках данной группы за последние 12 часов было наименьшим;
    • random — вызов распределяется в случайном порядке.
  • Шаг смещения окна (window shift) — шаг перехода окна вызовов по номерам группы "Call Hunt";
  • Таймер смещения позиции окна (window shift timeout) — время ожидания ответа от участника группы перед передачей вызова следующему участнику, устанавливается в секундах;
  • Число одновременных вызовов (window size) — количество абонентов группы, на которых одновременно могут поступать вызовы;
  • Индекс первого абонента в окне (window start pos) — указывается позиция в списке участников группы, на которого будет идти первый вызов в рамках группы;
  • Использовать Origin A номер — отображаемый номер.

Для деактивации услуги — снимите флаг.

Для сохранения настроек нажмите кнопку "Сохранить" ("Save").

Пример настройки

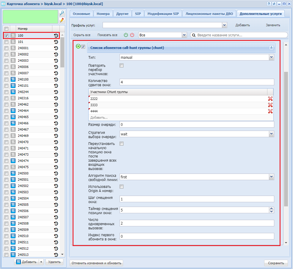
Активировать услугу "Список абонентов call-hunt группы" ("Chunt") типа "manual" для абонента с номером 100 виртуальной АТС "ogv_test".

И установить следующие параметры для услуги:

  • Список абонентов группы "Call Hunt": 2222, 3333, 4444;
  • Количество абонентов группы, на которых одновременно могут поступать вызовы — 2;
  • Первый вызов должен поступать на первого участника группы;
  • Шаг перехода окна вызовов по номерам "Call Hunt" группы — 1;
  • Время ожидания ответа от участника группы перед передачей вызова следующему участнику — 15 секунд;
  • Максимальное количество переходов между участниками группы до отбоя вызывающего абонента — 4;
  • Не повторять перебор участников групп;
  • Вызов идет с начала списка участников группы к концу.

Активация услуги "Список абонентов call-hunt группы" ("Chunt") типа "manual" через интерфейс командной строки:

/domain/ogv_test/ss/activate 100 chunt_manual numbers = [2222 3333 4444], window_size = 2, window_start_pos = 0, window_shift = 1, window_shift_timeout = 15, max_shift_count = 4, cyclic = false, search_strategy = first, queue_strategy = wait, use_orig_a = true

Активация услуги через web-конфигуратор:

  1. Выберите номер телефона абонента — 100.
  2. Разрешите использовать услугу абоненту — установите . Установите флаг напротив услуги "Список абонентов call-hunt группы" ("Chunt"), выберите тип "manual".
  3. В таблице "Участники CHunt группы" ("Call-hunt member list") введите номера участников группы (2222, 3333, 4444) и выполните настройки:
    • Повторять перебор участников (сyclic) — установите флаг;
    • Количество сдвигов окна (max shift count) — 4;
    • Размер очереди (queue size) — 0;
    • Стратегия выбора очереди (queue strategy) — wait;
    • Переустановить начальную позицию окна после завершения всех входящих вызовов (reset window start pos after call) — флаг не установлен;
    • Алгоритм поиска свободной линии (search strategy) — first:
    • Использовать Origin A номер (use Orig A number) — флаг не установлен;
    • Шаг смещения окна (window shift) — 1;
    • Таймер смещения позиции окна (window shift timeout) — 5;
    • Число одновременных вызовов (window size) — 2;
    • Индекс первого абонента в окне (window start pos) — 0;
  4. Для сохранения настроек нажмите кнопку "Сохранить" ("Save").

  • Нет меток