Описание
Услуга "Умный отбой (smart_cancel)" позволяет отменять вызов, в пределах заданного таймера, без сохранения этого вызова как пропущенного, в истории вызовов, на аппарате вызываемого абонента (абонента В). Это может быть полезно при ошибочном наборе номера.
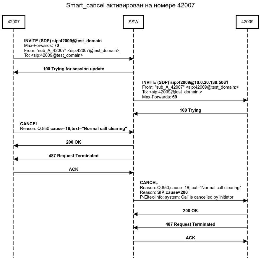
С точки зрения обмена SIP-сообщениями при "Умном отбое (smart_cancel)" в запрос CANCEL добавляется заголовок "Reason" с параметрами "SIP;cause=200".
Для корректной работы услуги оконечный терминал (ТА) должен уметь корректно обрабатывать данный заголовок.
Для использования услуги требуется лицензия, для услуги "smart_cancel" пакет ECSS-ADV+ или ECSS-FULL+.
/domain/test_domain/ss/limit --show-ss ┌──────────┬────┬─────────┬─────────┬──────────────────────────┬─────────────────────────┐ │ Name │Used│Available│ Limit │ Description │ SS List │ ├──────────┼────┼─────────┼─────────┼──────────────────────────┼─────────────────────────┤ . . . │ECSS-ADV+ │0 │10000 │undefined│Дополнительные услуги) │smart_cancel │ . . . │ECSS-FULL+│5 │10000 │undefined│Дополнительные услуги │smart_cancel │ . . . └──────────┴────┴─────────┴─────────┴──────────────────────────┴─────────────────────────┘
Использование
Для того чтобы абонент А мог использовать "Умный отбой (smart_cancel)" , данная услуга должна быть активирована.
Пример
- Абонент B(42007) активировал услугу "smart_cancel" (через "Портал абонента"), таймер ожидания отбоя 5 сек.(по умолчанию 2 сек.).
- Абонент A(42007)набирает номер абонента B(42009).
- SSW проключает вызов на абонента В(42009), и запускается таймер ожидания отбоя абонента А.
- В случае истечения таймера (абонент А не сбросил звонок), звонок в сторону В обрабатывается без услуги "smart_cancel" (и в "Истории вызовов" не будет упоминания об использовании услуги).
- В случае отбоя со стороны абонента А до истечения таймера, звонок в сторону В будет обрабатывается с услугой "smart_cancel" (и в "Истории вызовов" будет индикация об использовании услуги).
- В случае использования услуги со значением таймера = "всегда" (-1), звонок в сторону В будет всегда обрабатывается с услугой "smart_cancel" (и в "Истории вызовов" всегда будет индикация об использовании услуги).
- SSW посылает в сторону абонента В, в сообщении "CANCEL", дополнительное поле "
Reason: SIP;cause=200".
Пример записи в CDR файле:
| TYPE | DATIME | KOD_A | KOD_B | ACTSUSB | SERVUSER | SERVINDIC | CONN_ID |
|---|---|---|---|---|---|---|---|
| Service | 2025.04.15 09:11:37 | 42007 | 42009 | invocation | 42007 | smart_cancel | 365763832 |
Пример информации в "Истории вызовов":
Управление услугой с телефонного аппарата
Так же изменить конфигурацию может оператор через CLI / Web интерфейс.
Настройка параметров услуги через интерфейс командной строки
Для активации услуги "Умный отбой (smart_cancel)" через интерфейс командной строки выполните следующие команды:
- для администратора системы:
/cluster/storage/<CLUSTER>/ss/enable <DOMAIN> <ADDRESS> smart_cancel/cluster/storage/<CLUSTER>/ss/activate <DOMAIN> <ADDRESS> smart_cancel <ATR> - для оператора виртуальной АТС:
/domain/<DOMAIN>/ss/enable <ADDRESS> smart_cancel
/domain/<DOMAIN>/ss/activate <ADDRESS> smart_cancel <ATR>
где
<CLUSTER> — имя кластера хранения долговременных данных (DS);
<DOMAIN> — имя виртуальной АТС, которой принадлежит абонент(ы);
<ADDRESS> — номер(а) абонентов, для которых выполняется настройка услуги, символ "*" используется для указания всех абонентов заданного домена;
<ATR> — настраиваемые параметры услуги:
- timeout — таймер указывающий время, в течении которого при отбое будет добавляется заголовок "Reason" с параметрами "SIP;cause=200".
Если значение timeout будет выставлено в "-1", то для всех вызовов при отбое будет добавляется заголовок "Reason" с параметрами "SIP;cause=200".
Возможны значения [ -1, 0-5 ] сек. , значение по умолчанию 2 сек.
Описание команд для управления услугами через интерфейс командной строки CLI приведено в Справочнике команд CLI, разделы /cluster/storage/<STORAGE>/ss и /domain/<DOMAIN>/ss.
Пример настройки CLI
Активировать услугу "Умный отбой (smart_cancel)" для абонента с номером 42001 виртуальной АТС "test_domain", таймер установить на значение 5 сек.
Активация услуги "smart_cancel" через интерфейс командной строки:
/domain/test_domain/ss/enable 42001 smart_cancel 1 users divided into 1 parts [**********************************************************************] 35mks Success: Supplementary service smart_cancel enabled for domain "test_domain", address "42001" Read properties from enabled supplementary services [**********************************************************************] 61mks /domain/test_domain/ss/activate 42001 smart_cancel timeout = 5 1 users divided into 1 parts [**********************************************************************] 29mks Success: Supplementary service smart_cancel activated for domain "test_domain" address "42001"
Пример настройки через Web
Активация услуги "smart_cancel" через web-конфигуратор:
Настройки выполняются в разделе "Supplementary services" ("Дополнительные услуги") приложения "Subscriber card" ("Карточка абонента").
Настройка услуги для всех абонентов определенной виртуальной АТС, а также для определенного абонента в отдельности выполняется в приложении "Subscriber card" ("Карточка абонента").
- Выберите номер телефона абонента — 42001;
- Разрешите использовать услугу абоненту — установите . Установите флаг напротив услуги "Умный отбой (smart_cancel)".
- Для деактивации услуги — снимите флаг.
- Для сохранения настроек нажмите кнопку "Сохранить" ("Save").
Пример настройки через Портал абонента
Активация услуги "smart_cancel" через Портал абонента:
- Выберите закладку "Услуги";
- Установите переключатель напротив услуги "Умный отбой (smart_cancel)" в положение вкл .
- Установите требуемое значение таймера на ожидания отбоя.
- Для сохранения настроек нажмите кнопку "Сохранить".





